×

Manutenção da Cotação de Preço (até a versão 24.20)

 
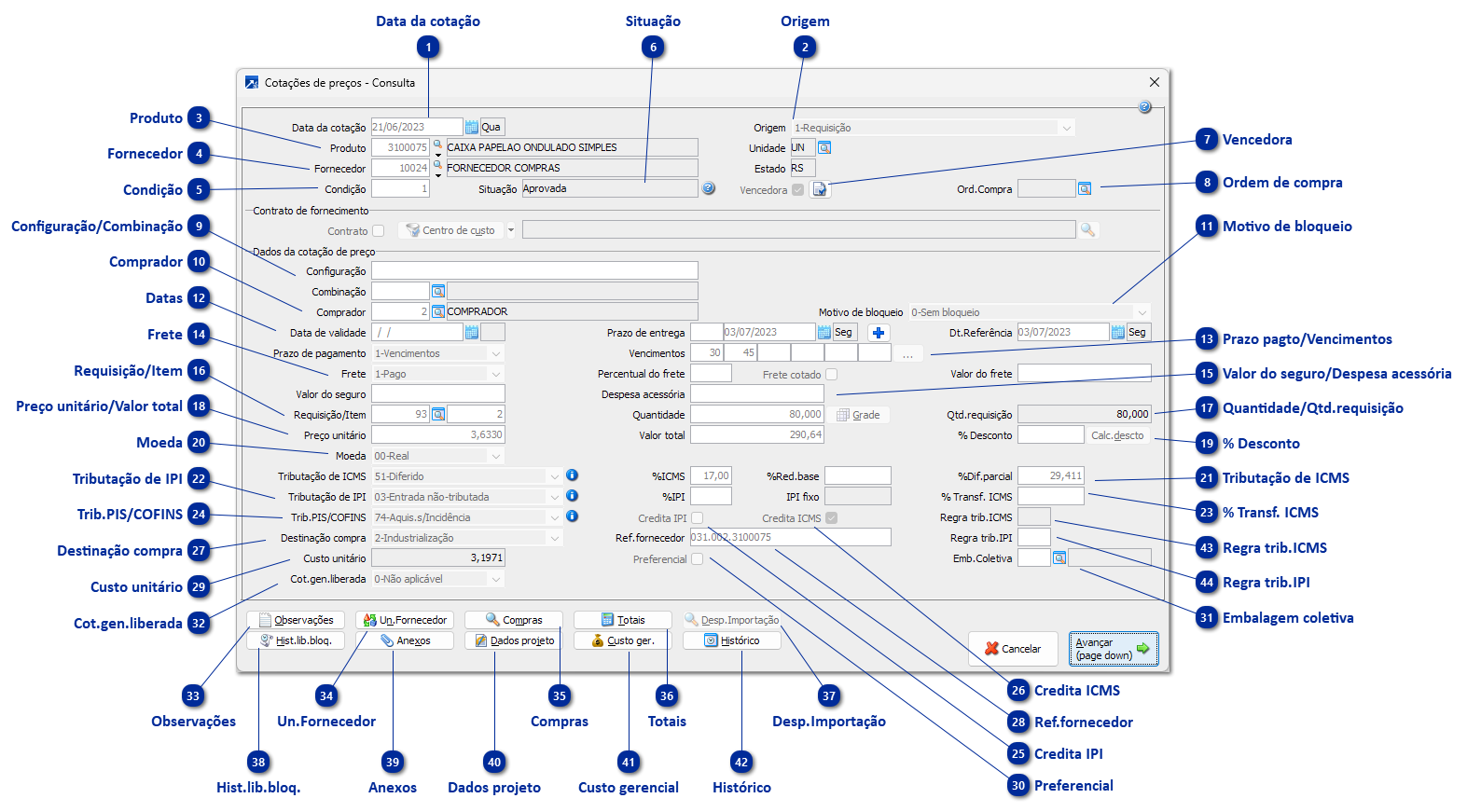
A partir do menu COM 2.3-R, botão [Incluir], ou menu COM 2.3-I do módulo Controle de Compras é possível incluir Cotações de Preço para produtos.
 
Manutenção da Cotação de Preço (até a versão 24.20)
1

Data da cotação

1. Data da cotação
Corresponde a data em que o fornecedor emitiu sua proposta para venda do produto.
 
2

Origem

2. Origem
Automaticamente será definido a origem da cotação, podendo ser:
0-Indefinido (para as cotações anteriores a existência deste campo).
1-Requisição.
2-Manual.
3-Replicação de Sigla.
4-Importação de Planilha.
5-Importação de Lista de Preço.
6-Cópia.
 
3

Produto

3. Produto
Informe o código do produto para o qual está sendo incluída a cotação.
 
ATENÇÃO: Conforme a configuração realizada no cadastro do usuário, o mesmo pode não estar autorizado a cotar o produto informado (Produto, Grupo do produto ou Subgrupo podem estar bloqueados para ele cotar). Neste caso, será exibida mensagem informando qual a permissão que está negada. Para continuar, outro comprador (devidamente autorizado) deverá realizar a inclusão ou o cadastro do usuário/comprador atual deverá ser ajustado, liberando o produto para o mesmo. Mais detalhes sobre este conceito, veja o tópico Cotações e Alçadas. Mais detalhes sobre a configuração, veja o item 3 do tópico Configuração das Cotações.
 
Obs.: quando contratado adicional de "Controle Avançado de Compras (Cód.: 31)", pode ser itilizadas função "F7-Requisições" para visualizar as requisições que estão aguardando cotação.
 
4

Fornecedor

4. Fornecedor
Deve ser informado o código do fornecedor que emitiu a proposta para venda do produto.
 
5

Condição

5. Condição
Cada fornecedor pode emitir "n" propostas de venda do mesmo produto, na mesma data, em condições diferenciadas (prazo, quantidade, desconto etc.). Informe a sequência da condição, a partir de 1.
 
6

Situação

6. Situação
Situação da cotação.
 
7

Vencedora

7. Vencedora
Indica que esta cotação é a vencedora e a compra será efetuada.
 
8

Ordem de compra

8. Ordem de compra
Este dado é preenchido automaticamente pelo SIGER® a partir do momento em que a cotação tenha sido aprovada e tenha sido gerada a Ordem de Compra.
 
9

Configuração/Combinação

9. Configuração/Combinação
Aceitação da configuração ou combinação do produto, caso produto controle estoque pode combinação/configuração.
 
10

Comprador

10. Comprador
Este campo é preenchido automaticamente pelo SIGER®, com base no código do comprador informado no cadastro do usuário que está incluindo a requisição. A sua alteração somente será possível se no cadastro do usuário estiver configurado para "Permitir informar outro".
 
11

Motivo de bloqueio

11. Motivo de bloqueio
Indica o motivo do bloqueio da cotação, quando utiliza.
 
12

Datas

12. Datas
Data de Validade
Se conhecida, informe a data de validade da proposta do fornecedor.
 
Prazo de entrega
Se conhecido, informe o prazo de entrega acordado com o fornecedor.
 
Data Referência
Esta data será utilizada como "base de referência", para fins de projeção dos valores a pagar (fluxo de caixa). Geralmente corresponde à data de entrega prevista. Se for informado prazo de entrega, este campo será preenchido automaticamente.
 
13

Prazo pagto/Vencimentos

13. Prazo pagto/Vencimentos
Você deve optar entre:
1-Vencimentos: Permite que sejam informados os prazos de vencimento de cada desdobramento da compra. Tecle F8 no campo de vencimentos se desejar acessar a tabela de vencimentos, para carregar automaticamente os prazos.
2-À Vista: Indica que a compra será cobrada à vista.
3-Apresentação: Indica que a compra será cobrada mediante apresentação do título de crédito.
4-A combinar: Ainda não está definido.
 
14

Frete

14. Frete
Você deve optar entre os itens abaixo. Caso o fornecedor seja do Exterior, o SIGER® selecionará automaticamente a opção 3, pois as informações de frete serão prestadas em outra janela (INCOTERM):
1-Pago: Indica que o valor do frete será pago pelo fornecedor do produto.
2-À Pagar (%): Indica que o valor do frete será pago pelo comprador do produto, em forma de percentual calculado sobre o valor total do item comprado.
3-À Pagar (Valor): Indica que o valor do frete será pago pelo comprador do produto, sendo o valor do mesmo pré estabelecido.
 
Percentual do frete
Se foi selecionada opção de Frete = "2-A Pagar (%)", deve ser informado qual será o percentual do frete.
 
Valor do Frete
Se foi selecionada opção de Frete = "3-A Pagar (Valor)", deve ser informado qual será o percentual do frete.
Quando se tratar de aquisição do exterior (importação), aqui deve ser preenchido o valor do Frete Internacional.
 
Quando marcado "Frete cotado", lista o valor do frete no formulário DOCX da Ordem de Compra. Se desmarcado, não lista o valor do frete.
 
15

Valor do seguro/Despesa acessória

15. Valor do seguro/Despesa acessória
Valor do seguro cobrado na compra com esta cotação.
Valor das despesas acessórias.
 
16

Requisição/Item

16. Requisição/Item
Via de regra, a cotação é realizada a partir de uma necessidade de compra, que é traduzida na figura da Requisição de Compra.
Informe o código da requisição de compra para qual foi realizada a cotação. Tecle F8 para localizar as requisições que estão aguardando cotação.
Esta informação é obrigatória, exceto se o sistema foi configurado para "não exibir requisição para cotação". (Detalhes no tópico Configuração das Requisições).
 
ATENÇÃO: Toda requisição tem vinculada a si um Requisitante e um Centro de Custo. Conforme a configuração realizada no cadastro do usuário, o mesmo pode não estar autorizado a cotar o produto cuja requisição tenha sido originada em determinado Centro de Custo e por determinado Requisitante. Neste caso, será exibida mensagem informando qual a permissão que está negada. Para continuar, outro comprador (devidamente autorizado) deverá realizar a inclusão ou o cadastro do usuário/comprador atual deverá ser ajustado, liberando o Requisitante e/ou Centro de Custo. Mais detalhes sobre este conceito, veja o tópico Cotações e Alçadas.
 
17

Quantidade/Qtd.requisição

17. Quantidade/Qtd.requisição
Ao informar a requisição, este campo é automaticamente preenchido com o saldo da quantidade requisitada.
Se for necessário, em função de uma negociação diferenciada com o fornecedor, altere o conteúdo do campo.
 
Dica: utilize o atalho "F3-Fator de conversão" para calcular a quantidade do item da ordem de compra a partir do fator de conversão cadastrado nas equivalências do produto para o fornecedor. Aplicável quando o fornecedor controla o produto em unidade de medida diferente da unidade do produto cadastrado no SIGER®. + Saiba mais
 
 
Quantidade requisitada
Este campo é apenas informativo e demonstra a quantidade original da requisição, pois a quantidade cotada pode ter sido alterada pelo comprador (campo anterior).
 
18

Preço unitário/Valor total

18. Preço unitário/Valor total
Deve ser informado o preço unitário de venda praticado pelo fornecedor, na moeda selecionada. Se necessário, tecle F4 para digitar diretamente o Valor total da compra.
 
Valor total
Este campo é calculado automaticamente pelo SIGER®, sendo resultado da multiplicação da Quantidade pelo Valor unitário.
 
19

% Desconto

19. % Desconto
% de desconto concedido à proposta por este fornecedor.
 
20

Moeda

20. Moeda
Campo para informar a moeda na qual foi realizada a cotação de preços do produto.
OBS: Este campo somente é habilitado se o fornecedor for do Exterior (UF=EX). Caso o fornecedor seja nacional, mas os preços necessitarem ser informados em outra moeda na cotação, no cadastro do fornecedor, precisa estar configurado se ele aceita atualização da variação cambial, ou não.
Configuração Fornecedor Nacional para aceitar informar moeda: Na alteração de cadastro de fornecedores (menu 1.5-A), acessar o botão [Faturamento/OC] e selecionar a opção "1-Sim e calcula variação" ou "3-Sim e não calcula variação" no campo "COM/FIN outras moedas".
Detalhe importante: o campo de moeda e a configuração no cadastro do fornecedor, somente irão habilitar se no SIGER® estiver configurado para controlar Compras e Financeiro em outra moeda (módulo adicional).
 
21

Tributação de ICMS

21. Tributação de ICMS
Selecione o tratamento tributário vigente para a operação, na esfera do ICMS.
Informe a alíquota de ICMS incidente na operação.
Informe o percentual de diferimento parcial do ICMS incidente na operação.
O SIGER® identifica automaticamente a tributação padrão do produto/UF do fornecedor, conforme a NCM do produto, para inicializar este campo.
 
22

Tributação de IPI

22. Tributação de IPI
Selecione o tratamento tributário vigente para a operação, na esfera do IPI.
Informe a alíquota de IPI incidente na operação.
 
A carga da tributação de IPI na cotação não carregará diretamente do produto, ela é feita da seguinte maneira:
 
1. Se é enquadrado em alguma regra tributária de IPI, 1.4-C, tabela 86 + Saiba mais, irá usar ela.
2. Se não tem regra:
2.1. Se a empresa não apura IPI:
2.1.1. Se o fornecedor for optante pelo simples OU o produto não tem % e valor de IPI, define como 03-Entrada não tributada
2.1.2. Senão, define como 49-Outras entradas
2.2. Se a empresa apura IPI:
2.2.1. Se o fornecedor for optante pelo simples OU o produto não tem % e valor de IPI, define como 03-Entrada não tributada
2.2.2. Se o produto possui NCM com alíquota zero - Entrada, define como 01-Entrada trib.alíquota zero
2.2.3. Senão, define como 00-Entrada tributada
 
23

% Transf. ICMS

23. % Transf. ICMS
Caso seja marcada esta caixa de seleção, o valor do PIS e da COFINS incidentes na operação serão apropriados como crédito, reduzindo o custo total da compra (serão deduzidos do valor da mercadoria, para efeito de custo). Esta caixa fica automaticamente desabilitada caso o destino da compra seja 1-Consumo ou caso a empresa não seja optante pelo método de apuração do Lucro Real.
 
24

Trib.PIS/COFINS

24. Trib.PIS/COFINS
Tributação de PIS/COFINS para esta compra, conforme cadastro do produto.
 
25

Credita IPI

25. Credita IPI
Caso seja marcada esta caixa de seleção, o valor do IPI incidente na operação será apropriado como crédito, reduzindo o custo total da compra (não será somado ao valor da mercadoria, para efeito de custo). Esta caixa fica automaticamente desabilitada caso o destino da compra seja 1-Consumo.
 
26

Credita ICMS

26. Credita ICMS
Caso seja marcada esta caixa de seleção, o valor do ICMS incidente na operação será apropriado como crédito, reduzindo o custo total da compra (será deduzido do valor da mercadoria, para efeito de custo). Esta caixa fica automaticamente desabilitada caso o destino da compra seja 1-Consumo.
 
27

Destinação compra

27. Destinação compra
Neste campo deve ser indicado qual o destino que será dado ao item cotado.
Esse campo é inicializado com a destinação de compra informada na requisição vinculada. Se não há requisição, carrega a partir do cadastro do produto. + Saiba mais
 
1-Consumo
Esta opção presume que os impostos não serão creditados por ocasião da compra.
 
2-Industrialização
Esta opção presume que os impostos poderão ser creditados por ocasião da compra, pois o item será utilizado no processo de fabricação.
 
3-Revenda
Esta opção presume que os impostos poderão ser creditados por ocasião da compra, pois o item será revendido pela empresa.
 
4-Revenda a consumidor
Esta opção presume que os impostos poderão ser creditados por ocasião da compra, pois o item será revendido para consumidor.
 
28

Ref.fornecedor

28. Ref.fornecedor
Texto adicional para referência do fornecedor, carrega automaticamente conforme configurado para aceitar referência na Ordem de Compra.
 
29

Custo unitário

29. Custo unitário
Este dado é calculado automaticamente pelo SIGER®. Forma de cálculo:
  • Tomar o preço unitário como "valor base"
  • Multiplicar pela quantidade da cotação
  • SE credita ICMS=SIM, subtrair o valor do ICMS do valor base
  • SE credita IPI=NÃO, somar o valor do IPI ao valor base
  • Somar o valor do ICMS substituto ao valor base
  • Somar o valor do PIS substituto ao valor base
  • Somar o valor do COFINS substituto ao valor base
  • Somar o valor do Frete ao valor base (se o frete for em percentual, multiplicar o preço unitário pela quantidade e aplicar o percentual de frete. Usar este como valor de frete). SE o INCOTERM for CIF, CFR ou CIP, não somar o frete ao valor base.
  • Somar o valor do seguro ao valor base. SE o INCOTERM for CIF ou CIP, não somar o seguro ao valor base.
  • Somar o valor do PIS Importação ao valor base
  • Somar o valor do COFINS Importação ao valor base
  • Somar o valor do II ao valor base
  • Somar o valor do Antidumping ao valor base
  • Somar os valores das despesas ao valor base
  • SE credita PIS/COFINS=SIM, subtrair o valor do PIS e do COFINS do valor base
  • Dividir o resultado final pela quantidade: este é o custo unitário.
 
30

Preferencial

30. Preferencial
Define a cotação como sendo preferencial para cálculo de custo do produto. Aplicação principal na rotina de 'Atualização de preço' no menu 1.7-P.
 
Permitirá marcar apenas uma cotação "Preferencial" por produto/combinação, independente do fornecedor ou validade.
Ao selecionar uma cotação como preferencial, se já houver outra cotação para o produto/combinação marcada como preferencial o usuário será avisado e caso confirme a cotação será regravada, deixando apenas a nova como preferencial.
Esse comportamento é nativo da rotina, não há parâmetro para não fazer essa validação.
 
 
31

Embalagem coletiva

31. Embalagem coletiva
Embalagem coletiva da cotação, pode ser usada para herdar no item da Ordem de Compra posteriormente. Aceita o campo conforme parâmetro de sistema. + Saiba mais
 
32

Cot.gen.liberada

32. Cot.gen.liberada
Campo de somente exibição de cotação genérica liberada para compra com as opções:
0-Não aplicável
1-Aguarda liberação
2-Ativa
3-Inativa
4-Recusada
 
33

Observações

33. Observações
Este botão aciona uma janela onde pode ser digitado texto livremente. Estas observações serão levadas, posteriormente, para as observações do item da ordem de compra.
 
 
34

Un.Fornecedor

34. Un.Fornecedor
Consulta os dados para compra na unidade do fornecedor.
Os dados são aceitos na janela de conversão da quantidade (atalho "F3-Fator de conversão" no campo "Quantidade"). + Saiba mais
 
 
35

Compras

35. Compras
Este botão aciona uma janela onde são exibidas as compras do produto cotado, realizadas com o fornecedor informado na cotação.
 
36

Totais

36. Totais
Este botão aciona uma janela onde é exibido um quadro resumo do cálculo da cotação.
Se a cotação for em moeda diferente de "Real", antes que a mesma seja exibida, o SIGER® irá solicitar ao usuário que informe a moeda na qual deseja ver o total da requisição.
 
37

Desp.Importação

37. Desp.Importação
Aceitar os dados adicionais para importação. + Saiba mais
Só habilita o botão quando o fornecedor for do exterior.
 
38

Hist.lib.bloq.

38. Hist.lib.bloq.
Este botão aciona uma janela onde são exibidas todas as autorizações de desbloqueio que foram concedidas para a cotação.
 
 
39

Anexos

39. Anexos
Aceita anexos para a cotação.
 
 
40

Dados projeto

40. Dados projeto
Apenas exibição dos dados de projeto, habilita o botão somente na consulta da cotação. + Saiba mais
Os dados do projeto estão na requisição de compra vinculada.
 
41

Custo gerencial

41. Custo gerencial
Este botão abre uma janela aonde é realizada a aceitação dos dados para o custo gerencial da cotação. + Saiba mais
Aceita o campo conforme parâmetro de sistema. + Saiba mais
 
42

Histórico

42. Histórico
O botão utilizado para consultar o Log de alterações dos campos.
O botão é ativado somente se está no modo consulta e se a tabela de cotações grava log de alterações de campo.
 
43

Regra trib.ICMS

43. Regra trib.ICMS
Regra tributária de ICMS na qual a cotação está enquadrada.
Aceita o campo conforme o parâmetro "Utiliza regras tributárias de ICMS". + Saiba mais
 
44

Regra trib.IPI

44. Regra trib.IPI
Regra tributária de ICMS na qual a cotação está enquadrada.
Aceita o campo conforme o parâmetro "Utiliza regras tributárias de IPI". + Saiba mais