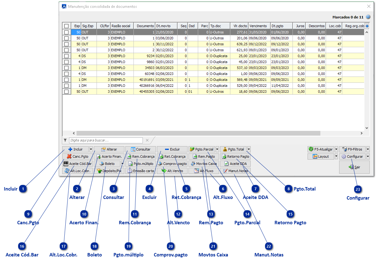
Manutenção Consolidada de Documentos
A manutenção consolidada de documentos financeiros, menu FIN 2.2-M, foi criada para permitir que o usuário possa acessar todas as rotinas sem trocar de janela.
Além disso, permite que o usuário personalize conforme a sua necessidade, tornando a ferramenta flexível e prática para o usuário.
Veja mais sobre as ferramentas do Grid Dinâmico utilizado nas manutenções consolidadas! + Saiba mais
ATENÇÃO: Primeira tela exibida é a de seleção dos documentos exibidos.
|
Inclusão de documentos, correspondente ao FIN 2.2-D. Para inclusão de previsões, é necessário clicar na seta ao lado - equivalente ao FIN 2.2-I. + Saiba mais
|
|
Processamento de retorno bancário de cobrança, equivalente ao FIN 2.7-R.+ Saiba mais
|
|
Geração de remessas bancárias de cobrança. + Saiba mais
Essa opção apenas acessa a geração de remessa de cobranças, sem carregar os filtros aplicados.
|
|
Permite a alteração da data de vencimento em um ou mais documentos marcados.
Além disso, também registra juros antecipados através de movimentos de caixa/conta corrente. + Saiba mais
|
|
Geração de remessas de pagamento. + Saiba mais
|
|
Processamento de retorno bancário de pagamento, equivalente ao FIN 2.6-R. + Saiba mais
|
|
Emite comprovante de pagamento, assim como na consulta do documento. + Saiba mais
|
|
Acessa outros botões da manutenção consolidada de documentos.
Manut.Notas
Acessa a manutenção consolidada de Notas do Financeiro. Equivalente ao FIN 2.1-M.
Inc.c/pagto
Permite a inclusão de um documento pago - casos de despesas. Dessa forma, não é necessário incluir e posteriormente pagar.
E-mail fatura
Enviar e-mail dos documentos selecionados anexando os boletos e as duplicatas das faturas.
Caso não conseguiu emitir boletos nem duplicatas, não enviará o e-mail. Será enviado um e-mail por fatura. Equivalente ao botão "E-mail fatura" do FIN 2.1-M.
Emitir duplicata
Emite as duplicatas em formulário normal dos documentos selecionados. Equivalente ao FIN 4.3-D.
Cons.Consolid.
Efetua uma consulta consolidada do financeiro.
Contabilização
Por meio dessa rotina, revela detalhes sobre o registro contábil do documento, apresentando informações sobre sua origem, conta utilizada, valor de débito ou crédito e contrapartida. Esta rotina também pode ser utilizada para identificar eventuais diferenças entre os valores de débito e crédito.
Movtos./Obs.
Edita movimentos/observações do documento.
Cons.cadastro
Consulta cadastro do documento selecionado.
Alterar ent.adt.
Altera dados de entrada do adiantamento.
Busca pgt.onl
Busca pagamento a partir da comunicação online com instituições bancárias.
Ger.déb.auto.
Acessa o gerenciador de cobranças via débito automático. Equivalente ao FIN 2.7-D.
Ret.déb.auto.
Acessa o retorno de débito automático. Equivalente ao FIN 2.7-T.
Relat./Gráficos
Acessa relatórios/gráficos de documentos do financeiro.
Ret.Online
Efetua o retorno bancário online dos documentos selecionados. Equivalente ao FIN 2.7-O. + Saiba mais
|

