×
Menu

Remessa

 
A Compra do Serviço Externo se inicia no sistema com a inclusão da remessa do serviço externo. Para incluir remessas, acesse a opção I-Incluir remessa no menu 5.2 do módulo Gestão Industrial ou no menu 6.2 do módulo de Controle de Compras.
 
Remessa
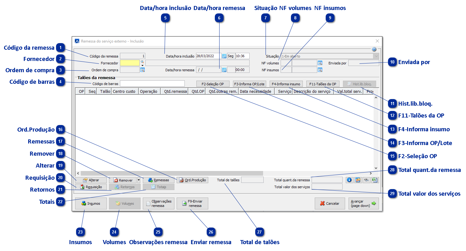
1

Código da remessa

Cada remessa do serviço externo é única e identificada por um código. É aceito conforme a configuração do parâmetro "Aceita código da remessa". Se aceito, tecle F4 para que o SIGER® encontre o próximo código disponível.
 
2

Fornecedor

É o beneficiador que irá executar os serviços relacionados nos talões do serviço externo. O preço dos serviços é sugerido conforme as listas de preço deste fornecedor. + Saiba mais
 
Disponível tecla de função "F7-Fornecedores com lista de preço" no campo "Fornecedor", para abrir browser somente com fornecedores que possuem alguma lista preço de serviço externo cadastrada.
 
Se não informado, carregará o fornecedor conforme configuração de parâmetro (da lista de preço padrão, da última remessa etc). + Saiba mais
 
3

Ordem de compra

Neste campo é exibido o código da ordem de compra gerada para a aquisição dos serviços dos talões.
 
4

Código de barras

Informe ou faça a leitura do código de barras do talão de produção da OP para incluir o talão nos talões da remessa do serviço externo. O campo aceita os seguintes formatos de código de barras:
 
22 dígitos
1234567123412345671234
01-07: Número da ordem de produção
08-11: Sequência da ordem de produção
12-18: Número do talão de produção
19-22: Código do centro de custo
 
20 dígitos
12345671212345671234
01-07: Número da ordem de produção
08-09: Sequência da ordem de produção
10-16: Número do talão de produção
17-20: Código do centro de custo
 
5

Data/hora inclusão

Data e hora da inclusão da remessa. Este campo não pode ser alterado, sempre é preenchido automaticamente com a data e hora do sistema operacional.
 
6

Data/hora remessa

Exibe a data e hora em que a remessa foi enviada ao fornecedor, através da emissão da nota fiscal ou emissão do romaneio.
Se configurado para fazer vários envios por remessa, a data/hora da remessa será a data/hora do último envio.
 
7

Situação

Exibe a atual situação da remessa.
1-Em aberto: A remessa está em aberto. Nesta situação, novos talões podem ser adicionados à remessa e os existentes podem ser alterados ou excluídos (exceto os que já geraram requisição de compra).
2-Em aberto com pré-nota: Foi gerada a pré-nota do faturamento para envio dos insumos ao fornecedor. Nesta situação a remessa não pode mais ser alterada.
3-Parcialmente remetida: Parte dos insumos já foram remetidos ao fornecedor, enquanto outra parte ainda aguarda o envio.
4-Remetida: O processo de envio da remessa foi efetivado com todos os insumos remetidos.
5-Parcialmente retornada: Parte dos talões da remessa já foram produzidos pelo fornecedor e foram retornados, enquanto outra parte dos talões ainda aguarda retorno.
6-Retornada: Todos os talões da remessa foram produzidos pelo fornecedor e retornados.
7-Cancelada: Os talões da remessa foram cancelados e não podem mais ser retornados.
 
8

NF volumes

Nota fiscal de remessa dos volumes enviados ao fornecedor, nos quais os insumos da remessa foram armazenados.
 
9

NF insumos

Nota fiscal de remessa dos insumos ao fornecedor.
Caso a empresa utilize vários envio por remessa, é possível consultar todas as notas fiscais emitidas.
 
10

Enviada por

Meio de envio da remessa do serviço externo, podendo ser "Nota fiscal" ou "Romaneio".
 
11

Hist.lib.bloq.

Exibe o histórico de liberação de bloqueios.
 
12

F11-Talões da OP

12. F11-Talões da OP
Aceita a seleção padrão de talões da ordens de produção para processar os que possuem operação externa com saldo a produzir. Após o processamento será aceita uma seleção das operações externas a serem incluídas na remessa. Os talões selecionados serão incluídos na remessa, assim como os insumos necessários à produção da operação externa.
 
13

F4-Informa insumo

Permite a importação de talões de produção para a remessa a partir de uma relação dos insumos das ordens de produção que possuem saldo a remeter ao serviço externo. Esse caso é aplicável quando é sabido qual o material que deve ser remetido ao fornecedor, e se quer saber quais os talões de produção necessitam de produção externa.
 
 
14

F3-Informa OP/Lote

Ao clicar no botão é aceita a janela abaixo para informar a ordem de produção, talão e centro de custo, ou o lote de produção. Se não informar o número do talão, todos os talões da OP serão processados. Se não informar centro de custo, todos os centros do talão serão processados.
A partir dos dados informados, serão processadas as operações externas dos talões de produção que possuem saldo a produzir. A seleção de operações será aceita permitindo eleger quais deverão ser incluídas na remessa.
 
 
15

F2-Seleção OP

Aceita a seleção padrão de ordens de produção para processar os talões que possuem operação externa com saldo a produzir. Após o processamento será aceita uma seleção das operações externas a serem incluídas na remessa. Os talões selecionados serão incluídos na remessa, assim como os insumos necessários à produção da operação externa.
 
16

Ord.Produção

Consulta a ordem de produção vinculada ao talão do serviço externo selecionado no grid.
 
17

Remessas

Consulta as remessas do talão de produção, vinculado ao talão do serviço externo selecionado no grid. Válido quando são feitas várias remessas parciais do mesmo talão de produção.
 
18

Remover

Permite eliminar um ou todos os talões da remessa. Ao remover um talão da remessa, os insumos necessários à produção deste talão também serão removidos da remessa.
 
19

Alterar

Permite alterar os dados do talão do serviço externo selecionado no grid.
 
 
Situação do talão
Exibe a situação atual do talão da remessa do serviço externo
1-Não remetido: O talão ainda não foi enviado ao serviço externo, ou seja, a remessa do talão está com situação inferior à 3-Remetida. 
2-Comprado: Nesta situação já foi gerada a requisição de compra do serviço externo do talão. 
3-Remetido: O talão pertence a remessa que já foi remetida ao beneficiador. Nesta situação, o talão pode ter algum retorno parcial da quantidade necessária. 
4-Parcialmente retornado: Parte da quantidade remetida ao beneficiador foi produzida e retornada.
5-Retornado: Toda a quantidade remetida ao beneficiador foi produzida e retornada. Ou ainda, existe um ou mais retornos parciais e o saldo a retornar foi cancelado.  
6-Cancelado: A quantidade a retornar do talão foi cancelada, ou seja, o talão não poderá mais ser retornado.
 
Ordem de produção
Exibe o número e sequência da ordem de produção do talão do serviço externo
 
Número do talão
Exibe o número do talão de produção do talão do serviço externo
 
Centro de custo
Exibe o centro de custo do talão do serviço externo
 
Operação
Exibe a operação a ser produzida do talão do serviço externo
 
Produto serviço
É o serviço que será comprado do fornecedor. É possível informar o código de produto ou de um serviço neste campo. Tecle F8 para exibir a pesquisa do cadastro de produtos ou F7 para exibir a pesquisa de serviços.
Este produto/serviço será utilizado para a geração da requisição de compra e da ordem de compra.
 
Data/hora necessidade
Data e hora da necessidade do serviço. Esta data será utilizada como data de necessidade da requisição de compra. O SIGER® faz a sugestão dessa data conforme a configuração do parâmetro "Data de necessidade do serviço", nos parâmetros por empresa. A permissão de alteração da data de necessidade pode ser configurada através do parâmetro "Altera data de necessidade".
 
Observação: Caso a data de necessidade for anterior à data de inclusão da remessa, o SIGER® irá sugerir como necessidade a data/hora de inclusão.
 
Quantidade a remeter
É a quantidade do talão de produção (ou da formulação/estrutura) que deve ser remetida ao fornecedor do serviço externo. Essa quantidade é sugerida pelo SIGER® conforme o cálculo abaixo: 
 
Quantidade a remeter = Q1 - Q2
 
Sendo: 
  • Q1: Quantidade produzida no centro de custo referencial anterior ao centro de custo do talão que está sendo remetido. Se não houver quantidade produzida no centro de custo anterior ou estiver remetendo o primeiro centro de custo do talão, será considerada a quantidade do talão de produção no cálculo. 
  • Q2: Quantidade do talão de produção vinculada a outras remessas do serviço externo, no caso de remessas parciais. 
 
Observações:
  • Se a quantidade produzida no centro de custo a remeter for igual ou maior do que a quantidade produzida no centro de custo anterior, o talão de produção não poderá ser remetido. 
  • Caso mais de uma operação externa do mesmo talão de produção seja enviada na mesma remessa, é obrigatório informar a mesma quantidade a remeter em todas as operações. 
  • Se o parâmetro da empresa "Permite alterar quantidade da remessa" indicar que limita na quantidade produzida no centro de custo anterior, e não houver quantidade produzida no centro de custo referencial anterior, o talão de produção não poderá ser selecionado para remessa. 
 
Qtd.a remeter 2ª unidade
É a quantidade a ser remetida ao fornecedor do serviço externo, na segunda unidade de medida do produto pronto. Este campo é aceito conforme o parâmetro da empresa "Remessa/retorno na 2ª unidade". É possível definir a quantidade na segunda unidade quando a segunda unidade de medida do produto pronto é igual a unidade do serviço. 
 
Observação: Quando definir quantidade a remeter na segunda unidade, esta será aplicada no cálculo do valor do serviço.  
 
Valor unitário
Valor para produção do serviço externo pelo fornecedor, referente à quantidade que está sendo remetida. O SIGER® sugere automaticamente este valor com base nas listas de preço do serviço para o fornecedor, considerando o produto a ser produzido. Este campo está disponível para alteração conforme a configuração do sistema, parâmetro "Altera preço do serviço" na empresa. 
 
Como o SIGER® busca o preço do serviço: 
  • Localiza a lista de preço do fornecedor, serviço, produto pronto e combinação (quando utiliza combinação). 
  • Se não encontrar, localiza a lista de preço do fornecedor, serviço e produto pronto. 
  • Se não encontrar, localiza a lista de preço do fornecedor e serviço. 
     
A qualquer momento é possível buscar o valor da lista preço utilizando a função "F2-Busca valor da lista de preço", disponível neste campo. Ao acionar a função, o SIGER® faz a busca do valor e já multiplica pela quantidade a remeter, resultando no custo previsto total do serviço. 
 
Valor total do serviço
Valor total previsto do produto ou serviço adquirido do fornecedor
Calculado a partir da quantidade a remeter e valor unitário
 
20

Requisição

Consulta a requisição de compra vinculada ao talão do serviço externo selecionado no grid.
 
21

Retornos

Consulta todos os retornos do talão do serviço externo selecionado no grid.
 
22

Totais

Consulta as quantidades e valores remetidos e retornados da remessa do serviço externo.
 
23

Insumos

Ao clicar no botão é aceita a janela para manutenção dos insumos da remessa.
Os insumos são carregados conforme os filtros definidos nos parâmetro da empresa + Saiba mais, quando a remessa é feita a partir dos talões de produção da OP.
 
 
Botão "F2-Incluir" 
Através deste botão é possível incluir um insumo a ser remetido ao fornecedor, caso algum material seja necessário à produção externa e não seja insumo de nenhum talão de produção. 
 
Botão "F3-Alterar" 
Ao acionar o botão, exibe a janela de manutenção do item permitindo a alteração do local de estoque de saída e da quantidade a remeter. No modo de alteração, será exibido nesta janela um campo com a quantidade necessária do item, calculada conforme a quantidade a remeter dos talões que utilizam o material. 
 
Observação: A quantidade a remeter é sempre calculada conforme a necessidade das operações externas dos talões da remessa. 
 
Botão "F5-Excluir" 
Remove o item selecionado da remessa do serviço externo. 
 
Botão "F7-Observ." 
Permite a digitação de observações para o item da remessa. Essas informações serão utilizadas na emissão da nota fiscal de remessa, sendo listadas junto ao material remetido. 
 
Observação: A quantidade de caracteres aceitos é a mesma definida para as observações do item do pedido do Faturamento. 
 
Botão "F9-Tipo Rem."
Permite definir o tipo de remessa/envio do item selecionado.
1-Remessa normal: Item enviado por remessa normal, pela própria empresa. Gera nota fiscal para remessa do insumo.
2-Remessa triangular: Item enviado ao fornecedor por remessa triangular. Não gera nota fiscal para remessa do insumo.
3-Remessa manual: Item enviado por remessa normal ou triangular. A nota fiscal de remessa deve ser gerada manualmente.
4-Remessa parcial: Item enviado parcialmente por remessa normal ou triangular. Gera nota fiscal para a remessa parcial.
 
Observação: A linha do grid é colorida conforme o tipo de remessa do item.
 
Botão "F6-Talões" 
Exibe janela com os talões do serviço externo que utilizam o item selecionado. Ao lado de cada talão é exibida a quantidade necessária do material para a execução do serviço externo do talão. 
 
Botão "NF ben/rem."
Exibe janela de pesquisa com as notas de remessa do beneficiamento do produto do item selecionado para o fornecedor. São listadas somente as notas de remessa que possuem saldo a retornar. 
 
24

Volumes

Ao clicar no botão é aceita janela para manutenção dos volumes da remessa.
No envio da remessa do serviço externo, quando a remessa enviada possuir volumes informados, será gerada uma nota fiscal de remessa dos vasilhames (CFOP 5920/6920).
 
 
Embalagem 
Código da embalagem para remessa do volume. No cadastro da embalagem (tabela genérica 6-Tipos de embalagem) deve estar informado um produto para a sigla de empresa corrente, que será o produto do item da nota fiscal de remessa dos vasilhames. 
 
Produto/Descrição/Un 
Exibe para consulta os dados do produto vinculado à embalagem informada. 
 
Quantidade 
Quantidade do item da nota fiscal de remessa dos vasilhames. 
 
Local de saída 
Local de estoque de saída do produto para integração da nota fiscal com o estoque. Caso o produto não deva integrar com o estoque, informe zero neste campo. 
 
Obs. 
Aceita as observações do item da nota fiscal de remessa dos vasilhames.  
 
25

Observações remessa

Observações da remessa.
 
26

Enviar remessa

Este botão permite o envio rápido da remessa que está em manutenção. Ao acioná-lo, todos os dados da remessa são salvos e a rotina de envio da remessa será acionada. Através da rotina de envio é possível gerar os documentos de compra dos serviços e documento de remessa.
 
27

Total de talões

Exibe o número de talões da remessa.
 
28

Total quant.da remessa

Exibe o total de quantidade da remessa (soma da quantidade dos talões da remessa).
 
29

Total valor dos serviços

Exibe o total do valor dos serviços (soma do valor do serviço dos talões da remessa).