×
Menu

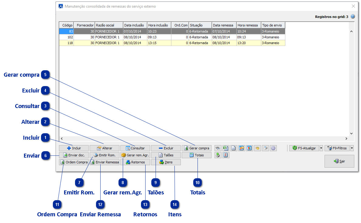
Manutenção Consolidada

 
Disponível nos módulos GIN 5.2-M e COM 6.2-M.
 
Manutenção Consolidada
1

Incluir

1. Incluir
Inclusão de remessa de serviço externo. Equivalente às opções COM 6.2-I e GIN 5.2-I.
 
2

Alterar

2. Alterar
Alteração da remessa de serviço externo. Equivalente às opções COM 6.2-A e GIN 5.2-A.
 
3

Consultar

3. Consultar
Consulta da remessa de serviço externo. Equivalente às opções COM 6.2-C e GIN 5.2-C.
 
4

Excluir

4. Excluir
Exclusão da remessa de serviço externo. Equivalente às opções COM 6.2-E e GIN 5.2-E.
 
5

Gerar compra

5. Gerar compra
Geração dos documentos de compra do serviços externo. Equivalente às opções COM 6.2-G e GIN 5.2-G.
 
6

Enviar

6. Enviar
Geração do documento de remessa do serviço externo. Equivalente às opções COM 6.2-R e GIN 5.2-R.
 
7

Emitir Rom.

7. Emitir Rom.
Emissão do romaneio do serviço externo, conforme modelo definido na empresa. Equivalente às opções COM 6.2-T e GIN 5.2-T.
 
8

Gerar rem.Agr.

8. Gerar rem.Agr.
Geração de remessa de serviço externo para os talões de produção conforme regras de agrupamento. Equivalente às opções COM 6.2-P e GIN 5.2-P.
 
9

Talões

9. Talões
Consulta os talões da remessa do serviço externo.
 
10

Totais

10. Totais
Consulta os totais da remessa do serviço externo.
 
11

Ordem Compra

11. Ordem Compra
Consulta a Ordem de Compra.
 
12

Enviar Remessa

12. Enviar Remessa
Envia a remessa do serviço externo.
 
13

Retornos

13. Retornos
Consulta os retornos da remessa do serviço externo.
 
14

Itens

14. Itens
Consulta os itens da remessa do serviço externo.