×
Menu

Simulação do Lucro Real/Presumido

Simulação do Lucro Real/Presumido
1

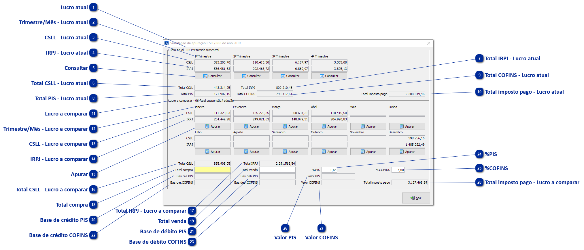
Lucro atual

1. Lucro atual
Indica o regime de tributação da empresa atual e, conforme o regime de tributação, carrega os campos de CSLL/IRPJ mensalmente (Presumido mensal ou Real suspensão/redução) ou por trimestre (Presumido trimestral ou Real Trimestral).
 
2

Trimestre/Mês - Lucro atual

2. Trimestre/Mês - Lucro atual
Indica o nome do mês ou número do trimestre correspondente aos dados de CSLL/IRPJ do lucro atual.
 
3

CSLL - Lucro atual

3. CSLL - Lucro atual
Exibe o valor de CSLL apurado no período ou no trimestre do lucro atual.
 
4

IRPJ - Lucro atual

4. IRPJ - Lucro atual
Exibe o valor de IRPJ apurado no período ou no trimestre do lucro atual.
 
5

Consultar

5. Consultar
Permite consultar os dados da apuração de CSLL/IRPJ, quando regime de tributação atual for lucro real realiza consulta do LALUR também.
 
6

Total CSLL - Lucro atual

6. Total CSLL - Lucro atual
Exibe o valor total de CSLL apurado ao longo do exercício do lucro atual.
 
7

Total IRPJ - Lucro atual

7. Total IRPJ - Lucro atual
Exibe o valor total de IRPJ apurado ao longo do exercício do lucro atual.
 
8

Total PIS - Lucro atual

8. Total PIS - Lucro atual
Exibe o valor total de PIS apurado ao longo do exercício do lucro atual.
 
9

Total COFINS - Lucro atual

9. Total COFINS - Lucro atual
Exibe o valor total de COFINS apurado ao longo do exercício do lucro atual.
 
10

Total imposto pago - Lucro atual

10. Total imposto pago - Lucro atual
Exibe o valor total de imposto a serem pagos somando os totais de CSLL, IRPJ, PIS e COFINS do lucro atual.
 
11

Lucro a comparar

11. Lucro a comparar
Indica o regime de tributação da empresa a ser comparado e, conforme o regime de tributação, carrega os campos de CSLL/IRPJ mensalmente (Presumido mensal ou Real suspensão/redução) ou por trimestre (Presumido trimestral ou Real Trimestral).
 
12

Trimestre/Mês - Lucro a comparar

12. Trimestre/Mês - Lucro a comparar
Indica o nome do mês ou número do trimestre correspondente aos dados de CSLL/IRPJ do lucro a comparar.
 
13

CSLL - Lucro a comparar

13. CSLL - Lucro a comparar
Exibe o valor de CSLL apurado no período ou no trimestre do lucro a comparar.
 
14

IRPJ - Lucro a comparar

14. IRPJ - Lucro a comparar
Exibe o valor de IRPJ apurado no período ou no trimestre do lucro a comparar.
 
15

Apurar

15. Apurar
Permite gerar manual a apuração de CSLL/IRPJ para simulação da comparação com o lucro atual. Quando for comparação com lucro real permite também gerar o LALUR para comparação.
 
16

Total CSLL - Lucro a comparar

16. Total CSLL - Lucro a comparar
Exibe o valor total de CSLL apurado ao longo do exercício do lucro a comparar.
 
17

Total IRPJ - Lucro a comparar

17. Total IRPJ - Lucro a comparar
Exibe o valor total de IRPJ apurado ao longo do exercício do lucro a comparar.
 
18

Total compra

18. Total compra
Campo habilitado na somente na comparação com lucro real. Permite informa um valor total de compras realizadas no ano a fim de calcular a base de crédito de PIS/COFINS.
 
Obs.: Quando a comparação é com lucro presumido é habilitado um campo de 'Receita' para calcular o total de PIS/COFINS a serem pagos.
 
19

Total venda

19. Total venda
Campo habilitado na somente na comparação com lucro real. Permite informa um valor total de vendas realizadas no ano a fim de calcular a base de débito de PIS/COFINS.
 
Obs.: Quando a comparação é com lucro presumido é habilitado um campo de 'Receita' para calcular o total de PIS/COFINS a serem pagos.
 
20

Base de crédito PIS

20. Base de crédito PIS
Campo habilitado somente na comparação com lucro real. Exibe a base de crédito de PIS conforme valor informado para o total de compras.
 
21

Base de débito PIS

21. Base de débito PIS
Campo habilitado somente na comparação com lucro real. Exibe a base de débito de PIS conforme valor informado para o total de vendas.
 
22

Base de crédito COFINS

22. Base de crédito COFINS
Campo habilitado somente na comparação com lucro real. Exibe a base de crédito de COFINS conforme valor informado para o total de compras.
 
23

Base de débito COFINS

23. Base de débito COFINS
Campo habilitado somente na comparação com lucro real. Exibe a base de débito de COFINS conforme valor informado para o total de vendas.
 
24

%PIS

24. %PIS
Permite informar o percentual de PIS para o cálculo. Como padrão, já é pré-carregado o valor de 1,65 ou 0,65 quando comparação for com lucro real ou lucro presumido respectivamente.
 
25

%COFINS

25. %COFINS
Permite informar o percentual de COFINS para o cálculo. Como padrão, já é pré-carregado o valor de 7,60 ou 3,00 quando comparação for com lucro real ou lucro presumido respectivamente.
 
26

Valor PIS

26. Valor PIS
Exibe o valor total de PIS simulado para o pagamento.
 
Obs.: Quando for comparação com lucro presumido, o campo é substituído por "Total PIS".
 
27

Valor COFINS

27. Valor COFINS
Exibe o valor total de COFINS simulado para o pagamento.
 
Obs.: Quando for comparação com lucro presumido, o campo é substituído por "Total COFINS".
 
28

Total imposto pago - Lucro a comparar

28. Total imposto pago - Lucro a comparar
Exibe o valor total de imposto a serem pagos somando os totais de CSLL, IRPJ, PIS e COFINS do lucro a comparar.