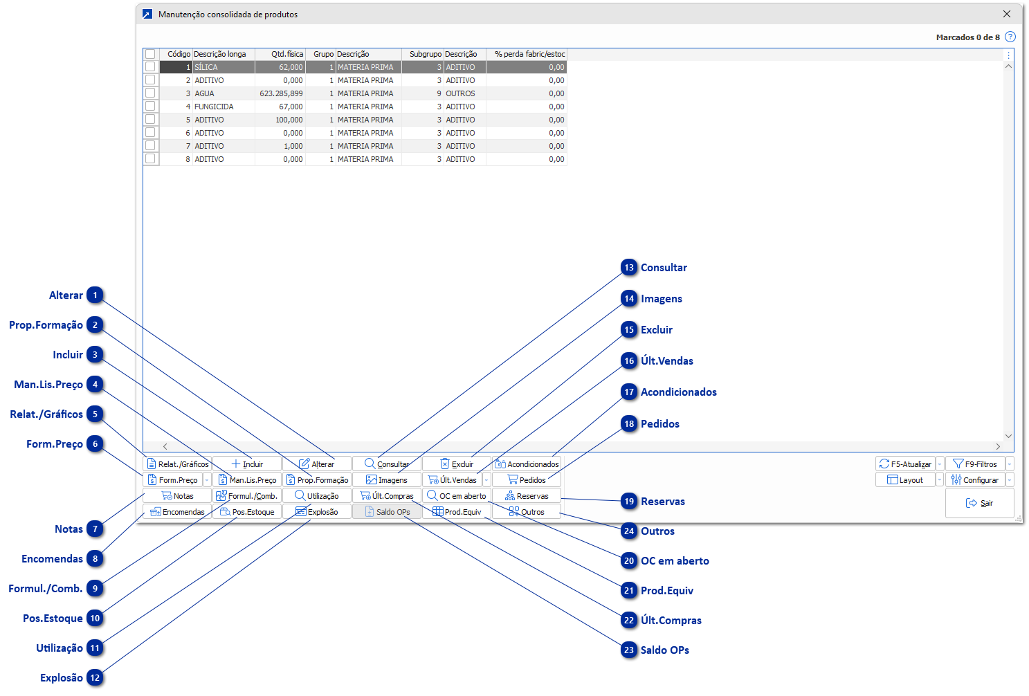
Manutenção Consolidada de Produtos
A manutenção consolidada de produtos, menu 1.6-M, foi criada para permitir que o usuário possa acessar todas as rotinas sem trocar de janela.
Além disso, permite que o usuário personalize conforme a sua necessidade, tornando a ferramenta flexível e prática.
Veja mais sobre as ferramentas do Grid Dinâmico utilizado nas manutenções consolidadas!
+ Saiba mais
 Alterar
|
 Prop.Formação
Propaga os parâmetros da formação de preço para os produtos selecionados. + Saiba mais
|
 Incluir
|
 Man.Lis.Preço
Manutenção consolidada de lista de preço para os produtos selecionados.
OBS.: Botão desabilitado se o usuário não tem permissão para aceitar a manutenção consolidada de listas de preço.
|
 Relat./Gráficos
Relatórios/Gráficos desta tabela no gerador de relatórios.
|
 Form.Preço
Formação do preço de venda do produto selecionado. + Saiba mais
OBS.: Botão desabilitado se o usuário não tem acesso as informações econômicas do produto.
|
 Notas
Últimas notas faturadas onde o produto foi informado.
|
 Encomendas
Composição de encomendas do produto.
|
 Formul./Comb.
|
 Pos.Estoque
Posição atual do estoque em cada um dos almoxarifados e estabelecimentos. + Saiba mais
OBS.: Botão desabilitado se o produto for do tipo serviço c/incid.ISS ou não possui estoque contratado.
|
 Utilização
Exibe pesquisa por composição da formulação/combinação.
|
 Explosão
Realiza a explosão de materiais do item selecionado.
|
 Consultar
|
 Imagens
Consulta as imagens do produto.
|
 Excluir
|
 Últ.Vendas
Relaciona os últimos pedidos, vendas do PDV e retiradas onde o produto foi informado.
|
 Acondicionados
Analisa preço por unidade entre as formas de acondicionamento do produto.
OBS.: Botão desabilitado se o usuário não tem acesso as informações econômicas do produto.
|
 Pedidos
Acessa os últimos pedidos não faturados onde o produto foi informado.
|
 Reservas
Composição da quantidade reservada.
|
 OC em aberto
Relaciona as Ordens de Compra pendentes de entrega para o produto.
|
 Prod.Equiv
Altera a lista de produtos equivalentes do produto selecionado. + Saiba mais
|
 Últ.Compras
Relaciona as últimas compras do produto, tendo ou não sido emitida OC.
|
 Saldo OPs
Consulta o saldo do produto em ordens de produção.
OBS.: Botão desabilitado se não estiver contratado o controle de saldos por centro de custo.
|
 Outros
São exibidos todos os outros botões disponíveis:
Alt.Geral
-
Alteração geral por campos.
Lib.Venda
-
Liberação de Compra e Venda de Produtos/Combinações por Clientes/Fornecedor. + Saiba mais
-
OBS.: Botão desabilitado se o usuário não possuir acesso a liberação de venda, não controla liberação ou utiliza emissor NF-e/Cobrança. + Saiba mais
Forn.Homol.
-
Manutenção de fornecedores homologados para o produto. + Saiba mais
Etiqueta
-
Imprime etiqueta por produto do FAT 2.4-V.
Volumes LPN
-
Exibe os volumes disponíveis (LPNs) do produto.
Atu.Referência
-
Refaz as referências do produto conforme configurado no 1.1-P. + Saiba mais
Atu.Ref.Tam
-
Refaz as referências por tamanho do produto conforme configurado no 1.1-P. + Saiba mais
Inclusão/Alteração/Consultar (Agrup.)
-
Manutenção dos agrupamentos do produto.
Inclusão/Alteração/Consultar (EDI/E-Comm.)
-
Manutenção das informações de EDI/e-commerce do produto.
Marketplace
-
Configurações do produto Rech Marketplace.
Inc.Prod.Aco.
-
Inclusão de Produtos/Formas de acondicionamento. + Saiba mais
Vinc.Prod.Aco.
-
Vinculação de Produtos/Formas de acondicionamento. + Saiba mais
Desv.Prod.Aco.
-
Desvinculação Produtos/Formas de acondicionamento. + Saiba mais
Atu.Cód.Alt
-
Executa atualizações automáticas do campo "Código alternativo" dos produtos. Depende do parâmetro "Config.Cód.Alternativo". + Saiba mais
|