×

Descrição do produto e dados adicionais

Descrição do produto e dados adicionais
1

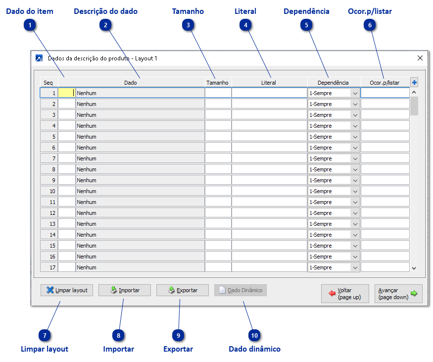
Dado do item

Dado do item que será incluso no corpo de dados.
O campo também possui atalhos para seu manuseio, tais como: F3 que move o item para uma posição abaixo, F4 move o item para cima e F5 insere uma nova ocorrência em branco.
Obs.: Os dados irão mudar conforme a janela for "Descrição do produto"/"Inf. adicionais do produto" ou "Dados adicionais da nota da nota". Eles podem ser visualizados usando a tecla F7. + Saiba mais
 
2

Descrição do dado

Descrição do dado definido no campo anterior.
 
3

Tamanho

Tamanho da literal que será impressa.
 
4

Literal

Será concatenada a literal informada junto aos dados carregados para o campo da nota.
Ex.:
 
 
 
5

Dependência

Indica se o campo será, conforme as opções:
 
1 - Sempre impresso;
 
2 - Será impresso se estiver sem conteúdo;
 
3 - Será impresso se estiver com conteúdo.
 
6

Ocor.p/listar

Ocorrência para listagem.
 
7

Limpar layout

Limpa o layout.
 
8

Importar

Importa Layout de arquivo.
 
9

Exportar

Exporta layout para arquivo.
 
10

Dado dinâmico

Seleciona modelo para dados dinâmicos.