×

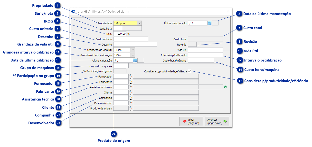
Dados Adicionais - Recurso

 
Dados Adicionais - Recurso
1

Propriedade

Permite informar se o recurso ativo é próprio ou de terceiros em seu poder.
 
Pode ter os seguintes valores:
01-Próprio
02-Terceiros
 
2

Data da última manutenção

Data da última manutenção do recurso ativo.
 
3

Série/nota

Série/nota da nota fiscal de compra/empréstimo do recurso ativo. Se foi informado bem patrimonial, herda a série/nota do bem patrimonial.
 
4

IROG

Índice de rendimento operacional global. Campo é aceito em percentual e apenas para recursos ativos de espécie: 01-Máquina
 
5

Custo unitário

Valor do custo unitário do recurso ativo.
 
6

Custo total

Valor do custo total do recurso ativo. Campo é calculado pela multiplicação do "Custo unitário" x "Quantidade" do recurso (informado na janela de Especificações Técnicas, + Saiba mais)
 
7

Desenho

Código/valor do desenho de projeto do recurso ativo.
 
8

Revisão

Revisão do código/valor do desenho de projeto do recurso ativo.
 
9

Grandeza de vida útil

Grandeza de vida útil do recurso ativo.  Campo só é considerado para Tipos de Recurso de espécies: 01-Máquina, 03-Ferramenta de Produção, 05-Dispositivo e 11-Equipamentos
Se o campo "Grandeza de vida útil" estiver informado na Tabela por Empresa 44-Tipos de Recurso, inicializa o campo com o dado informado na tabela por empresa + Saiba mais.
 
Pode ter os seguintes valores:
01-Dias
02-Horas
03-Ciclos
04-Peças
05-KM
 
10

Vida útil

Vida útil do recurso ativo.  Campo só é considerado para Tipos de Recurso de espécies: 01-Máquina, 03-Ferramenta de Produção, 05-Dispositivo e 11-Equipamentos
Se o campo "Vida útil" estiver informado na Tabela por Empresa 44-Tipos de Recurso, inicializa o campo com o dado informado na tabela por empresa + Saiba mais.
 
11

Grandeza intervalo calibração

Grandeza do intervalo de calibração/manutenção do recurso ativo.
 
Pode ter os seguintes valores:
01-Dias
02-Horas
03-Ciclos
04-Peças
05-KM
 
12

Intervalo p/calibração

Intervalo de calibração/manutenção do recurso ativo.
 
13

Data da última calibração

Data da última calibração do recurso ativo.
 
14

Custo hora/máquina

Valor hora/máquina em reais a ser utilizado na atualização do preço de reposição/venda. Campo é aceito apenas para recursos ativos de espécie: 01-Máquina
 
15

Grupo de máquinas

Código do recurso ativo de espécie 02-Grupo de Máquinas do qual o recurso ativo em manutenção pertence. Campo é aceito apenas para recursos ativos de espécies:  01-Máquina, 03-Ferramentas de Produção e 11-Equipamentos
 
16

% Participação no grupo

Percentual de participação do recurso ativo em manutenção dentro do grupo de máquinas informado no campo "Grupo de máquina". Campo é aceito apenas para recursos ativos de espécies:  01-Máquina, 03-Ferramentas de Produção e 11-Equipamentos
 
17

Considera p/produtividade/eficiência

Indica se considera o recurso ativo para produtividade, eficiência e resumo da programação. Campo é aceito apenas para recursos ativos de espécie: 01-Máquina
 
18

Fornecedor

Código do fornecedor do qual foi adquirido o recurso ativo.
 
19

Fabricante

Código do fabricante do recurso ativo.
 
20

Assistência técnica

Código do fornecedor/empresa que presta manutenção neste recurso ativo.
 
21

Cliente

Código do cliente para qual foi desenvolvido o recurso ativo.
 
22

Companhia

Código do cliente/companhia/agente para qual foi desenvolvido o recurso ativo.
 
23

Desenvolvedor

Código do fornecedor/desenvolvedor/projetista do recurso ativo.
 
24

Produto de origem

Exibe o código do produto de origem do recurso ativo.