Manutenção de Recursos Ativos
|
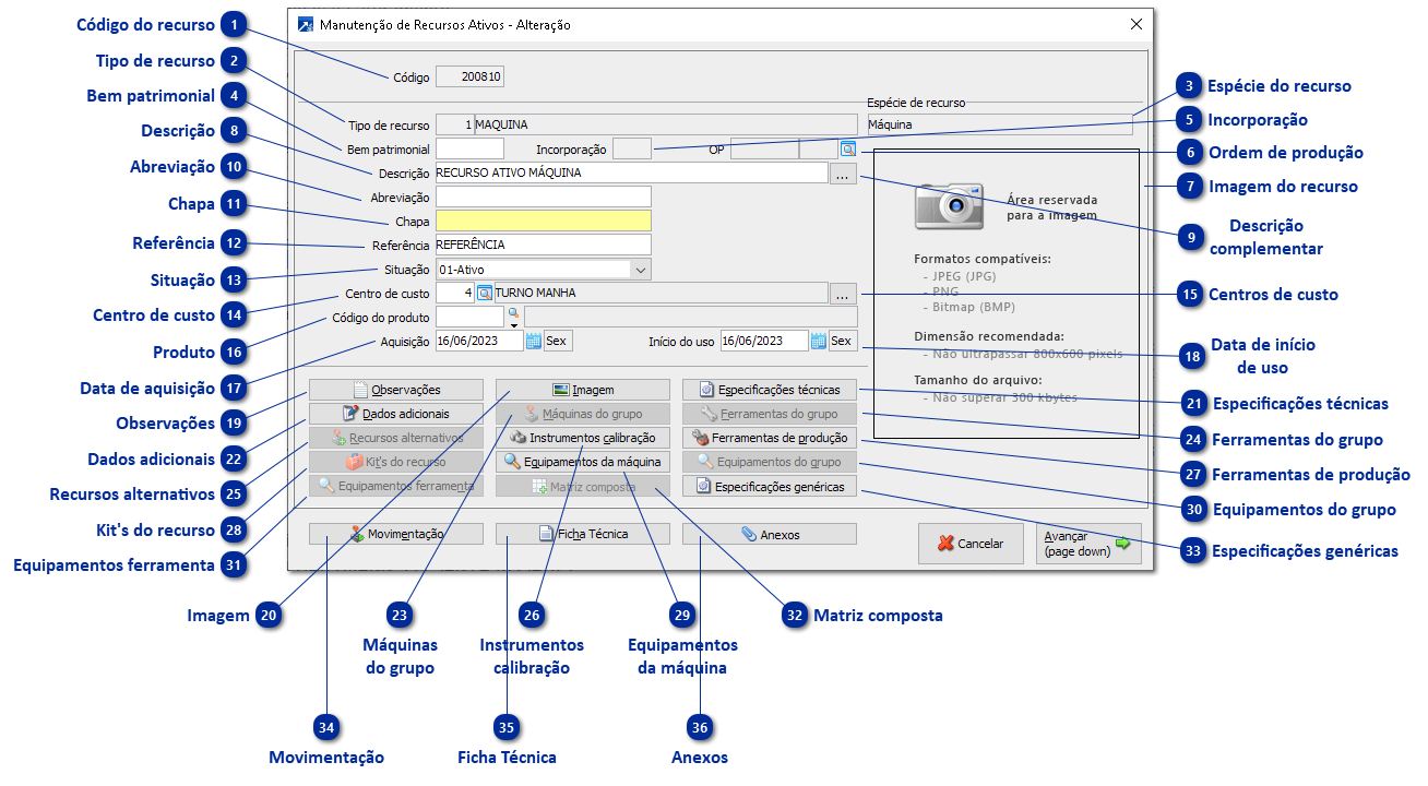
Código da Tabela por Empresa 44-Tipos de Recursos. + Saiba mais
Este código é aceito somente na inclusão do recurso ativo e serve para inicializar dados e indicar qual espécie de recurso ativo está sendo cadastrado.
|
|
Exibe a espécie do recurso ativo em manutenção. Esta espécie é herdada do Tipo de recurso informado na manutenção, que vem da Tabela por Empresa 44-Tipos de Recursos + Saiba mais.
|
|
Número de identificação do recurso ativo (chapa, chapinha, plaqueta). Se foi informado bem patrimonial, herda o número chapa do bem patrimonial.
Campo é habilitado para todas as espécies de tipos de recurso (+ Saiba mais), exceto para:
02-Grupo de Máquinas
04-Grupo de Ferramentas
10-Kit de Ferramentas/Equipamentos
12-Grupo de Equipamentos
13-Célula/Linha de produção
|
|
Referência para o recurso ativo.
Função auxiliar: F4-Busca Referência
Quando foco está nesse campo e a espécie do recurso ativo é 03-Ferramentas de Produção,é possível utilizar essa função para buscar uma referência padrão cadastrada para o Tipo de Recurso, campo "Referência inicial" da Tabela por Empresa 44-Tipos de Recurso + Saiba mais.
|
|
Situação do recurso ativo. Se foi informado bem patrimonial, herda a situação do bem patrimonial.
Pode ter os seguintes valores:
01-Ativo
02-Inativo
03-Emprestado
04-Manutenção
05-Baixado
06-Desmembrado
07-Unido
08-Comodato
09-Desenvolvimento
Campo é habilitado para todas as espécies de tipos de recurso (+ Saiba mais), exceto para:
02-Grupo de Máquinas
04-Grupo de Ferramentas
10-Kit de Ferramentas/Equipamentos
12-Grupo de Equipamentos
13-Célula/Linha de produção
|
|
Código do centro de custo do recurso ativo. Se foi informado bem patrimonial, herda o centro de custo do bem patrimonial.
Campo é habilitado para todas as espécies de tipos de recurso (+ Saiba mais), exceto para:
02-Grupo de Máquinas
04-Grupo de Ferramentas
10-Kit de Ferramentas/Equipamentos
12-Grupo de Equipamentos
|
|
Botão para aceitar diversos códigos dos centros de custo do recurso ativo (múltiplos centros).
Campo é habilitado para todas as espécies de tipos de recurso (+ Saiba mais), exceto para:
02-Grupo de Máquinas
04-Grupo de Ferramentas
10-Kit de Ferramentas/Equipamentos
12-Grupo de Equipamento
|
|
Código no cadastro de produtos relacionado ao recurso ativo. Se um produto estiver informado na Tabela por Empresa 44-Tipos de Recurso, inicializa o campo com o dado informado na tabela por empresa + Saiba mais.
Campo é habilitado para todas as espécies de tipos de recurso (+ Saiba mais), exceto para:
02-Grupo de Máquinas
04-Grupo de Ferramentas
10-Kit de Ferramentas/Equipamentos
12-Grupo de Equipamentos
13-Célula/Linha de produção
|
|
Data de aquisição do recurso ativo. Se foi informado bem patrimonial, herda a data de aquisição do bem patrimonial.
Campo é habilitado para todas as espécies de tipos de recurso (+ Saiba mais), exceto para:
02-Grupo de Máquinas
04-Grupo de Ferramentas
10-Kit de Ferramentas/Equipamentos
12-Grupo de Equipamentos
13-Célula/Linha de produção
|
|
Data de início de uso do recurso ativo. Se foi informado bem patrimonial, herda a data de início de uso do bem patrimonial.
Campo é habilitado para todas as espécies de tipos de recurso (+ Saiba mais), exceto para:
02-Grupo de Máquinas
04-Grupo de Ferramentas
10-Kit de Ferramentas/Equipamentos
12-Grupo de Equipamentos
13-Célula/Linha de produção
|
|
Especificações técnicas do recurso ativo. + Saiba mais
|
|
Dados adicionais do recurso ativo. + Saiba mais
|
|
Permite configurar os anexos presentes no recurso ativo. + Saiba mais
![]() |













