×

Manutenção Consolidada

 
Manutenção consolidada de Planos Mestres de Produção (PMP) está disponível no menu GIN 2.5-M.
A rotina utiliza grid dinâmico! + Saiba mais
 
Nessa rotina, o sistema permite a realização de tarefas utilizando o PMP, facilitando assim a emissão de OPs, de remessas de serviço externo, relatórios e outras funções disponíveis nos botões.
 
A exibição dos centros de custo como coluna do grid, podem ser configurados mediante parâmetro "Exibe seleção padrão de centro de custo" + Saiba mais).
Nela pode ser feito filtros referente ao talão de produção que pode estar dentro do Plano Mestre de Produção (filtrar a exibição de apenas os planos de um centro de custo específico).
 
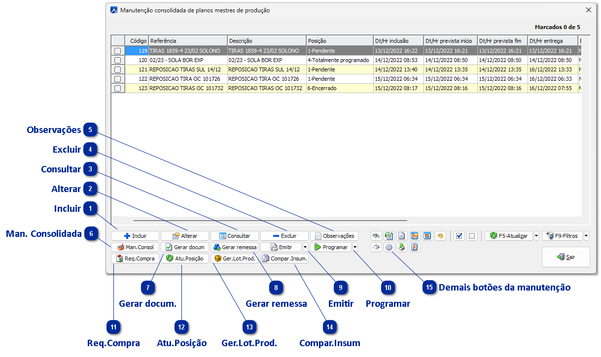
Manutenção Consolidada
 
 
1

Incluir

1. Incluir
Inclui um novo Plano Mestre de Produção.
 
2

Alterar

2. Alterar
Altera um Plano Mestre de Produção.
 
3

Consultar

3. Consultar
Consulta um Plano Mestre de Produção.
 
4

Excluir

4. Excluir
Exclui um Plano Mestre de Produção.
 
5

Observações

5. Observações
Observações do Plano Mestre de Produção.
 
6

Man. Consolidada

6. Man. Consolidada
Abre o grid de Manutenção Consolidada de OPs do Plano Mestre de Produção.
 
7

Gerar docum.

7. Gerar docum.
Gera documentos de compra/produção a partir do Plano Mestre de Produção.
 
8

Gerar remessa

8. Gerar remessa
Gera remessa de serviço externo a partir do Plano Mestre de Produção. + Saiba mais
Obs: Para que seja possível utilizar o botão [Gera Remessa], deve-se ter contratado o adicional de serviço externo.
 
9

Emitir

9. Emitir
Emite talões das OPs dentro do Plano Mestre de Produção.
 
10

Programar

10. Programar
Programa as OPs do Plano Mestre de Produção.
 
11

Req.Compra

11. Req.Compra
Relatórios do Plano Mestre de Produção.
 
12

Atu.Posição

12. Atu.Posição
Atualiza a posição dos Planos Mestres de Produção selecionados no grid.
 
13

Ger.Lot.Prod.

13. Ger.Lot.Prod.
Gera um lote de produção manual para acumular todos os talões de produção das ordens de produção do Plano Mestre de Produção.
Obs.: Aceito somente se gera lotes de produção para os talões.
 
14

Compar.Insum

14. Compar.Insum
Comparação de insumos entre a ordem de produção e a formulação atual. + Saiba mais
 
15

Demais botões da manutenção

15. Demais botões da manutenção
Complemento
 Realiza alteração geral do complemento dos planos selecionados.
 
Grupo produção
 Realiza alteração geral do grupo de produção dos planos selecionados.
 
Data entrega
             Realiza alteração geral da data de entrega do PMP na manutenção consolidada de PMP, se marcado algum PMP, altera os marcados, quando não marcar nenhum, altera o PMP selecionado.