×

Manutenção

 
Acessar pela opção de menu GIN 2.7-M - Manutenção consolidada, para visualizar de forma consolidada os itens programados em todas as fábricas e suas informações.
Seleção padrão: Itens da programação da fábrica, criar uma seleção padrão "Em aberto":
 
 
 Acessar pela opção de manu GIN 2.7-P - Manutenção da programação, para incluir e alterar a sequência de itens (ordens de produção) à produzir em cada fábrica:
 
 
 
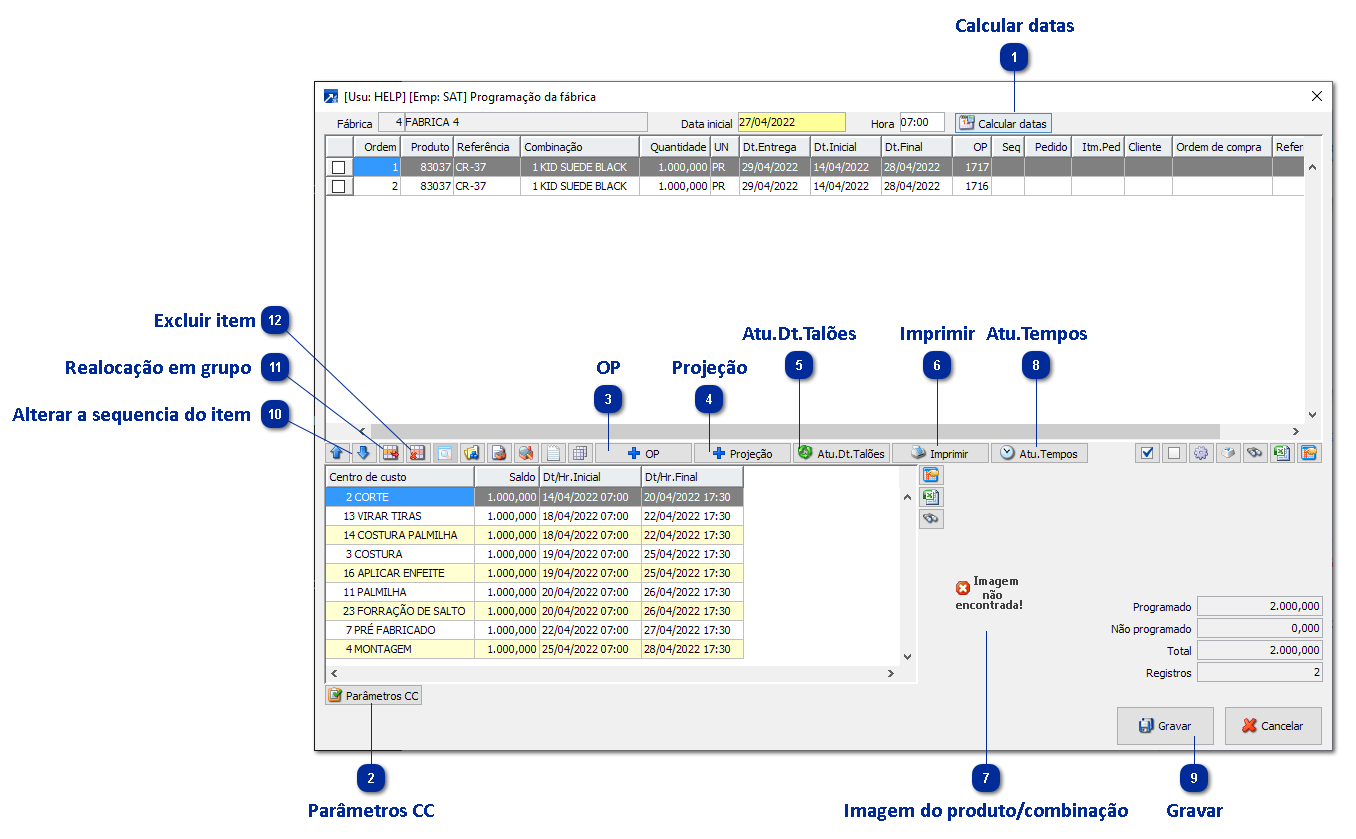
Informar uma data e hora inicial para o novo cálculo, atualização das datas de produção dos centros de custos das ordens de produção e gravar:
 
 
 
Manutenção
1

Calcular datas

Calcular e atualizar as datas de produção da fábrica.
 
2

Parâmetros CC

Em parâmetros do centro de custo é possível definir uma data incial diferente para algum centro de custo.
 
3

OP

Incluir OP na programação, abre seleção das ordens de produção em aberto da fábrica, para selecionar e alocar na sequencia da fila de produção.
 
4

Projeção

Função não implementada.
 
5

Atu.Dt.Talões

Atualizar e gravar as datas de produção dos talões já programados, com as novas datas calculadas na fábrica.
 
6

Imprimir

Imprimir o mapa da programação da fábrica.
 
7

Imagem do produto/combinação

Carrega a imagem do cadastro do produto ou da combinação.
 
8

Atu.Tempos

Atualiza o tempo nos cadastros das formulações selecionadas no grid.
Utilizar quando não calcular as datas por falta de cadastro de tempo, cadastrar sem precisar sair desta janela de manutenção.
 
9

Gravar

Gravar a programação da fábrica, após os ajustes e atualização da sequencia da fila e datas de produção.
 
10

Alterar a sequencia do item

É possível alterar a sequência do item na fila de produção, clicando nas flechas acima e abaixo.
 
11

Realocação em grupo

Permite realocar um grupo de ordens, selecionando um intervalor e definindo qm qual sequencia serão alocados.
 
12

Excluir item

Permite excluir o item da programação.