Orçamento faz parte de uma das etapas de venda, registrando o interesse do cliente em adquirir o produto/serviço. Baseado no orçamento, pode ser gerado um pedido ou uma nota fiscal.
Neste tópico em que está sendo detalhado o orçamento, indicamos fortemente que seja visto também o tópico de Gerenciamento de Orçamento.
+ Saiba mais
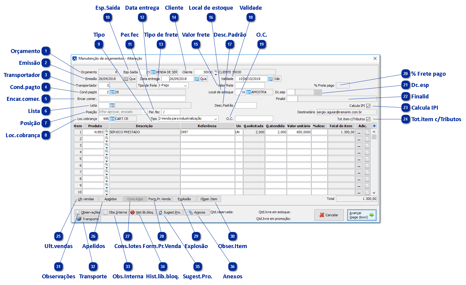
 Orçamento
Código de identificação do orçamento. Na inclusão, sugerimos a utilização do F4 para busca de numeração livre.
|
 Emissão
Data de emissão do orçamento - data em que os valores e condições foram entregues ao cliente.
|
 Transportador
|
 Cond.pagto
|
 Encar.comer.
Contato na empresa cliente para esta venda - normalmente é informada a pessoa na qual fez a solicitação do orçamento.
Ao clicar em F8, irá buscar o cadastro de contatos do cliente.
|
 Lista
Lista de preços para a operação. Irá buscar os valores de venda dos itens indicados desta lista.
|
 Posição
Posição do orçamento indica se foi enviado ao cliente, aprovado, rejeitado, gerado pedido ou nota.
|
 Loc.cobrança
Local de cobrança em que os documentos financeiros serão gerados caso a venda se concretize.
|
 Tipo
Indica a finalidade da operação: venda para consumo, venda para industrialização, venda para revenda ou venda para revendendor não inscrito.
Este campo interfere diretamente nos cálculos tributários.
|
 Esp.Saída
Espécie de saída enquadrada nesta operação - irá pré-carregar informações para venda.
Ao clicar em F4, pode ser feita cópia de orçamento já existente:
|
 Per.fec
Período previsto para fechamento do orçamento.
|
 Data entrega
Previsão de entrega dos itens orçados.
|
 Tipo de frete
Tipo de frete aplicado na operação.
|
 Cliente
Cliente do orçamento.
A função F8 abre a pesquisa de clientes.
|
 Valor frete
Valor do frete para esta operação, se tiver.
|
 Local de estoque
Local de estoque que será feita baixa dos materiais caso a operação seja confirmada e gere uma nota fiscal ou retirada.
|
 Desc.Padrão
Desconto padrão - ao informar valor será questionado o que deseja fazer:
|
 Validade
Validade do orçamento. Quando informado número de dias, SIGER® calcula a data.
|
 O.C.
Número da Ordem de Compra do cliente.
Pode ser listado no orçamento emitido e nota.
|
 % Frete pago
Utilizado em acordos, onde o frete é fracionado entre vendedor e cliente.
|
 Dc.esp
|
 Finalid
Finalidade da operação.
|
 Calcula IPI
Quando marcado irá calcular e listar IPI para os itens orçados.
|
 Tot.item c/Tributos
Demonstra o valor total acrescido de impostos, como IPI e ICMS ST, quando tributados.
|
 Ult.vendas
Irá demonstrar as últimas vendas do item.
|
 Apelidos
Apelidos para o produto.
|
 Cons.lotes
Lotes para o produto informado no item.
|
 Form.Pr.Venda
Irá abrir o Simulador do preço de venda do produto. + Saiba mais
|
 Explosão
Demonstra os itens que compõe o item formulado.
|
 Obser.Item
Observação do item.
|
 Observações
Observações do orçamento. Podem ser impressas ao emitir o orçamento ou nota.
|
 Transporte
Dados adicionais para o transporte:
|
 Obs.Interna
Observações internas, não serão listadas.
|
 Hist.lib.bloq.
Histórico de liberações de bloqueio para o orçamento.
|
 Sugest.Pro.
Sugestão de produtos para o cliente.
|
 Anexos
Arquivos anexados ao orçamento.
|
Ao finalizar o orçamento, é exibida a seguinte tela, permitindo gravar orçamento, gerar pedido, emitir nota, emitir etiqueta ou simplesmente cancelar a manutenção:
Grava orçamento:
Não emite a nota e deixa o orçamento gravado, pronto para a emissão da NF-e. Ao clicar nesta opção, o SIGER® vai exibir uma tela para impressão do orçamento. Escolha a opção visualizar listagem e esta exibirá uma listagem simplificada do orçamento que você criou para que assim possa conferi-lo.
Grava retirada:
Apenas retira o produto do estoque e não gera financeiro (usado apenas quando possuir módulo Controle de Estoque do SIGER®).
Orçamento HTML:
Exibe o orçamento em tela para impressão para o cliente e o deixa pronto para emissão da nota mais tarde se for o caso.
Gera pedido:
Transforma o orçamento em um pedido e o deixa pendente de faturamento.
Emite a nota fiscal:
Transforma automaticamente o orçamento em pedido e depois automaticamente o converte em nota fiscal. Opção recomendada para utilização no Faturamento simplificado.