×

Gerenciamento de Orçamentos

 
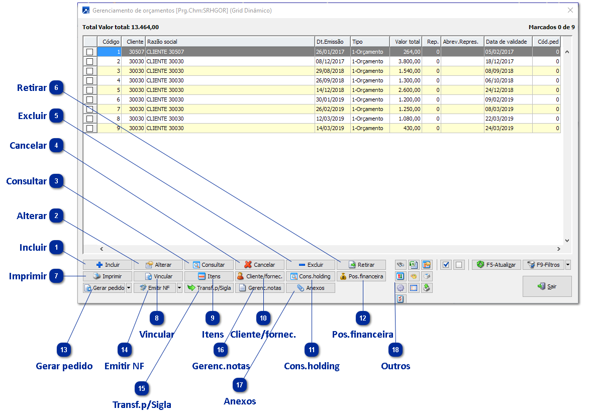
O gerenciamento de orçamentos é acessado pelo menu FAT 2.6-Y, e através da manutenção consolidada é possível usufruir de todas as funções do orçamento em uma única tela. O orçamento pode ser a primeira entidade de venda, permitindo gerar pedidos ou notas a partir dele.
 
A manutenção consolidada utiliza Grid dinâmico! + Saiba mais
 
Gerenciamento de Orçamentos
1

Incluir

1. Incluir
Incluir orçamento. + Saiba mais
 
2

Alterar

2. Alterar
Alterar orçamento já cadastrado selecionado no grid. + Saiba mais
 
3

Consultar

3. Consultar
Consultar orçamento selecionado no grid.
 
4

Cancelar

4. Cancelar
Cancela o orçamento. Não será possível continuar a operação com este registro.
 
5

Excluir

5. Excluir
Excluir orçamento, para aqueles que não possuem pedido ou nota vinculados.
 
6

Retirar

6. Retirar
Para empresas que emitem orçamentos e retiradas.
 
7

Imprimir

7. Imprimir
Imprimir orçamento. Permite envio por e-mail.
 
8

Vincular

8. Vincular
Permite vincular o orçamento à um pedido já cadastrado, ajustando a sua situação para "orçamento com pedido".
 
9

Itens

9. Itens
Consulta itens do orçamento.
 
10

Cliente/fornec.

10. Cliente/fornec.
Consultar o cadastro de cliente/fornecedor do orçamento.
 
11

Cons.holding

11. Cons.holding
Consultar holding do cadastro do cliente do orçamento. + Saiba mais
 
12

Pos.financeira

12. Pos.financeira
Consultar posição financeira do cadastro do orçamento.
 
13

Gerar pedido

13. Gerar pedido
Gerar pedido a partir do orçamento, podendo ser alterado ou não, parcial ou total.
 
14

Emitir NF

14. Emitir NF
Emitir Nota Fiscal Eletrônica do orçamento, podendo ser alterado ou não, parcial ou total.
 
15

Transf.p/Sigla

15. Transf.p/Sigla
Transferir orçamento para outra sigla de empresa.
 
16

Gerenc.notas

16. Gerenc.notas
Abrir o gerenciamento de notas do faturamento.
 
17

Anexos

17. Anexos
Visualizar os arquivos em anexo.
 
18

Outros

18. Outros
Período previsto de fechamento
    Permite informar o período previsto para fechamento do orçamento selecionado.
 Rastreamento
    Rastreamento de orçamento/retirada, abre a manutenção das etapas.
 Destacadores
    Manipular destacadores do orçamento permtindo marcar/desmarcar suas tags.
 Cotação de frete
    Realiza cotação de frete via API SimFrete
Pagar
    Efetua o pagamento da retirada. Equivalente ao FAT 2.6-P.
 Devolver
    Efetua a devolução da retirada. Equivalente ao FAT 2.6-N.