 Alterar
Permite alterar os dados do talão do serviço externo selecionado no grid.
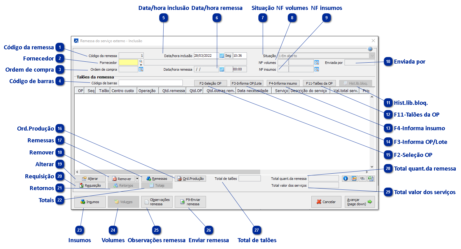
Situação do talão
Exibe a situação atual do talão da remessa do serviço externo
1-Não remetido: O talão ainda não foi enviado ao serviço externo, ou seja, a remessa do talão está com situação inferior à 3-Remetida.
2-Comprado: Nesta situação já foi gerada a requisição de compra do serviço externo do talão.
3-Remetido: O talão pertence a remessa que já foi remetida ao beneficiador. Nesta situação, o talão pode ter algum retorno parcial da quantidade necessária.
4-Parcialmente retornado: Parte da quantidade remetida ao beneficiador foi produzida e retornada.
5-Retornado: Toda a quantidade remetida ao beneficiador foi produzida e retornada. Ou ainda, existe um ou mais retornos parciais e o saldo a retornar foi cancelado.
6-Cancelado: A quantidade a retornar do talão foi cancelada, ou seja, o talão não poderá mais ser retornado.
Ordem de produção
Exibe o número e sequência da ordem de produção do talão do serviço externo
Número do talão
Exibe o número do talão de produção do talão do serviço externo
Centro de custo
Exibe o centro de custo do talão do serviço externo
Operação
Exibe a operação a ser produzida do talão do serviço externo
Produto serviço
É o serviço que será comprado do fornecedor. É possível informar o código de produto ou de um serviço neste campo. Tecle F8 para exibir a pesquisa do cadastro de produtos ou F7 para exibir a pesquisa de serviços.
Este produto/serviço será utilizado para a geração da requisição de compra e da ordem de compra.
Data/hora necessidade
Data e hora da necessidade do serviço. Esta data será utilizada como data de necessidade da requisição de compra. O SIGER® faz a sugestão dessa data conforme a configuração do parâmetro "Data de necessidade do serviço", nos parâmetros por empresa. A permissão de alteração da data de necessidade pode ser configurada através do parâmetro "Altera data de necessidade".
Observação: Caso a data de necessidade for anterior à data de inclusão da remessa, o SIGER® irá sugerir como necessidade a data/hora de inclusão.
Quantidade a remeter
É a quantidade do talão de produção (ou da formulação/estrutura) que deve ser remetida ao fornecedor do serviço externo. Essa quantidade é sugerida pelo SIGER® conforme o cálculo abaixo:
Quantidade a remeter = Q1 - Q2
Sendo:
-
Q1: Quantidade produzida no centro de custo referencial anterior ao centro de custo do talão que está sendo remetido. Se não houver quantidade produzida no centro de custo anterior ou estiver remetendo o primeiro centro de custo do talão, será considerada a quantidade do talão de produção no cálculo.
-
Q2: Quantidade do talão de produção vinculada a outras remessas do serviço externo, no caso de remessas parciais.
Observações:
-
Se a quantidade produzida no centro de custo a remeter for igual ou maior do que a quantidade produzida no centro de custo anterior, o talão de produção não poderá ser remetido.
-
Caso mais de uma operação externa do mesmo talão de produção seja enviada na mesma remessa, é obrigatório informar a mesma quantidade a remeter em todas as operações.
-
Se o parâmetro da empresa "Permite alterar quantidade da remessa" indicar que limita na quantidade produzida no centro de custo anterior, e não houver quantidade produzida no centro de custo referencial anterior, o talão de produção não poderá ser selecionado para remessa.
Qtd.a remeter 2ª unidade
É a quantidade a ser remetida ao fornecedor do serviço externo, na segunda unidade de medida do produto pronto. Este campo é aceito conforme o parâmetro da empresa "Remessa/retorno na 2ª unidade". É possível definir a quantidade na segunda unidade quando a segunda unidade de medida do produto pronto é igual a unidade do serviço.
Observação: Quando definir quantidade a remeter na segunda unidade, esta será aplicada no cálculo do valor do serviço.
Valor unitário
Valor para produção do serviço externo pelo fornecedor, referente à quantidade que está sendo remetida. O SIGER® sugere automaticamente este valor com base nas listas de preço do serviço para o fornecedor, considerando o produto a ser produzido. Este campo está disponível para alteração conforme a configuração do sistema, parâmetro "Altera preço do serviço" na empresa.
Como o SIGER® busca o preço do serviço:
-
Localiza a lista de preço do fornecedor, serviço, produto pronto e combinação (quando utiliza combinação).
-
Se não encontrar, localiza a lista de preço do fornecedor, serviço e produto pronto.
-
Se não encontrar, localiza a lista de preço do fornecedor e serviço.
A qualquer momento é possível buscar o valor da lista preço utilizando a função "F2-Busca valor da lista de preço", disponível neste campo. Ao acionar a função, o SIGER® faz a busca do valor e já multiplica pela quantidade a remeter, resultando no custo previsto total do serviço.
Valor total do serviço
Valor total previsto do produto ou serviço adquirido do fornecedor
Calculado a partir da quantidade a remeter e valor unitário
|