Disponível nos módulos GIN 5.2-M e COM 6.2-M.
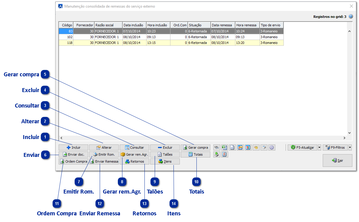
 Incluir
Inclusão de remessa de serviço externo. Equivalente às opções COM 6.2-I e GIN 5.2-I.
|
 Alterar
Alteração da remessa de serviço externo. Equivalente às opções COM 6.2-A e GIN 5.2-A.
|
 Consultar
Consulta da remessa de serviço externo. Equivalente às opções COM 6.2-C e GIN 5.2-C.
|
 Excluir
Exclusão da remessa de serviço externo. Equivalente às opções COM 6.2-E e GIN 5.2-E.
|
 Gerar compra
Geração dos documentos de compra do serviços externo. Equivalente às opções COM 6.2-G e GIN 5.2-G.
|
 Enviar
Geração do documento de remessa do serviço externo. Equivalente às opções COM 6.2-R e GIN 5.2-R.
|
 Emitir Rom.
Emissão do romaneio do serviço externo, conforme modelo definido na empresa. Equivalente às opções COM 6.2-T e GIN 5.2-T.
|
 Gerar rem.Agr.
Geração de remessa de serviço externo para os talões de produção conforme regras de agrupamento. Equivalente às opções COM 6.2-P e GIN 5.2-P.
|
 Talões
Consulta os talões da remessa do serviço externo.
|
 Totais
Consulta os totais da remessa do serviço externo.
|
 Ordem Compra
Consulta a Ordem de Compra.
|
 Enviar Remessa
Envia a remessa do serviço externo.
|
 Retornos
Consulta os retornos da remessa do serviço externo.
|
 Itens
Consulta os itens da remessa do serviço externo.
|