×

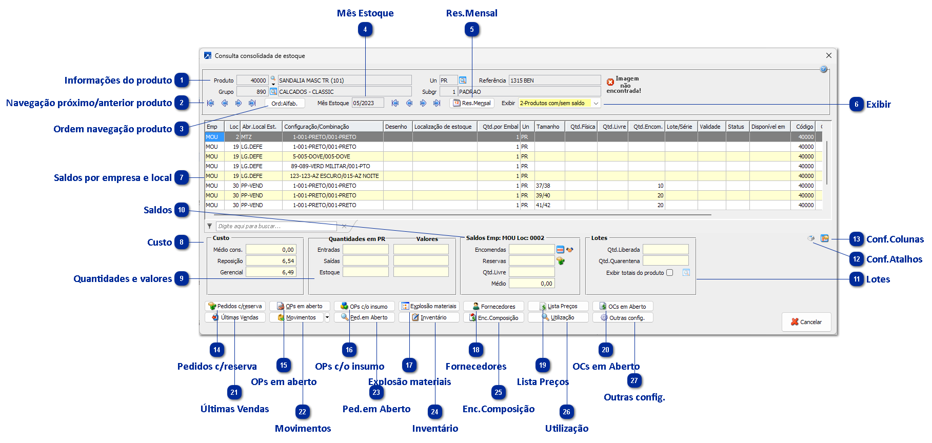
Consulta Consolidada de Estoque (Posição de Estoque)

 
Consulta consolidada de estoque do produto, pode ser acessada pelo menu EST 2.4-P; pelo atalho "6-Posição de estoque" no "Painel de ferramentas operacionais" (CTRL+F8) ou pelo botão [Pos.Estoque] no cadastro do produto e em outras janelas do SIGER®.
 
Consulta Consolidada de Estoque (Posição de Estoque)
1

Informações do produto

1. Informações do produto
Informações do cadastro do produto, referência, grupo, subgrupo e imagem.
Dica: para visualizar mais informações do cadastro do produto, clique no ícone da lupa ao lado do código do produto.
 
2

Navegação próximo/anterior produto

2. Navegação próximo/anterior produto
Setas de navegação entre os produtos.
A ordem de navegação respeita a configuração do botão [Ord: <ordem>].
 
3

Ordem navegação produto

3. Ordem navegação produto
Define a ordem de navegação entre os produtos, podendo ser:
1-Código
2-Grupo+Alfabética
3-Alfabética
4-Referência
 
4

Mês Estoque

4. Mês Estoque
Mês do estoque que está exibindo os saldos, podendo utilizar as setas de navegação para avançar ou retroceder os períodos.
 
5

Res.Mensal

5. Res.Mensal
Exibe janela consolidada com o resumo dos movimentos do produto.
 
 
6

Exibir

6. Exibir
Seleção dos registros a serem exibidos no grid:
1-Produtos com saldo
Exibe somente as empresas/locais/apresentações onde o produto possua saldo físico.
 
2-Produtos com e sem saldo
Exibe o saldo do produto em todas as empresas/locais/apresentações, ainda que o saldo esteja zerado.
 
3-Acumula lotes por embalagem
Exibe o somatório do produto por apresentação (embalagem) em cada empresa/local, independente do lote.
 
4-Não separa tamanho
Exibe o somatório do produto em cada empresa/local, sem separar o saldo por tamanho.
 
5-Não separa lote/série
Exibe o somatório do produto em cada empresa/local, sem separar o saldo por Lote/série.
 
7

Saldos por empresa e local

Grid de exibição das informações de saldo do produto.
7. Saldos por empresa e local
 
8

Custo

  • "Médio cons.": Valor médio no local de estoque consolidado nas empresas a consolidar
  • "Reposição": Preço de reposição
  • "Gerencial": Preço gerencial.
 
9

Quantidades e valores

Quantidades/valores de entrada, de saída e de estoque.
* Literal "Quantidades" concatena com a unidade de medida do produto base.
 
10

Saldos

  • "Encomendas": Quantidade encomendada
  • "Reservas": Quantidade reservada
  • "Qtd.Livre": Quantidade livre
  • "Médio": Valor médio no local de estoque da empresa.
 
11

Lotes

11. Lotes
  • "Qtd.Liberada": Quantidade liberada do lote
  • "Qtd.Quarentena": Quantidade em quarentena do lote
  •  "Exibir totais do produto":  Se marcada, exibirá a quantidade total liberada de estoque independente do local/embalagem.
 
12

Conf.Atalhos

12. Conf.Atalhos
Configurar as teclas de atalhos dos botões da janela.
 
 
13

Conf.Colunas

13. Conf.Colunas
Configurar as colunas que serão exibidas no grid.
 
14

Pedidos c/reserva

14. Pedidos c/reserva
Exibe os pedidos com o produto reservado.
* Botão é criado se empresa reserva estoque no FAT
 
15

OPs em aberto

15. OPs em aberto
Consultar as ordens de produção em aberto.
* Botão é criado se possuir o módulo "Gestão Industrial" contratado.
 
16

OPs c/o insumo

16. OPs c/o insumo
Consultar as ordens de produção com o insumo.
* Botão é criado se possuir o módulo "Gestão Industrial" contratado.
 
17

Explosão materiais

17. Explosão materiais
Executar a explosão de um único item.
  •  "Lista formulação compl. do item":  se marcada, fará a explosão de materiais completa, independente do saldo de estoque dos materiais que compõem a formulação.
 
18

Fornecedores

18. Fornecedores
Consultar os fornecedores do produto.
 
 
19

Lista Preços

19. Lista Preços
Consultar a lista de preços.
* Botão é desabilitado se:
- "Utiliza várias listas de preços - Não" (1.1-P / [Vendas e Faturamento 2] / [Lista de Preços] / "Utiliza várias listas de preços")
- Não tiver acesso ao menu "Movimentos - Lista de Preços(Listagens)" do módulo Faturamento.
 
20

OCs em Aberto

20. OCs em Aberto
Consultar as ordens de compra em aberto.
* Botão é desabilitado se:
- Não tiver acesso ao menu "Movimentos - Ordens de Compra - Inclusão/Alteração/Consulta" do módulo Controle de Compras.
 
21

Últimas Vendas

21. Últimas Vendas
Consultar as últimas vendas do produto.
* Botão é desabilitado se:
- Não tiver acesso ao menu "Movimentos - Manutenção de Pedidos - Inclusão/Alteração/Consulta" do módulo Faturamento.
 
22

Movimentos

22. Movimentos
Consultar os movimentos de estoque do produto.
No drop do botão há as opções:
- Pesquisa de movimentos;
- Consulta consolidada de movimentos.
 
23

Ped.em Aberto

23. Ped.em Aberto
Consultar os pedidos em aberto do produto.
* Botão é desabilitado se:
- Não tiver acesso ao menu "Movimentos - Manutenção de Pedidos - Inclusão/Alteração/Consulta" do módulo Faturamento.
 
24

Inventário

24. Inventário
Consultar digitação de inventário.
 
25

Enc.Composição

25. Enc.Composição
Listagem de encomendas da composição das Ordens de Compra.
* Botão é criado se possuir o módulo "Controle de Compras" contratado.
 
26

Utilização

26. Utilização
Exibe grid de exibição das informações de composição da Formulação.
 
 
27

Outras config.

27. Outras config.
 
  • Exibir produtos inativos: Se marcado, exibirá produtos inativos no grid.
  • Exibir reservas de pedidos em aberto: Se marcado, exibirá reservas de pedidos não faturados no grid.
  • Desconsiderar reservas OP c/insumo: Se marcado, exibirá OP com o insumo totalmente reservado (desconsidera as reservas na consulta das OP que utilizam o insumo).