×

Configurador de Colunas

 
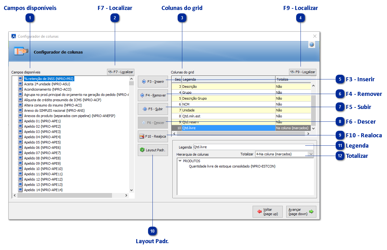
Nesta janela a empresa pode ajustar as colunas exibidas na manutenção consolidada conforme sua necessidade e usabilidade. Totalmente flexível, permite somar colunas de valores e ajustar nome das colunas.
 
Configurador de Colunas
1

Campos disponíveis

Campos disponíveis a serem exibidos nas colunas.
 
2

F7 - Localizar

Procurar conteúdo na lista de campos disponíveis (F7).
 
3

Colunas do grid

Colunas inseridas que serão listadas.
 
4

F9 - Localizar

Procurar conteúdo na lista de colunas do grid (F9).
 
5

F3 - Inserir

Inserir campo selecionado (F3).
 
6

F4 - Remover

Remover campo selecionado (F4).
 
7

F5 - Subir

Mover campo selecionado para cima (F5).
 
8

F6 - Descer

Mover campo selecionado para baixo (F6).
 
9

F10 - Realoca

Altera o campo selecionada para posição especifica (F10).
 
10

Layout Padr.

Carregar layout padrão RECH.
 
11

Legenda

Legenda do campo a ser exibido como título da coluna.
 
12

Totalizar

Se a coluna deve totalizar ou não - em casos de campos numéricos (quantidade, valores).