×
Menu

Manutenção consolidada

 
Manutenção consolidada de Requisição de Estoque (itens) está disponível no menu EST 2.A-M.
 
A rotina utiliza grid dinâmico! + Saiba mais
Veja demais botões de funções disponíveis no configurador de botões do grid dinâmico (ícone da engrenagem).
 
Manutenção consolidada
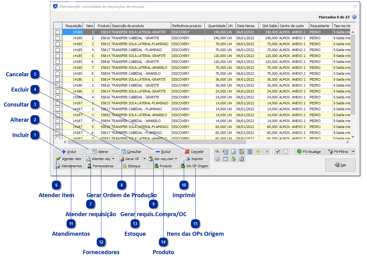
1

Incluir

1. Incluir
Incluir uma nova requisição
 
2

Alterar

2. Alterar
Alterar a requisição selecionada na grid
 
3

Consultar

3. Consultar
Consultar a requisição selecionada no grid
 
4

Excluir

4. Excluir
Excluir o item da requisição selecionada no grid
 
5

Cancelar

5. Cancelar
Cancelar o item da requisição selecionada no grid
 
6

Atender item

6. Atender item
Atende o item da requisição selecionado no grid, fazendo uma saída ou transferência do material do estoque
 
 
Quando a quantidade atendida é menor que a quantidade total do item da requisição, o sistema exibe mensagem questionando se deve permanecer o saldo em aberto (abaixo):
 
 
7

Atender requisição

7. Atender requisição
Opções do botão:
  • Atender requisição: Atende o TODOS itens da requisição selecionado no grid, fazendo uma saída ou transferência do material do estoque
 
 
Caso algum item não possa ser atendido, será exibida mensagem (abaixo), e na sequência um relatório de inconsistência
 
 
 
  • Atender requisição acumulada: abre janela com TODOS itens de requisição do grid (manutenção cosolidada), acumulando suas quantidades em um novo grid (independente dos marcados).
     
 
No botão <Detalhamento> exibe os itens de requisições que foram agrupados (abaixo):
 
 
  • Atender requisições do produto: abre janela APENAS com com o produto do item de requisição selecionado no grid (manutenção cosolidada), acumulando suas quantidades em um novo grid.
     
 
No botão <Detalhamento> exibe os itens de requisições que foram agrupados (abaixo):
 
 
8

Gerar Ordem de Produção

8. Gerar Ordem de Produção
Gera Ordem de Produção para o item selecionados no grid.
É necessário que o tipo de ressuprimento do item (cadastro do produto, botão <Estoque/Compras>) seja "1-Gera OP" ou "2-Manual (padrão Gera OP)", caso contrário será exibida mensagem informativa (abaixo):
 
 
Opções do botão:
  • Gera OP individual
  • Gera OP acumulada
  • Configurações para gerar OP
     
9

Gerar requis.Compra/OC

9. Gerar requis.Compra/OC
Gera requisição de compra e Ordem de Compra para o item da requisição de estoque selecionado no grid.
 
Opções do botão:
  • Gera requisição compra
  • Gera requisição compra acu.
  • Gera requisição compra + OC
  • Gera requisição compra acu + OC
 
10

Imprimir

10. Imprimir
Imprimir múltiplas requisições selecionadas no grid
 
11

Atendimentos

11. Atendimentos
Exibe o histórico de atendimento do item selecionado no grid
 
 
12

Fornecedores

12. Fornecedores
Exibir os fornecedores potenciais do produto do item da requisição selecionado no grid
 
 
13

Estoque

13. Estoque
Consulta consolidada do estoque do produto do item da requisição selecionado no grid
 
14

Produto

14. Produto
Consultar o produto do item da requisição selecionada no grid
 
15

Itens das OPs Origem

15. Itens das OPs Origem
Para itens de requisição que foram geradas a patir do módulo de Gestão Industrial (menus GIN 2.6-G/R), exibe os itens de OPs (insumos) que originaram o item da requisição de estoque.
Para um item de requisição de estoque, pode haver itens de várias OPs diferentes (quando é gerada requisição acumulada).
Quando o item não tem origem Gestão Industrial (vinculo direto), exibe mensagem abaixo:
 
 
Obs.: só exibe OPs de origem quando os itens de requisições possuem vinculo direto com os itens de OPs.
Nas rotinas que são apuradas quantidades para geração de requisições (rotinas de MRP) não gravam vinculo direto.