×

Manutenção do Roteiro de Tarefas

 
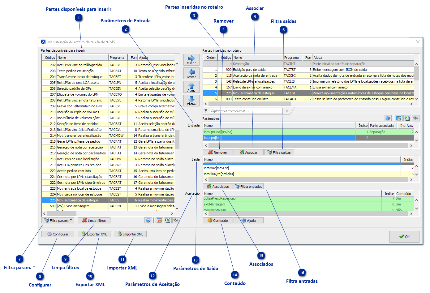
A manutenção do roteiro de tarefas permite a criação do 'passo a passo' que deve ser realizado pelo operador ou pelo sistema durante a execução de uma tarefa.
 
 
Manutenção do Roteiro de Tarefas
1

Partes disponíveis para inserir

1. Partes disponíveis para inserir
Lista de partes que podem ser inseridas no roteiro.
 
2

Parâmetros de Entrada

2. Parâmetros de Entrada
Informações necessárias para a execução da parte do roteiro. Podem consistir de informações únicas ou listas e devem ser associadas aos parâmetros de saídas precedentes. Alguns parâmetros podem ser opcionais.
 
3

Partes inseridas no roteiro

3. Partes inseridas no roteiro
Partes que estão no roteiro da tarefa e serão executados quando a tarefa for rodada. Cada parte é executada após sua parte precedente, logo é necessário ordená-las em um formato lógico para se obter o resultado esperado. Por exemplo, primeiro é necessário aceitar os LPNs para passar a listaLpn para a movimentação de saída dos mesmos.
 
4

Remover

4. Remover
Desassociar parâmetro de saída associados àquela parte.
 
5

Associar

5. Associar
Abre uma tela para associar os parâmetros de saídas das partes antecessoras com o parâmetro de entrada em questão. Ou seja, a medida que a tarefa for executada, os conteúdos dos parâmetros de saídas serão injetados nos parâmetros de entrada para que a execução prossiga. Ao inserir uma parte no roteiro, o sistema ja busca o primeiro parâmetro precedente de mesmo nome nas partes antecessoras para fazer a associação, mas pode ser que não seja o requerido, aí usa-se a associação manual acessada através desse botão.
 
6

Filtra saídas

6. Filtra saídas
Filtrar partes disponíveis que contenham parâmetros de saída igual ao parâmetro de entrada selecionado, facilitando a busca das partes que podem fornecer dados para a execução da parte.
 
7

Filtra param. *

7. Filtra param. *
Filtrar partes disponíveis que contenham parâmetros de entrada ou saída genéricos (* ou lista), facilitando a busca de quais partes disponíveis possuem rotinas como manipulação dos dados ou da execução da tarefa.
 
8

Configurar

8. Configurar
Configurar as teclas de atalhos da janela.
 
9

Limpa filtros

9. Limpa filtros
Limpa filtros aplicados ao grid de partes disponíveis.
 
10

Exportar XML

10. Exportar XML
Exportar o roteiro em XML para permitir a importação em outra tarefa ou sigla de empresa.
 
11

Importar XML

11. Importar XML
Importa o roteiro da tarefa a partir do XML exportado. Atenção: O roteiro em manutenção é totalmente sobrescrito pelo roteiro importado.
 
12

Parâmetros de Aceitação

12. Parâmetros de Aceitação
Parâmetros de configuração. Esses itens permitem a configuração do comportamento da tarefa. Normalmente é necessário configurar todos os parâmetros para a execução correta da tarefa. Cada parâmetro possui a linha de ajuda explicando melhor seu uso.
 
13

Parâmetros de Saída

13. Parâmetros de Saída
Parâmetros de saída da tarefa são carregados com o conteúdo resultante da ação executada e transmitidos aos parâmetros de entrada das tarefas adjacentes que estejam associados aos mesmos.
 
14

Conteúdo

14. Conteúdo
Define conteúdo de parâmetro de aceitação/configuração. Será aberta uma janela com os campos necessários para a configuração do determinado item selecionado.
 
15

Associados

15. Associados
Ver entradas associadas à saída do parâmetro selecionado, ou seja, quais parâmetros de entrada dependem das informações do parâmetro de saída.
 
16

Filtra entradas

16. Filtra entradas
Filtrar partes disponíveis que contenham parâmetros de entrada igual ao parâmetro de saída selecionado, facilitando a busca das partes disponíveis que possuam a necessidade do mesmo conteúdo do parâmetro de saída selecionado.