×

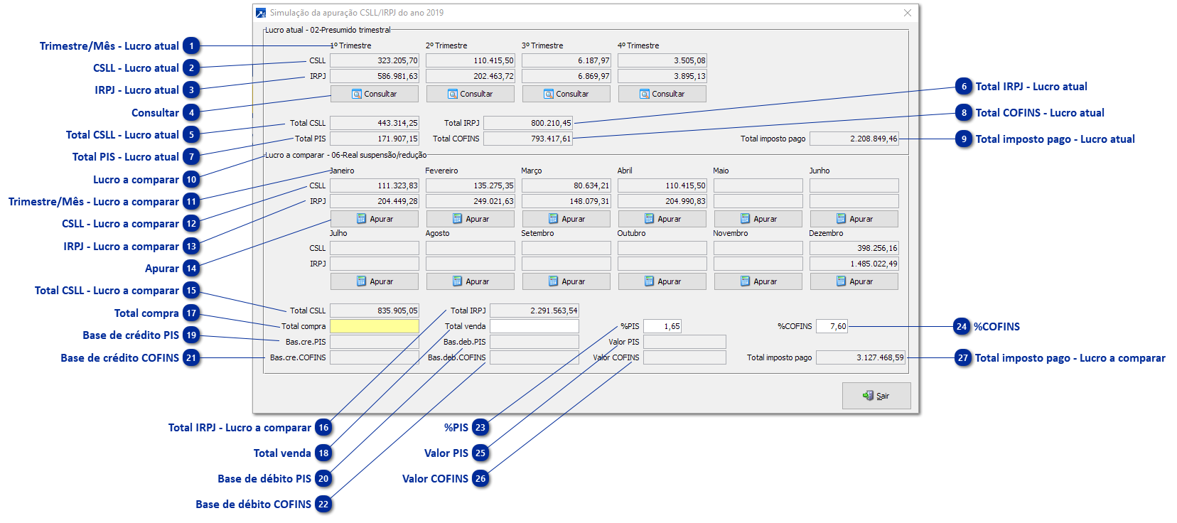
Simulação do Lucro Real/Presumido

 
Simulação do Lucro Real/Presumido
1

Trimestre/Mês - Lucro atual

Indica o nome do mês ou número do trimestre correspondente aos dados de CSLL/IRPJ do lucro atual.
 
2

CSLL - Lucro atual

Exibe o valor de CSLL apurado no período ou no trimestre do lucro atual.
 
3

IRPJ - Lucro atual

Exibe o valor de IRPJ apurado no período ou no trimestre do lucro atual.
 
4

Consultar

Permite consultar os dados da apuração de CSLL/IRPJ, quando regime de tributação atual for lucro real realiza consulta do LALUR também.
 
5

Total CSLL - Lucro atual

Exibe o valor total de CSLL apurado ao longo do exercício do lucro atual.
 
6

Total IRPJ - Lucro atual

Exibe o valor total de IRPJ apurado ao longo do exercício do lucro atual.
 
7

Total PIS - Lucro atual

Exibe o valor total de PIS apurado ao longo do exercício do lucro atual.
 
8

Total COFINS - Lucro atual

Exibe o valor total de COFINS apurado ao longo do exercício do lucro atual.
 
9

Total imposto pago - Lucro atual

Exibe o valor total de imposto a serem pagos somando os totais de CSLL, IRPJ, PIS e COFINS do lucro atual.
 
10

Lucro a comparar

Indica o regime de tributação da empresa a ser comparado e, conforme o regime de tributação, carrega os campos de CSLL/IRPJ mensalmente (Presumido mensal ou Real suspensão/redução) ou por trimestre (Presumido trimestral ou Real Trimestral).
 
11

Trimestre/Mês - Lucro a comparar

Indica o nome do mês ou número do trimestre correspondente aos dados de CSLL/IRPJ do lucro a comparar.
 
12

CSLL - Lucro a comparar

Exibe o valor de CSLL apurado no período ou no trimestre do lucro a comparar.
 
13

IRPJ - Lucro a comparar

Exibe o valor de IRPJ apurado no período ou no trimestre do lucro a comparar.
 
14

Apurar

Permite gerar manual a apuração de CSLL/IRPJ para simulação da comparação com o lucro atual. Quando for comparação com lucro real permite também gerar o LALUR para comparação.
 
15

Total CSLL - Lucro a comparar

Exibe o valor total de CSLL apurado ao longo do exercício do lucro a comparar.
 
16

Total IRPJ - Lucro a comparar

Exibe o valor total de IRPJ apurado ao longo do exercício do lucro a comparar.
 
17

Total compra

Campo habilitado na somente na comparação com lucro real. Permite informa um valor total de compras realizadas no ano a fim de calcular a base de crédito de PIS/COFINS.
 
Obs.: Quando a comparação é com lucro presumido é habilitado um campo de 'Receita' para calcular o total de PIS/COFINS a serem pagos.
 
18

Total venda

Campo habilitado na somente na comparação com lucro real. Permite informa um valor total de vendas realizadas no ano a fim de calcular a base de débito de PIS/COFINS.
 
Obs.: Quando a comparação é com lucro presumido é habilitado um campo de 'Receita' para calcular o total de PIS/COFINS a serem pagos.
 
19

Base de crédito PIS

Campo habilitado somente na comparação com lucro real. Exibe a base de crédito de PIS conforme valor informado para o total de compras.
 
20

Base de débito PIS

Campo habilitado somente na comparação com lucro real. Exibe a base de débito de PIS conforme valor informado para o total de vendas.
 
21

Base de crédito COFINS

Campo habilitado somente na comparação com lucro real. Exibe a base de crédito de COFINS conforme valor informado para o total de compras.
 
22

Base de débito COFINS

Campo habilitado somente na comparação com lucro real. Exibe a base de débito de COFINS conforme valor informado para o total de vendas.
 
23

%PIS

Permite informar o percentual de PIS para o cálculo. Como padrão, já é pré-carregado o valor de 1,65 ou 0,65 quando comparação for com lucro real ou lucro presumido respectivamente.
 
24

%COFINS

Permite informar o percentual de COFINS para o cálculo. Como padrão, já é pré-carregado o valor de 7,60 ou 3,00 quando comparação for com lucro real ou lucro presumido respectivamente.
 
25

Valor PIS

Exibe o valor total de PIS simulado para o pagamento.
 
Obs.: Quando for comparação com lucro presumido, o campo é substituído por "Total PIS".
 
26

Valor COFINS

Exibe o valor total de COFINS simulado para o pagamento.
 
Obs.: Quando for comparação com lucro presumido, o campo é substituído por "Total COFINS".
 
27

Total imposto pago - Lucro a comparar

Exibe o valor total de imposto a serem pagos somando os totais de CSLL, IRPJ, PIS e COFINS do lucro a comparar.