×

Retorno por leitura óptica

 
Para que possamos efetuar apontamentos via leitura óptica devemos atender alguns pré requisitos básicos antes de poder utilizar a rotina GIN 2.3-O retorno por leitura óptica. O primeiro passo, devemos ter acoplado um coletor de código de barras à máquina responsável pelos apontamentos já o segundo passo temos que ter impresso o código de barras na OP com os centros de custo que serão apontados.
 
Vejamos a seguir um modelo de OP apta a receber o apontamento via GIN 2.3-O com códigos de barras nos centros de custo que compõem a OP.
 
 
Agora vamos visualizar como é a interface do menu GIN 2.3-O e suas funcionalidades. As informações retornadas em tela são praticamente as mesmas que no GIN 2.3-D
 
 
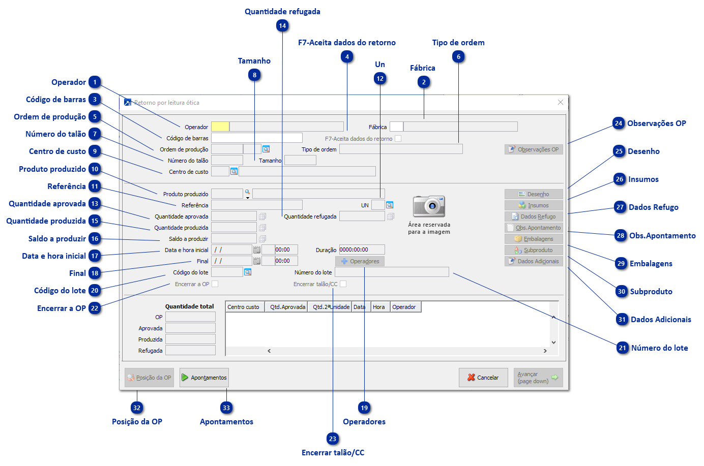
Retorno por leitura óptica
1

Operador

Campo destinado a informar o operador que irá executar a operação do centro de custo.
 
2

Fábrica

Informa á fabrica cadastrada para poder executar à operação definida na programação dos talões.
 
3

Código de barras

Retorna uma sequência de numerais referente a leitura de código de barras. É necessário que se tenha um coletor de código de barras para poder efetuar a leitura do código de barras da OP.
 
4

F7-Aceita dados do retorno

Clicando no F7 temos duas opções:
1 - Com a check-box desmarcada, será efetuado o apontamento da quantidade da OP, sem que o usuário intervenha nesse campo.
2 - Com a check-box marcada habilita o campo de quantidade aprovada para que o usuário informe a quantidade real que foi produzida no centro de custo em questão.
 
5

Ordem de produção

Carrega automaticamente após a leitura o número da ordem de produção. No campo ao lado temos a sequência da ordem de produção (Chama-se de sequência da OP, aquelas ordens que não são possíveis chegar ao produto acabado se não executarem essa sequencia antes).
Exemplo:
 
Produto acabado “Mesa escritório:” OP 120/00
Produto intermediário: Tampa superior OP 120/01
Produto intermediário: Estrutura da mesa soldada OP 120/02
 
6

Tipo de ordem

Essa informação também é herdada de acordo com importação do pedido ou como é informado na inclusão manual da ordem de produção. Também requer configuração no GIN 1.2-A, podendo ter as opções com inicialização padrão:
1- Ordem de produção padrão no momento da inclusão das OP's;
2- Ordem de corte, utilizada em ramo metal mecânico e indústria têxtil.
3- Ordem de acondicionamento: Muito utilizado pela indústria química alimentícia onde necessitam envasar ou ensacar seus produtos em variadas embalagens.
4- OP com acondicionamento neste modo se faz o produto e direciona uma embalagem para que ele seja envasado ou ensacado.
 
7

Número do talão

Informa número do talão. Mas o que é talão? Nada mais é que uma ordem de produção com quantidades menores que somadas chegam à quantidade da ordem de produção.
 
8

Tamanho

  Para empresas que estão configuradas para controlar seus produtos por grade, neste campo exibe o tamanho do produto.
            Exemplo:
           
            Empresa têxtil: PP, P, M ou G.
            Empresa calçadista: Grade N° 33, 34 ou 35.
 
9

Centro de custo

Informa o centro de custo em que está sendo executada a operação.
 
10

Produto produzido

  Esse campo é carregado automaticamente do produto informado na inclusão do pedido, quando essa ordem provém da importação do pedido ou se informa no produto que se deseja obter ao fim da ordem de produção.
 
11

Referência

  Replica a descrição da referência do produto.
 
12

Un

  Unidade de medida do produto.
 
13

Quantidade aprovada

Devemos informar a quantidade aprovada do produto, ou seja, a quantidade do produto conforme especificações técnicas do produto produzido. Botão ao lado da quantidade aprovada refere-se a empresas que controlam sua produção a           partir de tamanhos P, M, G ou numeração de pares de calçados 33,34, 35 e etc. O botão é habilitado de acordo com configuração conforme parâmetro “se controla estoque por grade”.
 
14

Quantidade refugada

  Para informar refugo somente mediante configuração de parâmetros. Mas neste campo informamos a quantidade refugada do processo. Sendo possível sucatear o produto ou reclassificar.
 
15

Quantidade produzida

  Informa a quantidade que foi produzida. Caso esteja parametrizado para informar refugo, soma-se à quantidade aprovada com à quantidade refugada.
 
16

Saldo a produzir

  Quantidade a produzir da ordem de produção proveniente do pedido ou de uma inclusão de OP manual.
 
17

Data e hora inicial

   Quando a empresa é parametrizada para apontar inicio de produção, não é possível apontar a produção de determinado centro de custo sem ter iniciado via GIN 2.3-I ou GIN 2.1-M.
Também é possível parametrizar o SIGER® para aceitar o tempo de duração do apontamento ao invés da data e hora de início de produção.
Para utilizar o tempo de duração do apontamento é necessário alterar o parâmetro "Tipo de aceitação de tempo no   apontamento da OP" via GIN 1.2-A, botão [Dados gerais].
 
18

Final

  Data de encerramento da OP no centro de custo.
 
19

Operadores

Adicionar mais operadores ao registro de produção.
 
20

Código do lote

  Este campo será disponibilizado apenas para empresas em que o produto estiver configurado para ter controle lote ou série.
 
21

Número do lote

  Este campo será disponibilizado apenas para empresas em que o produto estiver configurado para ter controle lote ou série. Lista o número do lote cadastrado.
 
22

Encerrar a OP

   Ao marcar essa check-box a ordem de produção será marcada como encerrada, mesmo não tendo produzido o produto em todos os centros de custo.
Caso estiver apontando a quantidade total da ordem de produção, será exibido uma mensagem questionamento para realizar o encerramento da mesma, onde caso confirmado, o encerramento será realizado.
 
23

Encerrar talão/CC

  Somente mediante parametrização, se marcado grava o talão como encerrado no centro de custo em questão.
 
24

Observações OP

  Aqui podemos verificar se na inclusão da OP houve alguma observação ou orientação sobre como produzir o produto.
 
25

Desenho

  Caso o produto tenha alguma imagem cadastrada ele irá listar na área reservada à imagem.
 
26

Insumos

  Permite visualizar todos os insumos gastos nos centros de custos que compõem a ordem.
 
27

Dados Refugo

Botão habilitado apenas para empresas configuradas que utilizam refugos, ou seja, caso haja produção de quantidade não conforme, será possível informar os dados de como o refugo deverá ser tratado.
Ainda essa configuração permite que informamos se o produto será de fato refugado “sucateado” ou será reclassificado como um insumo ou um produto com classe B ou C com uma valorização diferenciada.
            Exemplo:           
            - Quantidade produzida 12;
            - Quantidade refugada 2;
            - Quantidade aprovada 10.
 
28

Obs.Apontamento

  Ainda é possível descrever um breve texto com alguma ressalva do que ocorreu durante o processo.
 
29

Embalagens

Botão habilitado para empresas que utilizam produtos configurados com forma de acondicionamento, ou seja, são produzidos produtos base que serão acondicionadas “envasadas ou ensacadas” em diversos tamanhos de embalagem.
 
30

Subproduto

Para empresas que utilizam subprodutos cadastros no produto formulado, ou seja, para produzir um produto eu consigo extrair da “sobra” desse um novo produto.
Exemplo: Quando no processo da indústria metal mecânica corta um tubo,  ele se transforma no tubo “produto acabado”  o que sobrou acaba virando um subproduto arruela.
 
31

Dados Adicionais

  Neste botão irá lhe retornar o local de onde ficam o local do produto e o local dos componentes “insumos”.
 
32

Posição da OP

  Consultar a Posição da ordem de produção. + Saiba mais
 
33

Apontamentos

  Caso a OP tenha múltiplos apontamentos parciais, este botão exibe dados do apontamento.