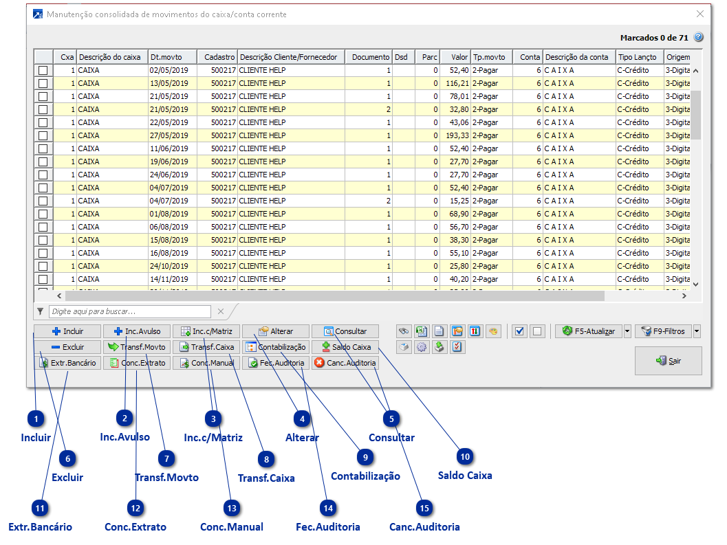
Manutenção Consolidada de Movimentos de Caixa/Conta corrente
A manutenção consolidada de Movimentos de Caixa/Conta Corrente pode ser acessada pelos menus Controle Financeiro 3.4-M, Livros Fiscais 2.6-M, Contabilidade 2.3-M e Automação de Escritório 3.4-M. Foi criada para permitir que o usuário possa acessar todas as rotinas sem trocar de janela.
Além disso, permite que o usuário personalize conforme a sua necessidade, tornando a ferramenta flexível e prática para o usuário.
Veja mais sobre as ferramentas do grid Dinâmico utilizado nas manutenções consolidadas! + Saiba mais
ATENÇÃO: Primeira tela exibida é a de seleção dos Movimentos de Caixa/Conta Corrente que serão exibidos.
|
Inclusão de movimento de caixa/conta corrente, correspondente ao FIN 3.4-I. + Saiba mais
|
|
Inclusão de movimento de caixa/conta corrente através da matriz de caixa/conta corrente.
A inclusão por matriz é uma opção prática e eficiente para incluir os movimentos de caixa/conta corrente. Para saber como utilizar e configurar essa funcionalidade, acesse a página de inclusão por matriz, onde você encontrará informações detalhadas sobre o processo. + Saiba mais
|
|
Transferência de movimento do caixa/conta corrente.
Por meio desta rotina é possível realizar alterações nos dados que identificam um determinado movimento de caixa/conta corrente, tais como caixa, data, informações do movimento e conta contábil.+ Saiba mais
|
|
Transferência de valores entre caixas.
Essa rotina tem por objetivo facilitar a transferência de valores de uma conta pra outra. Para saber como utilizar e configurar essa funcionalidade, acesse a página de transferência de valores entre contas, onde você encontrará informações detalhadas sobre o processo. + Saiba mais
|
|
Consulta dos saldos dos caixas/contas correntes.
Essa rotina tem por objetivo fornecer uma visualização unificada dos valores dos saldos dos caixas/contas correntes. Para saber como utilizar e configurar essa funcionalidade, acesse a página de saldos dos caixas/contas correntes, onde você encontrará informações detalhadas sobre o processo. + Saiba mais
|
|
Importação do extrato bancário.
Essa rotina tem por objetivo gerar a importação do arquivo de extrato bancário, para que posteriormente seja feita a conciliação do extrato bancário. Para saber como utilizar e configurar essa funcionalidade, acesse a página de conciliação bancária, onde você encontrará informações detalhadas sobre o processo. + Saiba mais
|
|
Consulta do extrato bancário.
Essa rotina tem por objetivo gerar a conciliação com o extrato bancário, podendo ajustar ou criar os movimentos de caixa/conta corrente. Para saber como utilizar e configurar essa funcionalidade, acesse a página de conciliação bancária, onde você encontrará informações detalhadas sobre o processo. + Saiba mais
|
|
Fechamento de auditoria do caixa/conta corrente.
Essa rotina tem por objetivo realizar o controle de inclusões de movimentos de caixa/conta corrente. Para saber como utilizar e configurar essa funcionalidade, acesse a página de fechamento de auditoria, onde você encontrará informações detalhadas sobre o processo. + Saiba mais
|

