×

Lista de Embarque

 
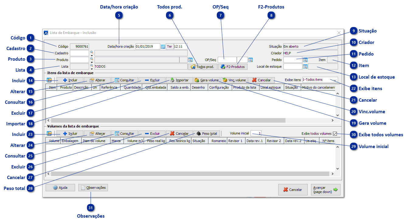
Para incluir listas de embarque, acesse a opção GIN 7.8-I. Será exibida janela conforme figura abaixo.
Cada lista de embarque pode ter vários itens informados assim como vários volumes para o acondicionamento destes itens.
 
Lista de Embarque
1

Código

1. Código
Cada lista de embarque é identificada por um código único. Tecle F4 ou F3 para que o próximo código disponível seja sugerido.
 
2

Cadastro

2. Cadastro
Cadastro da lista de embarque, podendo este ser cliente ou fornecedor.
 
3

Produto

3. Produto
Código do produto que será entregue pela lista de embarque. Ao vincular uma ordem de produção ou um pedido à lista, o produto da OP ou do item do pedido será automaticamente sugerido como produto da lista de embarque.
 
4

Lista

4. Lista
Lista de produtos da lista de embarque. É possível vincular vários produtos a uma lista através do botão "F2-Produtos". Ao incluir itens na lista de embarque, estes ficarão vinculados ao produto selecionado no campo "Listas". Obs: Disponível conforme parâmetro "Aceita vários produtos na lista".
 
5

Data/hora criação

5. Data/hora criação
Data e hora da criação da lista de embarque. O sistema irá sugerir a data e hora atual do sistema operacional.
 
6

Todos prod.

6. Todos prod.
Inicializa o produto da lista e exibe todos os itens.
 
7

OP/Seq

7. OP/Seq
Ordem de produção e sequência da ordem de produção vinculada a lista de embarque, para acompanhamento do embarque da OP. Obs.: essa vinculação é opcional.
 
8

F2-Produtos

8. F2-Produtos
Gerencia os produtos da lista de embarque.
 
9

Situação

9. Situação
Exibe a situação atual da lista de embarque.
 
Em aberto: Situação inicial da lista de embarque. Nesta situação, a lista possui volumes não vinculados a romaneio e itens ainda não embalados.
Parcialmente vinculado: Quando todos os volumes da lista estão vinculados a um romaneio de embarque e algum item da lista de embarque ainda possui saldo de quantidade a embalar.
Totalmente vinculado: Quando todos os volumes da lista estão vinculados a um romaneio de embarque e todos os itens da lista de embarque estão completamente embalados.
Cancelado: A lista de embarque está cancelada, possuindo data e hora de cancelamento. Obs.: Uma lista de embarque pode ser cancelada pelo menu 7.8 opção "X-Cancela Lista de Embarque".
 
10

Criador

10. Criador
Exibe o nome do usuário que criou a lista de embarque no sistema.
 
11

Pedido

11. Pedido
Pedido do faturamento vinculado à lista de embarque, para acompanhamento do embarque do pedido. Obs.: essa vinculação é opcional.
 
12

Item

12. Item
Item do pedido do faturamento vinculado à lista de embarque.
 
13

Local de estoque

13. Local de estoque
Código do local de estoque a ser sugerido para os itens da lista de embarque. Obs: Aceita o campo somente se integra a lista de embarque com Estoque (parâmetro no GIN 1.2-A, botão Integrações).
 
14

Incluir

14. Incluir
Incluir um novo item na lista de embarque.
 
15

Alterar

15. Alterar
Alterar o item selecionado na lista de embarque.
 
16

Consultar

16. Consultar
Consultar o item selecionado da lista. Também é possível consultar com duplo clique no registro.
 
17

Excluir

17. Excluir
Excluir o item selecionado da lista de embarque.
 
18

Importar

18. Importar
Permite ao usuário fazer a importação de itens a partir de outro cadastro do sistema.
1-Ordem de produção: Aceita a seleção padrão de ordens de produção para posterior seleção dos insumos das OPs.
2-Formulação/estrutura: Aceita o código da formulação/estrutura para importação dos insumos. Permite selecionar se deseja processar os insumos das sub-fórmulas/sub-estruturas.
3-Pedido do Faturamento: Aceita o código de um pedido do FAT para posterior seleção dos itens do pedido.
4-Lista de embarque: Aceitar código da lista de embarque para posterior seleção dos itens da lista de embarque.
 
19

Gera volume

19. Gera volume
Permite embalar o item selecionado em novos volumes, informando a quantidade a embalar do item em cada novo volume, limitada ao saldo não embalado.
 
20

Vinc.volume

20. Vinc.volume
Permite vincular o item selecionado aos volumes existentes na lista de embarque, informando a quantidade a embalar do item em cada volume, limitada ao saldo não embalado.
 
21

Cancelar

21. Cancelar
Cancela item da lista de embarque.
 
22

Exibe itens

22. Exibe itens
Através deste campo é possível selecionar quais itens devem ser exibidos na lista de itens.
1-Todos os itens: Exibe todos os itens da lista de embarque (tipo de visualização padrão)
2-A embalar: Exibe somente os itens que possuem algum saldo de quantidade a embalar
3-Embalados: Exibe somente os itens que já estão totalmente embalados
 
23

Incluir

23. Incluir
Incluir um novo volume na lista de embarque.
 
24

Alterar

24. Alterar
Alterar o volume selecionado na lista de embarque.
 
25

Consultar

25. Consultar
Consultar o volume selecionado. Também é possível consultar com duplo clique.
 
26

Excluir

26. Excluir
Exclui o volume da lista de embarque. É permitido excluir somente volumes cancelados.
 
27

Cancelar

27. Cancelar
Faz o cancelamento do volume da lista de embarque, mantendo o registro do volume na lista, porém deixando-o "inativo".
 
28

Peso total

28. Peso total
Exibe o peso e volume total dos volumes da lista de embarque acumulados por tipo de embalagem.
 
29

Volume inicial

29. Volume inicial
Informe neste campo o número inicial dos volumes da lista de embarque.
 
30

Exibe todos volumes

30. Exibe todos volumes
Através deste campo é possível definir se serão exibidos todos os volumes da lista de embarque (campo marcado) ou se serão exibidos somente os volumes no qual o item selecionado está embalado (campo desmarcado). Quando definido para exibir todos os volumes, ao navegar na lista de itens, os volumes em que o item está embalado serão destacados em cor diferenciada na lista de volumes.
 
31

Observações

31. Observações
Texto adicional para lista de embarque.