Aqui temos uma prévia de como deverá ser executado os filtros
Acumulação
Seleciona qual tipo de acumulação do produto devermos visualizar.
|
 1-Produto
Se devemos acumular por produto produzido.
|
 3-Produto + Acondicionamento
Produto + forma de acondicionamento: Disponível para empresas que utlizam forma de acondicionamento em seus produtos.
|
 3-Produto + Combin./Config.
Produto + combi./config: Utiliza acumulação dos produtos por meio de suas combinações.
|
 4-Produto + Acond. + Cmb/Cfg
Produto +acond. + Cmb/Cfg: Acumula produtos que tenham forma de acondicionamento e combinação.
|
Nesta tela seguinte temos a seguinte seleção.
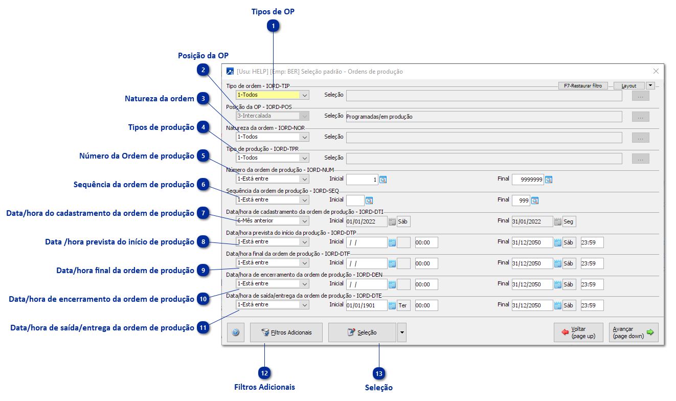
 Tipos de OP
Aqui selecionamos os tipos de ordem do produção, podendo existir:
i: 1 - Produção
ii: 2 - Corte/prepação
iii: 3 - Acondicionamento
iiii: 4 - Produção c/acondicionamento
|
 Posição da OP
Posição atual da OP, temos as seguinte possibilidadesde seleção. i: 1- Não programada
ii: 2 - Parcialmente programada
iii: 3 - Totalmente programada
iiii: 4 - Em produção
iiiii: 5 - Encerreda
iiiiii: 6 - Cancelada
|
 Natureza da ordem
Aqui temos a classificação da OP, se ela se enquada em:
i: 1 - Normal
ii: 2 - Quebra
iii: 3 - Retrabalho
iiii: 4 - Reprocessamento
iiiii: 5 - Refabricação
iiiiii: 6 - Transferência
|
 Tipos de produção
Existem 5 tipos de produção:
i: 1 - Venda
ii: 2 - Projeção
iii: 3 - Amostra
iiii: 4 - Estoque
iiiii: 5 - Beneficiamento
|
 Número da Ordem de produção
Neste campo infomarmos o número da ou das ordens de produção que gostariamos de visualizar.
|
 Sequência da ordem de produção
Aqui selecionamos a sequência da ordem de produção.
|
 Data/hora do cadastramento da ordem de produção
Permite informar a data inicial e a final de cadastramento da(s) ordens de produtção que desejamos visualizar.
|
 Data /hora prevista do início de produção
Selecionamos as ordens de produção através da data e hora do início prevista de produção.
|
 Data/hora final da ordem de produção
Selecionamos as ordens de produção pela data e hora final da ordem de produção.
|
 Data/hora de encerramento da ordem de produção
Seleciona as ordens de produção por data e hora de encerramento das ordens de produção.
|
 Data/hora de saída/entrega da ordem de produção
Seleciona hora e data de entrega do produto produzido da respectiva ordem de produção.
|
 Filtros Adicionais
É possivel filtrar as ordens de produção atrvés de alguma informações que não estão na capa de selção padrão.
|
 Seleção
Nos mostra o filtro que estamos utilizando atualmente.
|