Funcionamento da Programação por Máquina
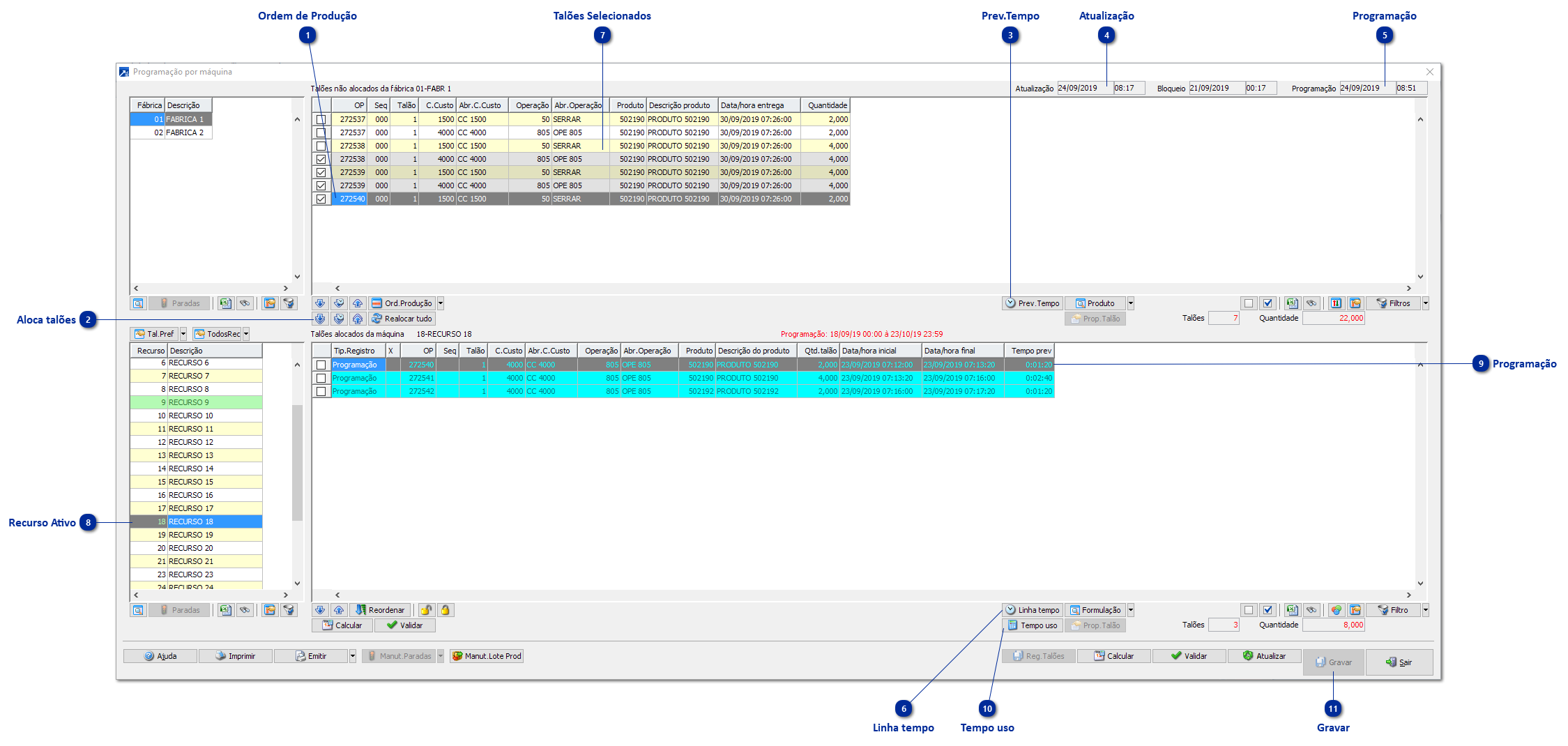
No exemplo acima, usuário está realizando a programação das máquinas da fábrica "01-FÁBRICA 1" do dia seguinte, ou seja, a data/hora atual é 23/09/2019 (item 4), porém usuário utilizou a funcionalidade [Linha tempo] (item 6) e alterou a data/hora de sua programação para o dia 24/09/2019 às 08:51 (item 5) e o mesmo está realizando a programação de todas as operações da ordem de produção 272540/000 (item 1).
Será utilizado o botão [Aloca todos os talões não alocados nas máquinas] (item 2), no qual irá buscar para cada operação a melhor máquina disponível, ou seja, a máquina cujo tempo de utilização irá se encerrar antes das demais máquinas cadastradas para a operação.
A funcionalidade [Prev.Tempo] (item 3), permite ao usuário visualizar as máquinas que determinado talão pode ser alocado e os tempos de utilização conforme a programação do recurso ativo naquele momento:

Com as informações da janela de previsão de tempo da operação do talão de produção não alocado, podemos concluir que para a operação selecionada (item 7) a máquina que será definida para a operação será a de código 9.
Após realizar a alocação dos talões que estavam selecionados no grid de talões não alocados, haverá o registro de programação (item 10) no recurso ativo (item 8) conforme já havíamos previsto (item 3). Para o exemplo citado o tempo previsto de utilização do recurso ativo (máquina) ficou em 01:20:00 segundos, para este existe a funcionalidade do botão <Tempo uso> (item 10), que permite ao usuário visualizar a composição do tempo de utilização:
Após gravar a programação da OP 272540/000 nas máquinas (item 11), podemos utilizar a opção GIN 3.6-C (Máquinas Prog./Utilizadas) para visualizar a programação de produção das operações nas máquinas. + Saiba mais



