×

10-Apontamento de talões por CC

 
O apontamento de talões por centro de custo é o retorno habilitado pela opção 10-Apontamento de talões por centro de custo do parâmetro indicado anteriormente.
 
 
Essa opção permite apontamento de produção por seleção de talões e centro de custo, e faz o apontamento de todos os talões marcados do centro de custo selecionado. Uma observação importante é que ela não realiza apontamentos de início de produção.
Ao entrar no menu GIN 2.3-T, o sistema irá aceitar uma seleção padrão de ordens de produção. Nela será possível filtrar as ordens de produção que se deseja apontar. Após essa etapa, a rotina é encaminhada para a janela principal na qual serão feitos os apontamentos.
 
10-Apontamento de talões por CC
 
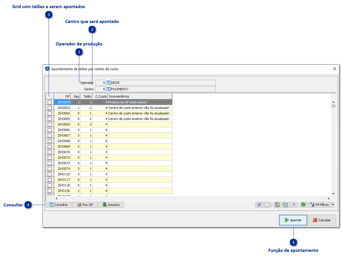
1

Operador de produção

1. Operador de produção
Operador de produção que fará os apontamentos dos talões. Se a empresa do GIN estiver configurada para controlar operador por cartão ponto, então será aceito um campo de cartão ponto e não do código do operador. Caso a empresa do GIN não controle operador de produção, o campo não é aceito.
 
2

Centro que será apontado

2. Centro que será apontado
Ao informar um centro de custo, a rotina irá filtrar todos os talões desse centro das OPs que foram processadas. Ou seja, o menu só aceita apontamentos de um centro de cada vez. É importante citar que, se a empresa controla a produção por operador, o centro de custo informado precisa estar habilitado para o operador.
 
3

Grid com talões a serem apontados

3. Grid com talões a serem apontados
Após informar o centro de custo, a rotina irá carregar os talões das OPs para o grid. Pode ser percebido que a coluna de centro de custo exibe apenas o código de centro informado no topo da janela. A coluna Inconsistência exibirá qual foi o problema que ocorreu ao tentar efetuar o apontamento daquele talão. O grid é dinâmico, ou seja, as colunas poderão ser configuradas com bastante flexibilidade + Saiba mais.
 
4

Consultar

4. Consultar
Botões para fazer consulta de dados relacionados à ordem de produção do talão selecionado no grid.
 
5

Função de apontamento

5. Função de apontamento
Ao selecionar os talões que se deseja apontar e clicar no botão <Apontar>, a rotina irá executar os apontamentos, sempre respeitando as regras de negócio configuradas no sistema e empresa do GIN. Caso ocorra algum problema no apontamento do talão, a informação será exibida na coluna Inconsistência.