×

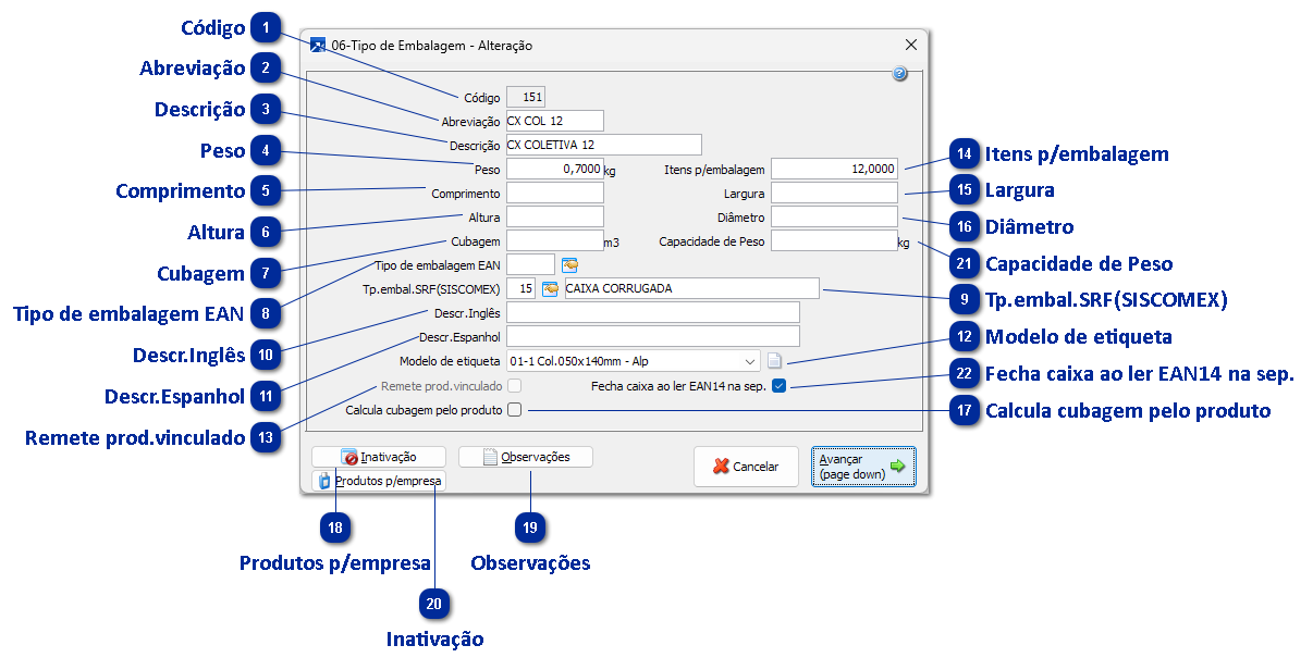
06 - Tipos de Embalagem

 
Manutenção feita através da tabela genérica 06 no menu 1.3. São cadastradas as embalagens disponíveis na empresa para acondicionamento dos produtos.
Importante que as dimensões e peso estejam corretos para o cálculo entre os itens que serão armazenados na embalagem.
 
06 - Tipos de Embalagem
1

Código

1. Código
É a identificação da embalagem no SIGER® - por ser uma tabela genérica, estará disponível para todas as empresas.
Na criação de novas embalagens, pode ser usada a função F4 para sugerir codificação livre.
 
2

Abreviação

2. Abreviação
Identificação texto curta para o cadastro da embalagem.
 
3

Descrição

3. Descrição
Identificação texto longa para o cadastro da embalagem.
 
4

Peso

4. Peso
Peso em quilogramas da embalagem - utilizada no cálculo de peso dos itens das notas fiscais.
 
5

Comprimento

5. Comprimento
Comprimento em milímetros da embalagem.
 
6

Altura

6. Altura
Altura em milímetros da embalagem.
 
7

Cubagem

7. Cubagem
Volume da  embalagem, em metros cúbicos
 
8

Tipo de embalagem EAN

8. Tipo de embalagem EAN
Identificação da embalagem conforme European Article Number - EAN Brasil. Ao clicar F7 é exibida tabela com os códigos existentes.
 
9

Tp.embal.SRF(SISCOMEX)

9. Tp.embal.SRF(SISCOMEX)
Código da embalagem conforme Sistema Integrado de Comércio Exterior - SISCOMEX. Ao clicar F7 é exibida tabela com os códigos existentes.
 
10

Descr.Inglês

10. Descr.Inglês
Descrição da embalagem em Inglês.
 
11

Descr.Espanhol

11. Descr.Espanhol
Descrição da embalagem em Espanhol.
 
12

Modelo de etiqueta

12. Modelo de etiqueta
Modelo de etiqueta que será impressa para esta embalagem.
Além das opções pré-configuradas, a opção "99-Configurável" permite a personalização de uma etiqueta conforme necessidade da empresa com RFP.
 
 
13

Remete prod.vinculado

13. Remete prod.vinculado
Utilizado quando é feita remessa por embalagem nos parâmetros do sistema.
 
14

Itens p/embalagem

14. Itens p/embalagem
Quantidade de itens para esta embalagem
 
15

Largura

15. Largura
Largura em milímetros da embalagem.
 
16

Diâmetro

16. Diâmetro
Para embalagens circulares, o diâmetro em milímetros.
 
17

Calcula cubagem pelo produto

17. Calcula cubagem pelo produto
Utiliza as dimensões do item para cálculo da quantidade por embalagem.
 
- Para barras redondas, volume, barras sextavadas ou slitters:
Cubagem = Volume x Quantidade de embalagens
 
- Outros tipos de dimensão:
Cubagem = Comprimento x Largura x Altura x Quantidade de embalagens
 
18

Produtos p/empresa

18. Produtos p/empresa
Produtos específicos que utilizam esta embalagem por empresa.
Ao importar o item de pedido do faturamento para gerar OP, o produto informado nessa janela passa ser gravado no item da Ordem dem Produção. + Saiba mais
 
 
19

Observações

19. Observações
Texto adicional para o cadastro da embalagem.
 
20

Inativação

20. Inativação
Configuração de inativação/bloqueio da embalagem. + Saiba mais
 
21

Capacidade de Peso

21. Capacidade de Peso
Capacidade de peso da embalagem (em kg).
Representa o peso máximo que poderá ter seu conteúdo.
Utiliza somente para separação de pedidos do faturamento.
 
22

Fecha caixa ao ler EAN14 na sep.

22. Fecha caixa ao ler EAN14 na sep.
Se marcado, na separação de pedidos do faturamento, ao ler EAN14 com a embalagem, irá fechar a caixa, gerando novo SSCC.
Considerado apenas quando a separação indicar que gera SSCC, e que fechamento de caixa depende da configuração da embalagem.