×

Orçamentos

 
Orçamento faz parte de uma das etapas de venda, registrando o interesse do cliente em adquirir o produto/serviço. Baseado no orçamento, pode ser gerado um pedido ou uma nota fiscal.
 
Neste tópico em que está sendo detalhado o orçamento, indicamos fortemente que seja visto também o tópico de Gerenciamento de Orçamento. + Saiba mais
 
Orçamentos
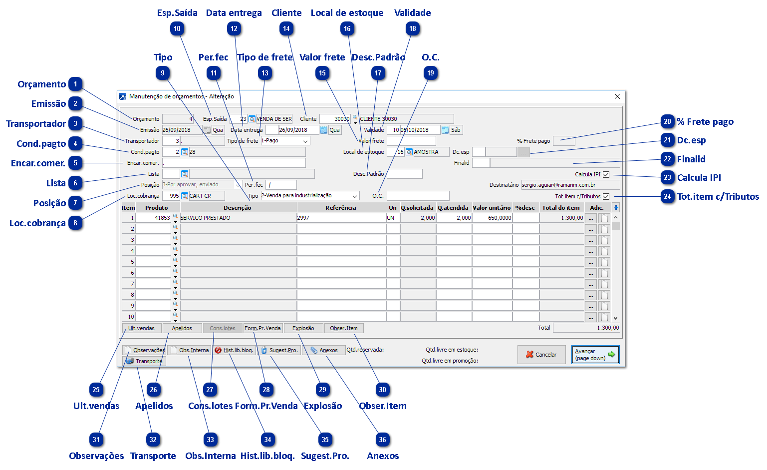
1

Orçamento

1. Orçamento
Código de identificação do orçamento. Na inclusão, sugerimos a utilização do F4 para busca de numeração livre.
 
2

Emissão

2. Emissão
Data de emissão do orçamento - data em que os valores e condições foram entregues ao cliente.
 
3

Transportador

3. Transportador
Transportador para esta venda. + Saiba mais
 
4

Cond.pagto

4. Cond.pagto
Condição de pagamento para esta venda. + Saiba mais
 
5

Encar.comer.

5. Encar.comer.
Contato na empresa cliente para esta venda - normalmente é informada a pessoa na qual fez a solicitação do orçamento.
Ao clicar em F8, irá buscar o cadastro de contatos do cliente.
 
6

Lista

6. Lista
Lista de preços para a operação. Irá buscar os valores de venda dos itens indicados desta lista.
 
7

Posição

7. Posição
Posição do orçamento indica se foi enviado ao cliente, aprovado, rejeitado, gerado pedido ou nota.
 
8

Loc.cobrança

8. Loc.cobrança
Local de cobrança em que os documentos financeiros serão gerados caso a venda se concretize.
 
9

Tipo

9. Tipo
Indica a finalidade da operação: venda para consumo, venda para industrialização, venda para revenda ou venda para revendendor não inscrito.
Este campo interfere diretamente nos cálculos tributários.
 
10

Esp.Saída

10. Esp.Saída
Espécie de saída enquadrada nesta operação - irá pré-carregar informações para venda.
Ao clicar em F4, pode ser feita cópia de orçamento já existente:
 
 
11

Per.fec

11. Per.fec
Período previsto para fechamento do orçamento.
 
12

Data entrega

12. Data entrega
Previsão de entrega dos itens orçados.
 
13

Tipo de frete

13. Tipo de frete
Tipo de frete aplicado na operação.
 
14

Cliente

14. Cliente
Cliente do orçamento.
A função F8 abre a pesquisa de clientes.
 
15

Valor frete

15. Valor frete
Valor do frete para esta operação, se tiver.
 
16

Local de estoque

16. Local de estoque
Local de estoque que será feita baixa dos materiais caso a operação seja confirmada e gere uma nota fiscal ou retirada.
 
17

Desc.Padrão

17. Desc.Padrão
Desconto padrão - ao informar valor será questionado o que deseja fazer:
 
 
18

Validade

18. Validade
Validade do orçamento. Quando informado número de dias, SIGER® calcula a data.
 
19

O.C.

19. O.C.
Número da Ordem de Compra do cliente.
Pode ser listado no orçamento emitido e nota.
 
20

% Frete pago

20. % Frete pago
Utilizado em acordos, onde o frete é fracionado entre vendedor e cliente.
 
21

Dc.esp

21. Dc.esp
Desconto especial para o orçamento. + Saiba mais
 
22

Finalid

22. Finalid
Finalidade da operação.
 
23

Calcula IPI

23. Calcula IPI
Quando marcado irá calcular e listar IPI para os itens orçados.
 
24

Tot.item c/Tributos

24. Tot.item c/Tributos
Demonstra o valor total acrescido de impostos, como IPI e ICMS ST, quando tributados.
 
25

Ult.vendas

25. Ult.vendas
Irá demonstrar as últimas vendas do item.
 
26

Apelidos

26. Apelidos
Apelidos para o produto.
 
27

Cons.lotes

27. Cons.lotes
Lotes para o produto informado no item.
 
28

Form.Pr.Venda

28. Form.Pr.Venda
Irá abrir o Simulador do preço de venda do produto. + Saiba mais
 
29

Explosão

29. Explosão
Demonstra os itens que compõe o item formulado.
 
30

Obser.Item

30. Obser.Item
Observação do item.
 
31

Observações

31. Observações
Observações do orçamento. Podem ser impressas ao emitir o orçamento ou nota.
 
32

Transporte

32. Transporte
Dados adicionais para o transporte:
 
 
33

Obs.Interna

33. Obs.Interna
Observações internas, não serão listadas.
 
34

Hist.lib.bloq.

34. Hist.lib.bloq.
Histórico de liberações de bloqueio para o orçamento.
 
35

Sugest.Pro.

35. Sugest.Pro.
Sugestão de produtos para o cliente.
 
36

Anexos

36. Anexos
Arquivos anexados ao orçamento.
 
 
Ao finalizar o orçamento, é exibida a seguinte tela, permitindo gravar orçamento, gerar pedido, emitir nota, emitir etiqueta ou simplesmente cancelar a manutenção:
 
 
 

Grava orçamento:

Não emite a nota e deixa o orçamento gravado, pronto para a emissão da NF-e. Ao clicar nesta opção, o SIGER®  vai exibir uma tela para impressão do orçamento. Escolha a opção visualizar listagem e esta exibirá uma listagem simplificada do orçamento que você criou para que assim possa conferi-lo.
 

Grava retirada:

Apenas retira o produto do estoque e não gera financeiro (usado apenas quando possuir módulo Controle de Estoque do SIGER®).
 

Orçamento HTML:

Exibe o orçamento em tela para impressão para o cliente e o deixa pronto para emissão da nota mais tarde se for o caso.
 

Gera pedido:

Transforma o orçamento em um pedido e o deixa pendente de faturamento.
 

Emite a nota fiscal:

Transforma automaticamente o orçamento em pedido e depois automaticamente o converte em nota fiscal. Opção recomendada para utilização no Faturamento simplificado.