Manutenção Consolidada de Contratos
|
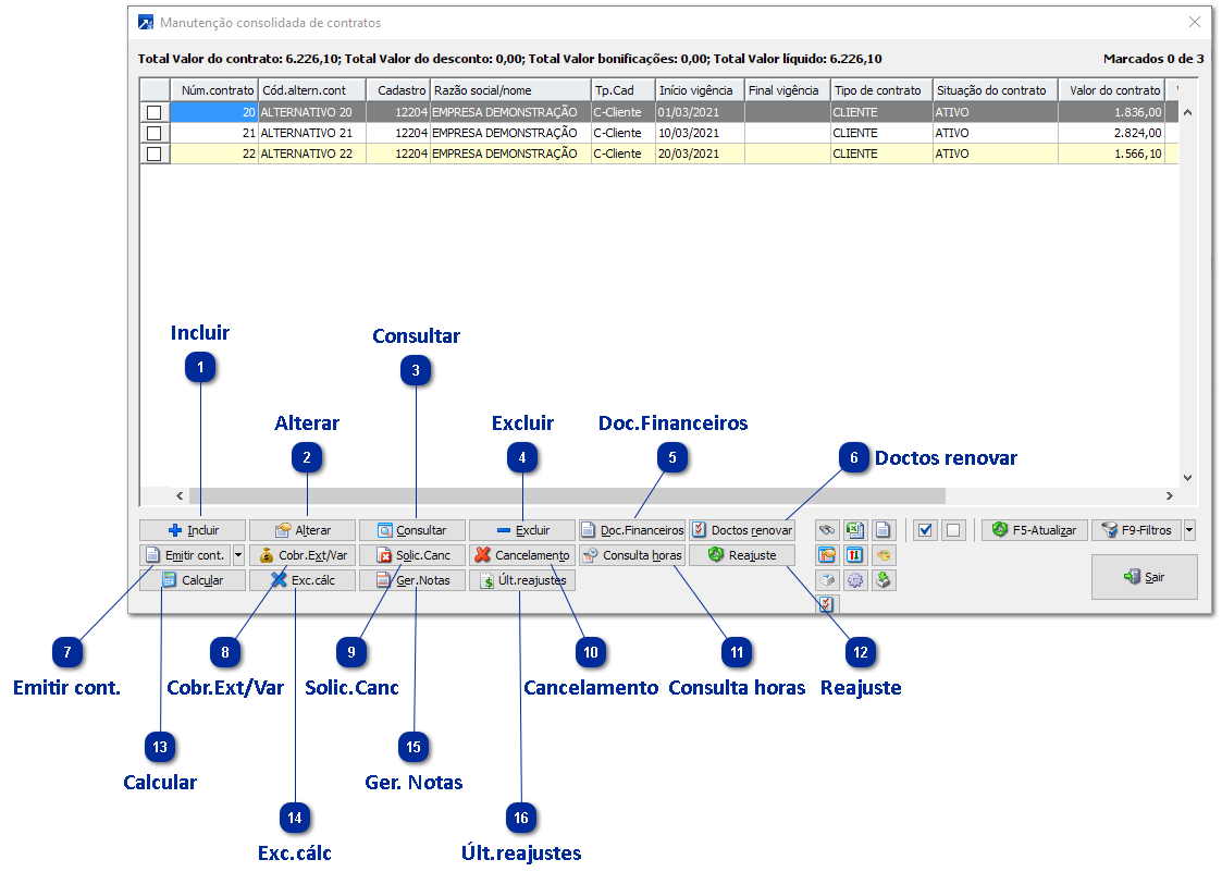
Inclui contrato. + Saiba mais
|
|
Altera contrato. + Saiba mais
|
|
Consulta contrato. + Saiba mais
|
|
Excluir contrato. + Saiba mais
|
|
Emitir contratos em DOCX ou RFP. Os contratos emitidos são configurados a partir do layout de impressão previsto para os contratos nos parâmetros de empresa ou tipo de contrato.
Na seta ao lado permite selecionar os modelos pré-definidos para o contrato. O tipo de emissão, se em DOCX ou PDF será definido pela configuração do usuário. + Saiba mais
|
|
Imprimir solicitação de cancelamento em DOCX ou RFP. A solicitação de cancelamento emitida é configurada a partir do leiaute de impressão previsto para as solicitações de cancelamento nos parâmetros de empresa. + Saiba mais
|
|
Realizar cancelamento do contrato. + Saiba mais
|
|
Realiza o cálculo dos contratos selecionados no grid. + Saiba mais
|
|
Realiza a exclusão do cálculo dos contratos de determinado período. + Saiba mais
|

