×

Manutenção Consolidada

 
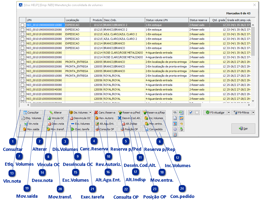
A Manutenção Consolidada de Volumes permite que sejam utilizadas diversas funções de consulta e alteração dos registros de volumes e seus indicadores. Através do menu WMS 5.2-M, são realizados os filtros através da seleção padrão de LPNs e então exibidos no grid os registros de volumes a partir dos LPNs contenedores processados.
 
Manutenção Consolidada
1

Consultar

Consulta volume selecionado.
 
2

Alterar

Permite alterar algumas informações do volume selecionado.
 
3

Dis.Volumes

Consulta todas as distribuições acumuladas do produto do volume selecionado. No combo-button é possível visualizar a acumulação dos volumes que estão em localização de pronta entrega somente.
 
A acumulação é realizada por combinação e distribuição da grade, considerando a quantidade por ocorrência:
 
Manutenção Consolidada
 
4

Canc.Reserva

Cancela a reserva dos volumes selecionados no grid, retirando o vínculo do volume com o pedido ou representante.
 
5

Reserva p/Ped

Aceita item de pedido e reserva os volumes selecionados para o item informado.
 
6

Reserva p/Rep

Aceita representante e reserva os volumes selecionados para o representante informado.
 
7

Etiq. Volumes

Emite etiqueta de volumes dos LPNs selecionados no grid.
 
8

Vincula OC

Aceita item de pedido e vincula os LPNs à ordem de compra do item de pedido.
 
9

Desvincula OC

Desvincula a OC de todos os LPNs selecionados no grid.
 
10

Rev.Autoriz.

Reverte autorização para expedição do volume dos LPNs selecionados.
 
11

Desvin.Cod.Alt.

Desvincula o código alternativo dos LPNs selecionados.
 
12

Inc.Volumes

Inclusão múltipla de LPNs de volume.
 
13

Vin.nota

Vincula o item da nota informado aos LPNs selecionados.
 
14

Desv.nota

Desvincula nota dos LPNs selecionados.
 
15

Exc.Volumes

Exclui totalmente os LPNs selecionados. Ou seja, os registros de LPNs, LPNs contidos, movimentos, reservas e vínculos serão excluídos da base.
 
16

Alt.Agu.Ent.

Altera o status de volume para "aguardando entrada". O volume não pode estar em uma localização.
 
17

Alt.Indisp

Altera status de volume para "indisponível". Volume não pode estar em uma localização.
 
18

Mov.entra.

Movimenta os LPNs selecionados para a localização selecionada. Volume não pode estar em uma localização.
 
19

Mov.saída

Movimenta a saída da localização para os LPNs selecionados. Volume deve estar em uma localização.
 
20

Mov.transf.

Movimenta a transferência dos LPNs selecionados para a localização selecionada. Volume deve estar em uma localização.
 
21

Exec.tarefa

Executa uma tarefa. Equivalente a entrar na opção WMS 2.3-L.
 
22

Consulta OP

Consulta OP vinculada ao LPN selecionado.
 
23

Posição OP

Consulta posição da OP vinculada ao LPN selecionado.
 
24

Con.pedido

Consulta o pedido vinculado ao LPN selecionado. Há disponível também o botão para consulta da nota vinculada ao LPN.