Remessa
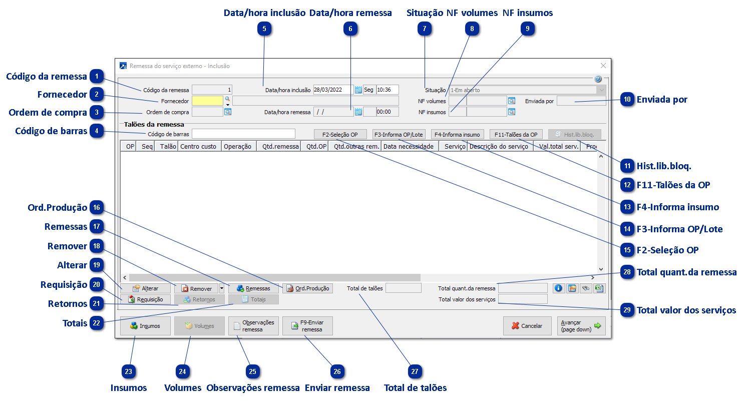
A Compra do Serviço Externo se inicia no sistema com a inclusão da remessa do serviço externo. Para incluir remessas, acesse a opção I-Incluir remessa no menu 5.2 do módulo Gestão Industrial ou no menu 6.2 do módulo de Controle de Compras.
|
É o beneficiador que irá executar os serviços relacionados nos talões do serviço externo. O preço dos serviços é sugerido conforme as listas de preço deste fornecedor. + Saiba mais
Disponível tecla de função "F7-Fornecedores com lista de preço" no campo "Fornecedor", para abrir browser somente com fornecedores que possuem alguma lista preço de serviço externo cadastrada.
Se não informado, carregará o fornecedor conforme configuração de parâmetro (da lista de preço padrão, da última remessa etc). + Saiba mais
|
|
Ao clicar no botão é aceita a janela para manutenção dos insumos da remessa.
Os insumos são carregados conforme os filtros definidos nos parâmetro da empresa + Saiba mais, quando a remessa é feita a partir dos talões de produção da OP.
![]() Botão "F2-Incluir"
Através deste botão é possível incluir um insumo a ser remetido ao fornecedor, caso algum material seja necessário à produção externa e não seja insumo de nenhum talão de produção.
Botão "F3-Alterar"
Ao acionar o botão, exibe a janela de manutenção do item permitindo a alteração do local de estoque de saída e da quantidade a remeter. No modo de alteração, será exibido nesta janela um campo com a quantidade necessária do item, calculada conforme a quantidade a remeter dos talões que utilizam o material.
Observação: A quantidade a remeter é sempre calculada conforme a necessidade das operações externas dos talões da remessa.
Botão "F5-Excluir"
Remove o item selecionado da remessa do serviço externo.
Botão "F7-Observ."
Permite a digitação de observações para o item da remessa. Essas informações serão utilizadas na emissão da nota fiscal de remessa, sendo listadas junto ao material remetido.
Observação: A quantidade de caracteres aceitos é a mesma definida para as observações do item do pedido do Faturamento.
Botão "F9-Tipo Rem."
Permite definir o tipo de remessa/envio do item selecionado.
1-Remessa normal: Item enviado por remessa normal, pela própria empresa. Gera nota fiscal para remessa do insumo.
2-Remessa triangular: Item enviado ao fornecedor por remessa triangular. Não gera nota fiscal para remessa do insumo.
3-Remessa manual: Item enviado por remessa normal ou triangular. A nota fiscal de remessa deve ser gerada manualmente.
4-Remessa parcial: Item enviado parcialmente por remessa normal ou triangular. Gera nota fiscal para a remessa parcial.
Observação: A linha do grid é colorida conforme o tipo de remessa do item.
Botão "F6-Talões"
Exibe janela com os talões do serviço externo que utilizam o item selecionado. Ao lado de cada talão é exibida a quantidade necessária do material para a execução do serviço externo do talão.
Botão "NF ben/rem."
Exibe janela de pesquisa com as notas de remessa do beneficiamento do produto do item selecionado para o fornecedor. São listadas somente as notas de remessa que possuem saldo a retornar.
|






