×

Manutenção consolidada

 
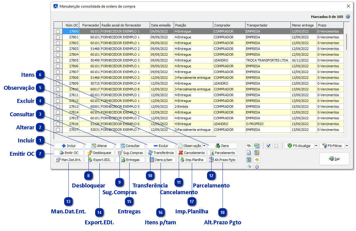
Manutenção consolidada de Ordens de Compras está disponível no menu COM 2.4-M.
 
A rotina utiliza grid dinâmico! + Saiba mais
Verifique outros botões de funções disponíveis no configurador de botões do grid dinâmico (ícone da engrenagem).
 
Manutenção consolidada
1

Incluir

1. Incluir
Inclui uma nova ordem de compra.
 
2

Alterar

2. Alterar
Altera a ordem de compra selecionada no grid.
 
3

Consultar

3. Consultar
Consulta a ordem de compra selecionada no grid.
 
4

Excluir

4. Excluir
Exclui a ordem de compra selecionada no grid
 
5

Observação

5. Observação
Permite altera observação da ordem de compra selecionada no grid.
Há opção de alteração das seguintes observações por esse botão:
  • Observação (principal/capa)
  • Observação restrita
  • Observação do prazo de pagamento
     
6

Itens

6. Itens
Consulta itens da ordem de compra selecionada no grid.
 
7

Emitir OC

7. Emitir OC
Emite/Reemite a ordem de compra selecionada no grid.
 
8

Desbloquear

8. Desbloquear
Desbloquear a ordem de compra (conforme parâmetro de bloqueio).
 
9

Sug.Compras

9. Sug.Compras
Sugestão de compra por fornecedor com lead time de compra (aciona o menu COM 2.8-T). + Saiba mais
 
10

Transferência

10. Transferência
Transferência de código da ordem de compra/para outra sigla.
 
 
11

Cancelamento

11. Cancelamento
Cancelamento dos itens da ordem de compra.
Aciona o menu COM 2.4-N filtrando a ordem de compra selecionada.
 
12

Parcelamento

12. Parcelamento
Parcelamento dos itens da ordem de compra.
Aciona o menu COM 2.4-P filtrando a ordem de compra selecionada.
 
 
13

Man.Dat.Ent.

13. Man.Dat.Ent.
Manutenção das datas de previsão de entrega dos itens da ordem de compra.
Aciona o menu COM 2.4-G filtrando a ordem de compra selecionada
 
14

Export.EDI.

14. Export.EDI.
Exporta ordem de compra - EDI.
 
15

Entregas

15. Entregas
Exibe Entregas da Ordem de Compra selecionada no grid.
 
16

Itens p/tam

16. Itens p/tam
Exibe os itens da ordem de compra abertos por tamanho da grade (explode uma linha do grid para cada tamanho da grade).
Utiliza o grid de últimas compras, exibindo apenas os itens da ordem de compra selecionada.
 
17

Imp.Planilha

17. Imp.Planilha
Importa ordens de compra a partir de planilha XLS (aciona o menu COM 2.4-H).
 
 
18

Alt.Prazo Pgto

18. Alt.Prazo Pgto
Altera o prazo de pagamento da ordem de compra.
Obs.: Disponível somente para ordens de compra de origem "5-Compra serviços externos", e quando a empresa utiliza a nova manutenção de ordens de compra. + Saiba mais