×

Manutenção consolidada Lote/Série

 
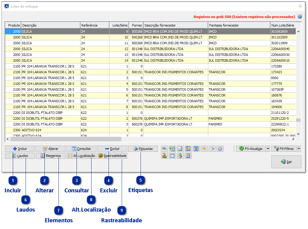
Manutenção consolidada de Lotes ou Séries está disponível no menu EST 5.1-M. Um produto pode ser controlado por Lote OU Número de série (não pode possuir ambos controles juntos).
O Lote de estoque pode possuir mais de uma quantidade (exemplo: lote de 100 peças), já o número de série pode haver apenas uma unidade.
 
Os lotes e séries de estoque para o produto são gravados na tabela "138-LOTES DO ESTOQUE".
 
A rotina de manutenção consolidada utiliza grid dinâmico! + Saiba mais
Verifique outros botões de funções disponíveis no configurador de botões do grid dinâmico (ícone da engrenagem).
 
Manutenção consolidada Lote/Série
1

Incluir

1. Incluir
Incluir um novo lote ou série.
 
2

Alterar

2. Alterar
Alterar o lote ou séries selecionado no grid.
 
3

Consultar

3. Consultar
Consultar o lote ou séries selecionado no grid.
 
4

Excluir

4. Excluir
Excluir o lote ou séries selecionado no grid.
 
5

Etiquetas

5. Etiquetas
Abre menu de impressão de etiqueta para o lote, mesma opção do menu EST 2.5-L.
 
 
6

Laudos

6. Laudos
Abre dados dos laudos do lote selecionado.
 
 
7

Elementos

7. Elementos
Abre a manutenção consolidada de elementos de análise do lado do lote selecionado.
 
8

Alt.Localização

8. Alt.Localização
Permite alterar a localização (corredor/prateleira/box) do lote, quando configurado que utiliza localização no lote.
 
 
9

Rastreabilidade

9. Rastreabilidade
Exibe o rastreamento de lotes/séries.