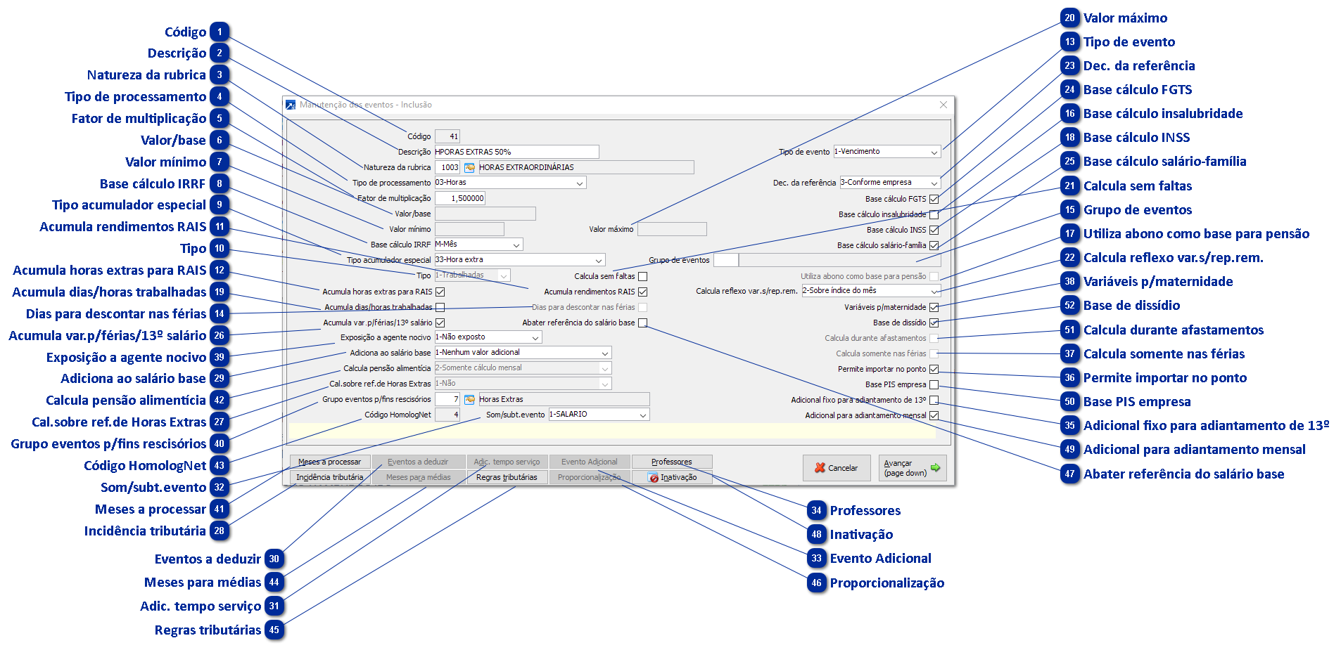
FPA MENU 1.7, letra "I", incluir utilizado para incluir novos eventos, tais como: horas extras, adicional noturno, adicional de insalubridade, adicional de periculosidade, desconto de pensão alimentícia, etc. Importante: ao cadastrar novo evento, analisar e configurar corretamente as configurações dos encargos e tributações para o cálculo da folha e para o eSocial.
A configuração do evento MENU 1.7 é utilizado para definir o tipo de evento, vencimento, desconto, informativo, bem como se é base para cálculo de dissídio, se o evento será considerado variáveis para o cálculo de férias e 13º salário, assim como a regra de cálculo, se será um fator sobre o salário base, se será um valor fixo, será em horas ou dias.
Ao incluir novo evento no campo "Descrição" pode ser usado o atalho da tecla F3 para copiar evento já existente, utilizado para copiar evento semelhante, alterando a penas o campo "Descrição".
A seguir o MENU 1.7 com a descrição de cada campo e no final exemplos de alguns eventos.
 Código
Código do evento, para incluir novo código, utiliza-se as teclas F4 + ENTER.
|
 Descrição
Informar o nome do evento.
|
 Natureza da rubrica
Natureza da rubrica é a classificação do tipo evento para eSocial, utiliza a tecla F8 para pesquisar a tabela de rubricas disponibilizada pelo eSocial. IMPORTANTE: deverá sempre classificar o evento de acordo com a tabela do eSocial, e quando não tiver uma específica, precisará informar uma que seja mais próxima do tipo de evento. Exemplo: evento de atestado/faltas justificadas, a natureza da rubrica é S-1050.
|
 Tipo de processamento
Tipo de processamento do evento, pode ser valor, horas, dias, quantidades, etc. Exemplo: evento de hora extra, deverá ser horas, eventos de faltas, poderá ser horas ou dias.
|
 Fator de multiplicação
Fator de multiplicação do evento, utilizado para calcular o tipo de processamento "X", o fator de multiplicação. Exemplo: evento de hora extra será de acordo com o percentual. Hora extra a 50% o fator deverá ser 1,50.
|
 Valor/base
Valor base para cálculo do evento, utilizado por exemplo no cálculo da insalubridade, que é "X" percentual sobre o salário mínimo. Neste exemplo da insalubridade de 20% o tipo de processamento é 10, fator 0,20 e valor base R$1.212,00 (salário mínimo nacional em 2022).
|
 Valor mínimo
Valor mínimo que o evento pode calcular, utilizado para definir o valor mínimo a ser pago no cálculo do evento.
|
 Base cálculo IRRF
Selecione a base de cálculo do IRRF, que pode ser base de IRRF Mensal, Férias, 13º ou Participação nos Lucros.
|
 Tipo acumulador especial
Tipo de acumulador especial do evento, utilizado para definir o tipo de evento, exemplo, se é uma insalubridade, periculosidade, salário família, pensão, entre outros. Forma do SIGER® identificar o tipo do evento.
|
 Tipo
Selecione o tipo de acumulado para o número de dias/horas trabalhadas ou de repouso.
|
 Acumula rendimentos RAIS
Acumula valores do evento para RAIS, deverá marcar para todos os rendimentos para ser declarados na RAIS.
|
 Acumula horas extras para RAIS
Acumula quantidade de horas extras para RAIS, deverá marcar para todos os eventos de horas extras, para ser declarados na RAIS.
|
 Tipo de evento
Tipo do evento, pode ser vencimento, descontou ou informativo.
|
 Dias para descontar nas férias
Considera os dias de faltas para descontar nas férias, somente deverá marcar esta flag, se o evento for tipo de processamento "DIAS" e que será acumulado para descontar nas férias, de acordo com a tabela de faltas nas férias.
|
 Grupo de eventos
Agrupa vários eventos em um único para listar no recibo de pagamento.
|
 Base cálculo insalubridade
Considera o evento em horas/dias para base de insalubridade. Normalmente são configuradas as horas extras para ser paga a insalubridade sobre as extras e as faltas, para descontar da base de cálculo da insalubridade. + Saiba mais
|
 Utiliza abono como base para pensão
Considera o valor do abono pecuniário pago nas férias para base do cálculo da pensão alimentícia.
|
 Base cálculo INSS
Considera o evento para base de INSS.
|
 Acumula dias/horas trabalhadas
Considera o evento em horas/dias dentro das 220 horas mensais. Utilizado nos eventos de faltas e atestados, para dizer que estes eventos fazem parte das 220 horas mensais e que não são valores pagos ou descontos, acima do salário referente a 220 horas.
|
 Valor máximo
Valor máximo do cálculo do evento. Utilizado para definir o valor máximo a ser pago no cálculo do evento.
|
 Calcula sem faltas
Calcula evento somente se não tiver faltas na competência, eventos com tipo de processamentos 7 e 8.
|
 Calcula reflexo var.s/rep.rem.
Selecione a regra para o calculo do reflexo variável sobre o repouso remunerado de horas extras, comissões, adicional noturno, etc.
|
 Dec. da referência
Número de decimais para referência do evento. Será usado na impressão dos recibos de pagamento.
|
 Base cálculo FGTS
Considera o evento na base de cálculo do FGTS.
|
 Base cálculo salário-família
Considera o evento na base de cálculo do salário família.
|
 Acumula var.p/férias/13º salário
Considera o evento no cálculo das variáveis para férias e 13º salário.
|
 Cal.sobre ref.de Horas Extras
Calcula o evento sobre a referência das horas extras.
|
 Incidência tributária
Botão para configurar as incidências de INSS, IRRF, FGTS para o eSocial. utiliza-se a tecla F8 para pesquisar o código de cada incidência, definida pelo eSocial.
|
 Adiciona ao salário base
Adiciona o evento de comissão e repouso de comissão como salário base para calcular valor hora.
|
 Eventos a deduzir
Configura o evento para deduzir do cálculo.
|
 Adic. tempo serviço
Botão utilizado para fazer a configuração do evento de adicional por tempo de serviço, como quinquênio, anuênio, biênio. + Saiba mais
|
 Som/subt.evento
Botão utilizado para configurar os eventos que deve ser somado ou subtraído da base de cálculo. Exemplo: quando a pensão alimentícia não deve calcular sobre 1/3 de férias.
|
 Evento Adicional
Considera o fator de multiplicação deste evento com o fator do evento origem para obter novo fator de multiplicação.
|
 Professores
Botão para configurar os eventos para compor salário base de professor.
|
 Adicional fixo para adiantamento de 13º
Configura o evento de adicional fixo para calcular no adiantamento de 13º salário.
|
 Permite importar no ponto
Configura se o evento pode ser importado do ponto.
|
 Calcula somente nas férias
Configurado o evento para calcular somente nas férias, utilizado para calcular um bônus nas férias.
|
 Variáveis p/maternidade
Configurado o evento para calcular média nas variáveis para maternidade.
|
 Exposição a agente nocivo
Configura o evento com o grau de exposição a agente nocivo, para o cálculo do acréscimo do RAT, utilizado para aposentadoria especial.
|
 Grupo eventos p/fins rescisórios
Configura o evento para listar no grupo rescisório, na impressão do recibo de rescisão. Cada evento tem um grupo fixo na rescisão, e quando não tiver, precisa informar o grupo geral para vencimento código 46 e para desconto código 167. Utiliza-se a tecla F8 para pesquisar a tabela de grupos rescisórios, definidos pelo MTE.
|
 Meses a processar
Botão utilizado para configurar o evento, referente a regra de de quando deverá ocorrer, como somente na admissão, somente no aniversário de empresa, ou x meses.
|
 Calcula pensão alimentícia
Configura o evento de pensão alimentícia, para descontar no cálculo mensal, férias e 13º salário.
|
 Código HomologNet
Código de rubrica para o Homolognet. Verificar código na tabela de rubricas no layout do arquivo de importação.
|
 Meses para médias
Informa o número de meses a ser utilizado para fazer a média.
|
 Regras tributárias
Botão utilizado para configurar no evento se é ou não base para cálculo de INSS, RAT e TERCEIROS, quando existir algum processo para isentar a empresa da contribuição. Exemplo: empresa tem o processo para não descontar o INSS patronal sobre 1/3 de férias, evento padrão do SIGER® 201.+ Saiba mais
|
 Proporcionalização
Botão para definir as regras para o evento ser calculado proporcional.
|
 Abater referência do salário base
Considera a referência do evento para descontar do salário base.
|
 Inativação
Configura o evento com data de inativação.
|
 Adicional para adiantamento mensal
Considera o evento para o cálculo do adiantamento mensal.
|
 Base PIS empresa
Considera o evento na base de cálculo do PIS Empresa.
|
 Calcula durante afastamentos
Configura o evento para ser calculado durante afastamento do funcionário.
|
 Base de dissídio
Considera o evento para apuração de dissídio no cálculo das diferenças salariais e rescisão complementar. + Saiba mais
|
- Exemplos de como configurar eventos de horas extras, adicional noturno, adicional de insalubridade e periculosidade, pensão alimentícia, entre outros MENU 1.7-I.