×
 

Configurações da empresa

 
Configurações da empresa
1

Dados adicionais

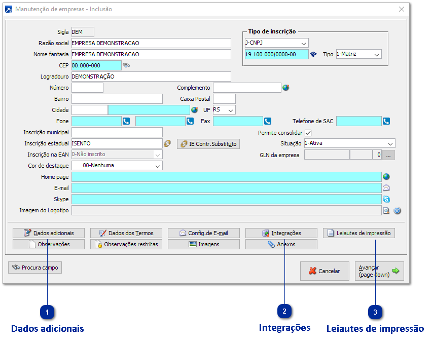
1. Dados adicionais
Clicar no botão para acessar as informações dos dados adicionais.
 
2

Integrações

2. Integrações
Clicar no botão para acessar as informações das integrações.
 
3

Leiautes de impressão

3. Leiautes de impressão
Clicar no botão para acessar as informações dos leiautes de impressão.