×

Manutenção Consolidada

 
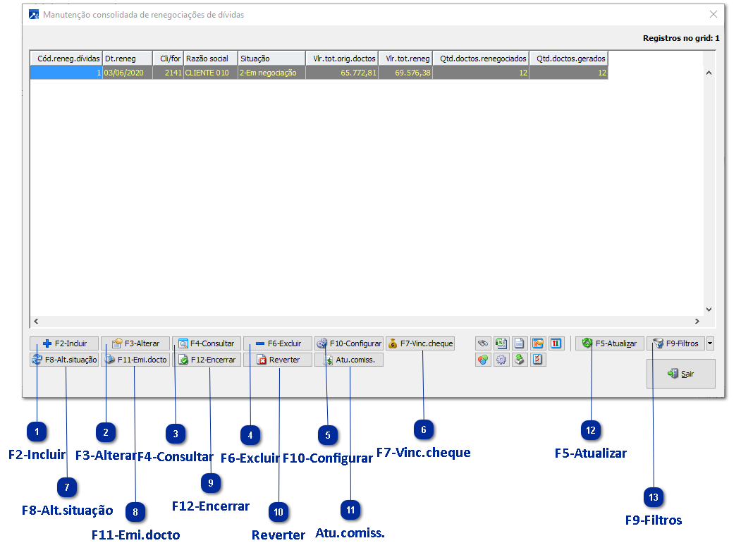
A Manutenção consolidada de renegociações de dívidas, menu FIN 2.D-M, foi desenvolvida para permitir que o usuário possa acessar todas as rotinas sem trocar de janela. Além disso, permite que o usuário personalize conforme a sua necessidade, tornando a ferramenta flexível e prática para o usuário.
 
Veja mais sobre as ferramentas do Grid Dinâmico utilizado nas Manutenções consolidadas! + Saiba mais
 
Manutenção Consolidada
1

F2-Incluir

Botão para inclusão da Renegociação de Dívidas.
 
2

F3-Alterar

Botão para alteração da Renegociação de Dívidas.
 
3

F4-Consultar

Botão para consulta da Renegociação de Dívidas.
 
4

F6-Excluir

Botão para exclusão da Renegociação de Dívidas.
 
5

F10-Configurar

Botão para configurar os dados padrões para inclusão da Renegociação de Dívidas. + Saiba mais
 
6

F7-Vinc.cheque

Botão para vinculação de Cheques na Renegociação.
 
7

F8-Alt.situação

Botão para alterar a situação da Renegociação.
 
8

F11-Emi.docto

Botão para emissão dos documentos relacionados com a Renegociação, podem ser emitidos documentos de Confissão de dívida por Boleto, por Cheque, Proposto de renegociação e Carta de anuência.
 
 
9

F12-Encerrar

Botão para encerrar/confirmar a Renegociação de Dívidas.
 
10

Reverter

Botão para reverter/cancelar a Renegociação de Dívidas.
 
11

Atu.comiss.

Botão para atualização dos dados de Comissão de Renegociações encerradas.
 
12

F5-Atualizar

Botão para atualizar os registros no grid da Manutenção Consolidada.
 
13

F9-Filtros

Acesso a Seleção padrão - Renegociação de dívidas, orientamos salvar seleção para carregar somente as Renegociações em aberto ou não encerradas, filtrando o campo "Situação da renegociação de dívidas".+ Saiba mais