×

Manutenção consolidada

 
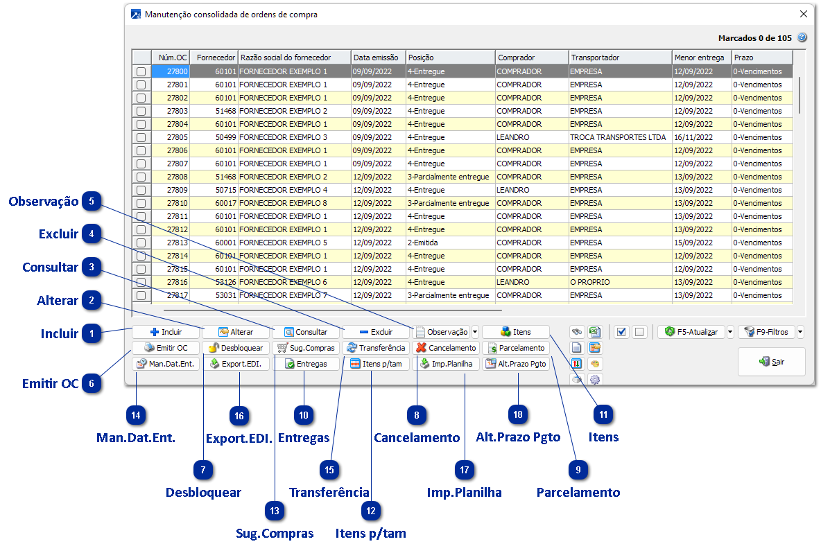
Manutenção consolidada de Ordens de Compras está disponível no menu COM 2.4-M.
 
A rotina utiliza grid dinâmico! + Saiba mais
Verifique outros botões de funções disponíveis no configurador de botões do grid dinâmico (ícone da engrenagem).
 
 
Manutenção consolidada
1

Incluir

1. Incluir
Inclui uma nova ordem de compra
 
2

Alterar

2. Alterar
Altera a ordem de compra selecionada no grid
 
3

Consultar

3. Consultar
Consulta a ordem de compra selecionada no grid
 
4

Excluir

4. Excluir
Exclui a ordem de compra selecionada no grid
 
5

Observação

5. Observação
Permite altera observação da ordem de compra selecionada no grid.
Há opção de alteração das seguintes observações por esse botão:
  • Observação (principal/capa)
  • Observação restrita
  • Observação do prazo de pagamento
     
6

Emitir OC

6. Emitir OC
Emite/Reemite a ordem de compra selecionada no grid
 
7

Desbloquear

7. Desbloquear
Desbloquear a ordem de compra (conforme parâmetro de bloqueio)
 
8

Cancelamento

8. Cancelamento
Cancelamento dos itens da ordem de compra
Aciona o menu COM 2.4-N filtrando a ordem de compra selecionada
 
9

Parcelamento

9. Parcelamento
Parcelamento dos itens da ordem de compra
Aciona o menu COM 2.4-P filtrando a ordem de compra selecionada
 
10

Entregas

10. Entregas
Exibe Entregas da Ordem de Compra selecionada no grid
 
11

Itens

11. Itens
Consulta itens da ordem de compra selecionada no grid
 
12

Itens p/tam

12. Itens p/tam
Exibe os itens da ordem de compra abertos por tamanho da grade
Utiliza o grid de últimas compras, exibindo apenas os itens da ordem de compra selecionada
 
13

Sug.Compras

13. Sug.Compras
Sugestão de compra por fornecedor com lead time de compra (aciona o menu COM 2.8-T)
 
14

Man.Dat.Ent.

14. Man.Dat.Ent.
Manutenção das datas de previsão de entrega dos itens da ordem de compra
Aciona o menu COM 2.4-G filtrando a ordem de compra selecionada
 
15

Transferência

15. Transferência
Transferência de código da ordem de compra
 
16

Export.EDI.

16. Export.EDI.
Exporta ordem de compra - EDI
 
17

Imp.Planilha

17. Imp.Planilha
Importa ordens de compra a partir de planilha XLS
 
18

Alt.Prazo Pgto

18. Alt.Prazo Pgto
Altera o prazo de pagamento da ordem de compra
Obs.: Disponível somente para ordens de compra com origem do Compras de Serviço Externos, e quando a empresa utiliza a nova manutenção de ordens de compra (+ Saiba mais).