Gerenciamento de Agendas
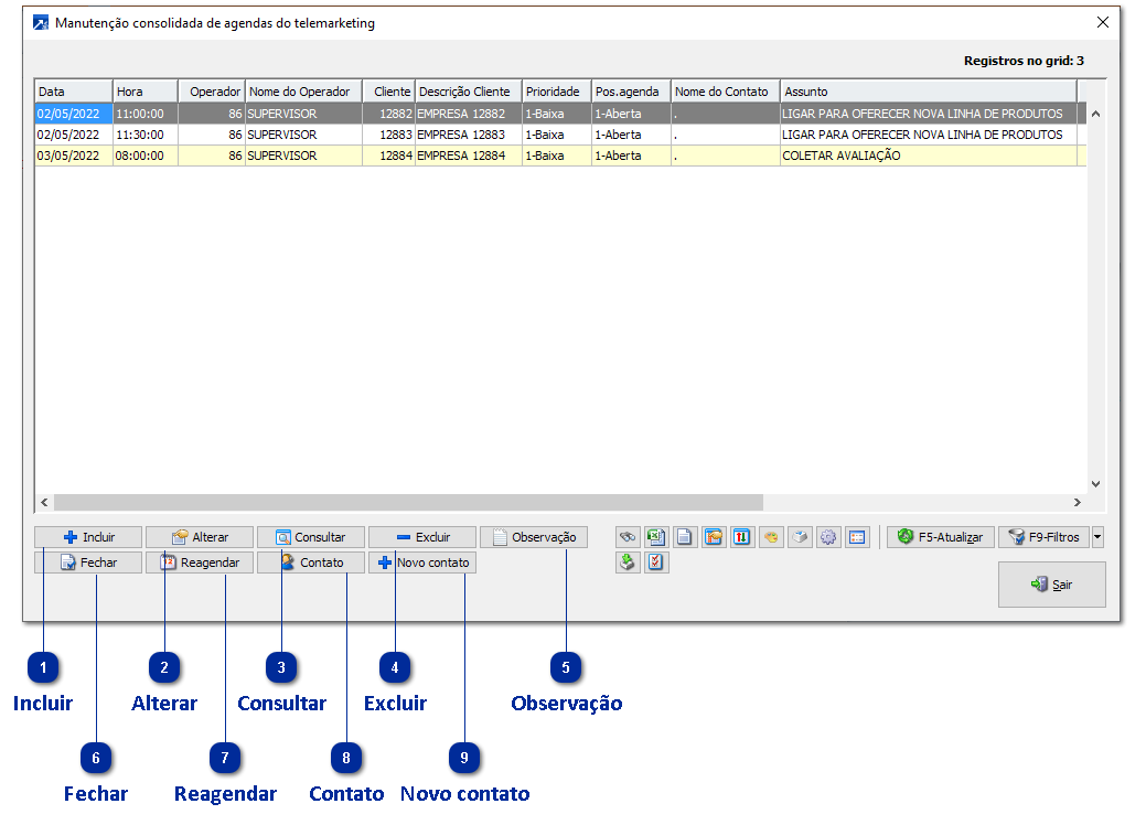
O gerenciamento de agendas é acessado pelo menu TEL 2.1-N . Através da manutenção consolidada é possível acessar as principais funções do controle de agendas, possibilitando por exemplo incluir agendas, fechar agendas e gerar o contato para a agenda.
A manutenção consolidada de agendas utiliza Grid dinâmico! + Saiba mais
|
Inclui uma nova agenda. + Saiba mais
|
|
Reagenda a agenda selecionada. + Saiba mais
|
|
Inclui um novo contato a partir da agenda selecionada. + Saiba mais
|
|
Inclui um novo contato. + Saiba mais
|

