Contratos
|
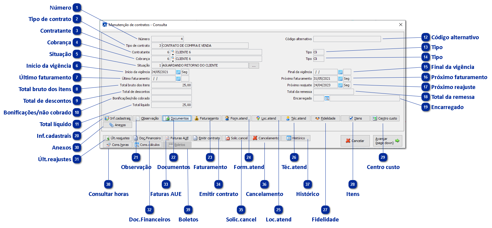
Indica qual o tipo de contrato a ser utilizado trazendo as configurações definidas na tabela de tipos de contrato.
Obs.: Na inclusão do contrato é possível importar dados de outro contrato utilizando o atalho F3. + Saiba mais
|
|
Indica a situação do contrato conforme a tabela de situação do contrato. + Saiba mais
|
|
Indica o código alternativo do contrato. Este campo, além do número do contrato, pode ser utilizado como acesso alternativo ao contrato, assim como nos casos em que o número do contrato é identificado em uma sequência de letras e números, ou ainda quando utilizar o campo número como sendo o seu número de contrato e o código alternativo o número do contrato do fornecedor.
Obs.: Campo habilitado conforme o campo "Utiliza código alternativo". + Saiba mais
|
|
Exibe se o contratante/contratado é de cliente ou fornecedor conforme o campo "Tipo de cadastro". + Saiba mais
|
|
Exibe a data do próximo faturamento, calculada da seguinte forma:
Caso o contrato não tenha data de último faturamento, ou seja, ainda não foi faturado, a data é calculada a partir da data de início de vigência utilizando o campo "Dia inicial para cálculo".
Exemplo:
Para um contrato com data de início de vigência: 01/01/2019 e dia inicial para cálculo:01 a data de próximo faturamento será 31/01/2019.
Para um contrato com data de início de vigência: 20/01/2019 e dia inicial para cálculo:10 a data de próximo faturamento será 09/02/2019.
Caso o contrato já tenha data de último faturamento, ou seja, já tenha sido faturado, a data é calculada a partir da data de último faturamento.
Exemplo:
Para um contrato com data de último faturamento: 31/01/2019 e dia inicial para cálculo:01 a data de próximo faturamento será 28/02/2019.
Para um contrato com data de último faturamento: 09/02/2019 e dia inicial para cálculo:10 a data de próximo faturamento será 09/03/2019. + Saiba mais
|
|
Informa data do próximo reajuste, por padrão a data é carregada a partir da data de início de vigência utilizando a regra de reajuste do contrato, porém pode ser alterada na manutenção do contrato. + Saiba mais
|
|
Clicar para acessar as informações cadastrais do registro do contrato. + Saiba mais
|
|
Clicar para acessar as observações do contrato. + Saiba mais
|
|
Clicar para acessar os documentos vinculados ao contrato. + Saiba mais
|
|
Clicar para acessar os dados para faturamento/reajuste do contrato. + Saiba mais
|
|
Clicar para acessar as formas de atendimento ao cliente. + Saiba mais
Obs.: Opção disponível apenas se foi configurado que aceita forma de atendimento dentro dos dados adicionais nos parâmetros de empresa. + Saiba mais
|
|
Clicar para acessar os locais de atendimento do cliente. + Saiba mais
Obs.: Opção disponível apenas se foi configurado que aceita local de atendimento dentro dos dados adicionais nos parâmetros de empresa. + Saiba mais
|
|
Clicar para acessar os técnicos de atendimento do cliente. + Saiba mais
Obs.: Opção disponível apenas se foi configurado que aceita técnicos de atendimento dentro dos dados adicionais nos parâmetros de empresa. + Saiba mais
|
|
Clicar para acessar os dados de fidelidade/cancelamento do contrato. + Saiba mais
Obs.: Opção disponível apenas se foi configurado que controla fidelidade dentro dos dados adicionais nos parâmetros de empresa. + Saiba mais
|
|
Clicar para acessar os itens do contrato. + Saiba mais
|
|
Clicar para acessar a manutenção de faturas do AUE (Automação de Escritórios). Nessa opção é possível acessar a manutenção consolidada de movimentos de serviços do Automação de Escritórios.
Obs.: Opção habilitada somente se estiver definido que Integra com AUE (Automação de Escritórios) nas integrações dentro dos parâmetros de empresa. + Saiba mais
|
|
Clicar para emitir contrato em docx. O contrato emitido é configurado a partir do leiaute de impressão previsto para os contratos nos parâmetros de empresa. + Saiba mais
|
|
Clicar para imprimir solicitação de cancelamento em docx. A solicitação de cancelamento emitida é configurada a partir do leiaute de impressão previsto para as solicitações de cancelamento nos parâmetros de empresa. + Saiba mais
|
|
Clicar para cancelar o contrato. + Saiba mais
|

