×

Cadastrando um Contato

 
Existem a nível básico duas formas de cadastrar um contato do módulo telemarketing no SIGER®.
São elas:
  • Por dentro da agenda do telemarketing
  • Através do menu TEL 2.1-i
     

CRIANDO CONTATO POR DENTRO DA AGENDA

 
Caso o contato seja proveniente de uma agenda criada: posicione o mouse sobre a agenda que se pretende registrar o contato e clique no botão <Contato> conforme print abaixo:
 
 
Caso o contato não seja proveniente de uma agenda criada (ou seja: é o cliente que está ligando sem que exista planejamento por parte do operador para atendê-lo), processa da seguinte forma: clique sobre o botão <+Novo> da agenda conforme print abaixo:
 
 

CRIANDO CONTATO ATRAVÉS DE MENU NO MÓDULO TELEMARKETING

 
Acessar o menu TEL 2.1-i
 
 
Abaixo detalharemos campo a campo da tela principal de contato.
Obs.: Os campos estão ordenados de acordo com a "ordem" de lançamento do SIGER®.
 
 

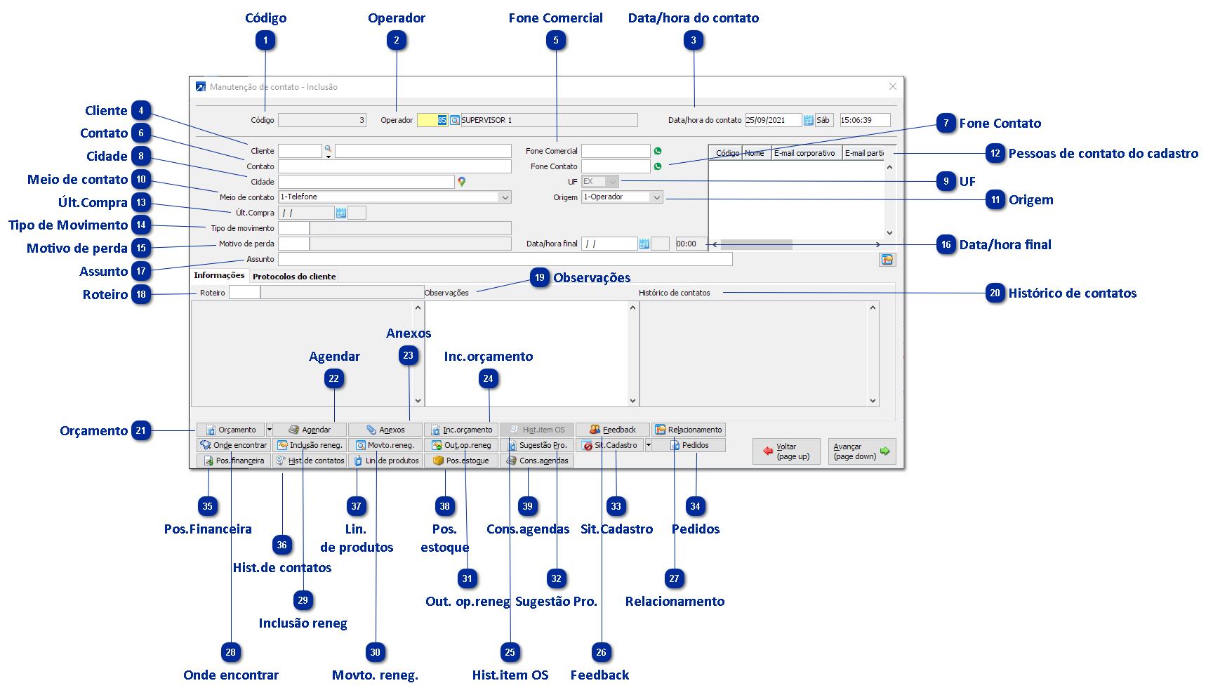
TELA DE CADASTRAMENTO DO CONTATO DO TELEMARKETING

 
 
Cadastrando um Contato
1

Código

Código do contato. Gerado automaticamente pelo sistema.
Cada contato fica registrado no banco de dados e é único.
O código é o "campo chave" que identifica o registro inerente ao contato de contato no SIGER®.
 
2

Operador

Código do operador que está realizando o contato.
Importante ressaltar: Um contato só pode ser vinculado a um único operador.
Situação hipotética: Se em uma ligação, o cliente falou com dois operadores no SIGER® serão dois registros de contato um para cada operador.
 
3

Data/hora do contato

É data/hora em que está sendo realizado o contato.
Pode ser editável.
 
4

Cliente

Código do cliente no SIGER®.
Vale lembrar: Não é obrigatório.
Muitas vezes o contato está sendo realizado junto a uma empresa não cadastrada no ERP.
Neste cenário pode ser deixado "em branco" o campo código e ser escrito o nome do cliente na descrição.
Exemplo:
 
 
Mas atenção: Não cadastrar o cliente a qual se está realizando o contato, apesar de ser possível, nem sempre é o procedimento mais indicado. Pois dificulta, mais, tarde o rastreamento do "histórico" de contatos junto a essa organização já que o registro não fica vinculado a um cadastro válido.
 
5

Fone Comercial

Este campo é trazido do cadastro de clientes.
Em contatos realizados junto a empresas que não estão cadastradas no SIGER® pode ser inserido manualmente.
 
 
Ao lado do campo de telefone, possui um botão de chamada do Whatsapp.
Acionando este botão, é aberta uma conversa no Whatsapp com o número de telefone que consta no campo.
Obs.: Para o Contato do Telemarketing, ainda é possível configurar uma mensagem padrão no menu TEL 1.2-A, botão <Layouts de impressão>.
 
6

Contato

Pessoa de contato no cliente.
 
7

Fone Contato

Pode ser digitado manualmente diferentemente do campo "Fone Comercial" que busca do cadastro de clientes do ERP.
 
 
Ao lado do campo de telefone, possui um botão de chamada do Whatsapp.
Acionando este botão, é aberta uma conversa no Whatsapp com o número de telefone que consta no campo.
Obs.: Para o Contato do Telemarketing, ainda é possível configurar uma mensagem padrão no menu TEL 1.2-A, botão <Layouts de impressão>.
 
8

Cidade

Este campo é trazido do cadastro de clientes.
Em contatos realizados junto a empresas que não estão cadastradas no SIGER® pode ser inserido manualmente.
 
9

UF

Irá buscar automaticamente a UF do município informado.
Desta forma, então, ao criar um contato contra um cadastro de clientes existente no SIGER® irá herdar este campo do cadastro.
Se o município for informado manualmente (caso o contato esteja sendo criado sem vínculo com cadastro de cliente válido) irá buscar a UF vinculada ao município digitado.
 
10

Meio de contato

Existe uma série de opções disponíveis, sendo:
 
 
Este campo servirá prioritariamente para emissão de relatórios para medir, por exemplo, qual o principal canal de contato dos clientes junto à empresa ou da empresa junto aos seus clientes.
 
Caso contato esteja sendo realizado por meio de um agendamento, o "meio de contato" poderá vir pré-informado da agenda.
 
 
11

Origem

Indica que a origem do contato é:
1-Operador: Ou seja, empresa faz a ligação.
2-Cliente/For.: Cliente faz a ligação.
 
12

Pessoas de contato do cadastro

Busca os contatos do cadastro de clientes.
 
Abaixo tela do cadastro de clientes
(Clicar no botão <Contatos>)
 
 
Cadastro de contatos do cliente.
 
 
Na criação do contato do telemarketing, irá buscar o contato cadastrado junto.
 
 
13

Últ.Compra

Data da última compra vinculada ao cadastro.
 
14

Tipo de Movimento

Se o contato está sendo realizado a partir de um agendamento criado no SIGER® o tipo de contato virá da agenda. Vide:
 
 
Do contrário, pode ser inserido diretamente no contato.
Para saber mais sobre o tipo de movimento, clique aqui -> + Saiba mais.
 
15

Motivo de perda

Se o contato está sendo realizado para cancelar uma venda, pode ser vinculado um motivo de perda ao mesmo. Assim, a empresa poderá emitir relatórios indicando quais os contatos foram realizados para cancelar vendas e quais os principais motivos para tal.
Os motivos de perda são cadastrados no sistema no menu 1.3-I / Tabela 29
Para saber mais sobre como cadastrar os motivos de perda, clique aqui -> + Saiba mais .
 
16

Data/hora final

Data/Hora final da realização do contato.
O tempo de uma ligação, por exemplo, é medido pela diferença de tempo entre a "Data/hora final" e a "Data/hora inicial".
 
17

Assunto

Tema principal do contato. Texto livre.
Poderá vir do agendamento se o contato estiver sendo criado pelo agendamento.
Vide:
 
 
18

Roteiro

Roteiro do contato (script da ligação, por exemplo). Poderá vir de um agendamento estando vinculado também ao tipo de movimento.
No agendamento está disponível no campo indicado abaixo:
 
            Para saber mais sobre o cadastro de roteiros cliente aqui -> + Saiba mais
Caso o contato esteja sendo criado sem um agendamento o roteiro poderá ser inserido por dentro do próprio contato.
 
19

Observações

Transcrição do contato que está sendo ou foi realizado junto ao cliente.
 
20

Histórico de contatos

Lista observações transcritas em contatos anteriores para que o operador possa rapidamente validar assuntos tratados em outras oportunidades.
 
21

Orçamento

Abre a tela de manutenção consolidada de orçamentos (gerenciamento de orçamentos) selecionando, num primeiro momento, somente os orçamentos vinculados ao cliente que está sendo utilizado no cadastro do contato, porém, ao clicar em no canto inferior direito da tela é possível alterar a seleção de processamento.
Importante mencionar:
É como se o usuário estivesse acessando o menu 2.6-Y no módulo do faturamento. + Saiba mais
Nesse caso poderão ser criados, por exemplo, orçamentos por dentro de um contato (isto entre outras coisas como, alterar um orçamento ou mesmo cancelar um orçamento).
Vale lembrar, entretanto, que não existe um vínculo entre o código de contato e o código de orçamento gerado a partir de um contato. Ou seja: não será possível efetuar um rastreamento para aferir se determinado orçamento nasceu "por dentro" de um contato ou se foi incluído diretamente no módulo de faturamento.
 
22

Agendar

Abre tela de criação de agendamento.
Ou seja: é possível efetuar novos agendamentos por dentro de um contato.
Importante ressaltar: Não existe um vínculo direto no sistema entre o "código do contato" e o "código da agenda". Isso equivale a dizer que não temos como rastrear quantos agendamentos são gerados a partir de contatos considerando que não há necessariamente um vínculo/filtro para tal.
 
23

Anexos

Permite anexar arquivos ao contato.
 
24

Inc.orçamento

Abre diretamente a tela de criação do orçamento (sem necessariamente ter de passar pela tela de manutenção consolidada conforme visto em "botão" anterior).
 
25

Hist.item OS

Abre histórico de itens da ordem de serviço.
 
26

Feedback

Permite enviar um feedback (via e-mail) do contato realizado.
 
27

Relacionamento

Abre grid de aplicação de relacionamentos para cadastros.
Esse grid também pode ser acessado em outros dois pontos do SIGER® através do menu 1.5-B ou mesmo dentro do cadastro de clientes no botão
Mas afinal de contas para que serve esse recurso de relacionamentos?
Basicamente, a principal utilidade é poder relacionar códigos de clientes distintos entre si conferindo a eles um "tipo de relacionamento". Por exemplo: supondo que o cadastro código 10 e o cadastro código 11 sejam empresas juridicamente "independentes uma da outra", porém, ambas atua em parceria em um projeto específico da empresa em que você trabalha e seria importante que os atendentes de telemarketing visualizassem essa relação para traçar melhores estratégias de atendimento aos clientes.
 
28

Onde encontrar

Abre um grid onde é possível localizar clientes que já compraram determinado produto da empresa.
Vamos a uma situação prática?
Consumidor liga direto para sua empresa para saber onde encontrar determinado produto na sua região.
Com facilidade, o atendente de telemarketing clica no botão <Onde encontrar>.
Ele vai informar o produto que o consumidor está solicitando e efetuar uma busca por município ou por estado onde o sistema vai retornar todos os clientes que adquiriram aquele produto dentro de um intervalo estabelecido por uma seleção padrão.
 
 
29

Inclusão reneg

Permite incluir um registro de renegociação de dívidas a partir do contato do telemarketing.
Mas atenção: Requer a contratação do adicional "Renegociação de dívidas" junto a Rech.
 
30

Movto. reneg.

Acessa movimentos de renegociação de dívidas já cadastrados para o cliente em questão.
 
31

Out. op.reneg

Acessa outras operações referentes à negociação de dívidas.
 
32

Sugestão Pro.

Abre tela de sugestão de produtos para o cliente.
O SIGER® irá exibir produtos que podem ser de interesse do cliente.
Como o sistema ERP processa isso?
Resposta: Ele carrega as informações considerando o grupo de cadastro do cliente onde são inseridos grupos de produto que são de interesse a este segmento.
 
Vamos a um exemplo prático:
>Empresa possui um grupo de cadastros (Tabela "genérica 03") chamado "Varejo".
Dentro do deste grupo de cadastro, o usuário irá informar quais são os produtos de interesse deste segmento para que assim quando um atendente de telemarketing efetuar um contato junto a um cliente vinculado ao grupo "varejo" ele consiga rapidamente visualizar quais os produtos ele deve oferecer.
 
Acesso ao aos grupos de cadastro:
 
 
Na tela do cadastro de grupos, clicar em <Prod.interesse>
 
 
Informar quais são os produtos de interesse de clientes que são vinculados ao grupo de cadastro que está sendo editado:
 
 
Desta forma, no cadastro do contato do telemarketing ao clicar no botão o sistema vai exibir a tela abaixo:
 
 
Ao clicar no botão  poderá ser definida a seleção padrão para definir os critérios de processamento dos produtos já adquiridos pelo cliente.
 
33

Sit.Cadastro

Permite alterar a situação do cadastro acerca do qual está se cadastro o contato.
Por exemplo: Supondo que o operador possa "bloquear" o cadastro em questão em virtude de sua situação de crédito, etc.
 
34

Pedidos

Abre a manutenção consolidada de pedidos + Saiba mais
Contudo, o sistema "pré-seleciona" apenas pedidos do cliente que está sendo usado para criação do contato cadastrado.
Esse recurso serve para que o operado por dentro do contato acesse e edite pedidos.
É possível efetuar uma variada gama de operações nos pedidos por dentro do contato do telemarketing.
Inclusive, podem ser alterados os filtros para exibir pedidos criados "contra" cadastros diferentes daquele que está sendo utilizado pelo contato.
 
 
35

Pos.Financeira

Acessa a posição financeira do cadastro.
Isso permite uma rápida visualização dos valores em aberto / atrasados do cliente em questão.
Assim como, fornece informações da dívida total do cadastro "versus" limite de crédito do mesmo.
Isto entre outras informações relevantes tais como: data e valor da última compra, data e valor da primeira compra, resumo de pedidos/notas fiscais do cadastro, etc.
Obs.: Dependerá de o usuário ter acesso à consulta de documentos do módulo financeiro. Ou seja: é necessário que o usuário tenha permissão para consultar duplicatas no módulo financeiro.
 
36

Hist.de contatos

Acessa tela com o histórico de contatos permitindo inclusive acesso direto aos mesmos.
 
37

Lin.

de produtos

Abre linhas de produtos que podem ser de interesse específico deste cadastro que está sendo utilizado no contato.
 
Veja:
>>Tela do cadastro de clientes
 
 
É possível inclusive informar a quantidade potencial de compra do produto/linha para o cadastro
 
 
Mais tarde essas informações serão acessadas por dentro do contato através do botão
 
38

Pos.

estoque

Abre a tela de consulta à posição de estoque por dentro do contato a fim de que o operador possa aferir existência de saldo de estoque (por exemplo) de um produto.
 
39

Cons.agendas

Consulta agendamentos já criados para o cliente acerca do qual se está criando o contato.