×
Menu

Padrões para Produção

 

Ops, este tópico ainda não está pronto

 
Padrões para Produção
1

Utiliza na formulação

Define se os produtos que estarão neste grupo poderão ter formulações inclusas.
 
2

Produtos são formulados

Define se os produtos do grupo em questão são formulados "1-Sim" ou "2-Não". Caso selecionar a opção "1-Sim" ao final do cadastro do produto deste grupo o SIGER® irá permitir ao usuário selecionar se deseja efetuar a inclusão da formulação do produto.
 
   
 
Quando o SIGER® for salvar o produto incluso, irá questionar ao usuário se deseja criar uma formulação permitindo também que o usuário já copie de uma formulação existente no SIGER®.
 
3

Cria ferramenta de produção

Seleciona se ao criar um novo produto para esse grupo de produtos, o SIGER® irá criar a ferramento de produto/recursos ativos.
 
1-Não: o SIGER® não irá criar ferramente de produção.
2-Cria e abre manuntenção: o SIGER® irá criar a nova ferramenta abrindo a manutenção das ferramentas/recursos ativos após o usuário informar os dados para criação da ferramenta de produção.
 
 
 
3-Cria e não abre manuntenção: o SIGER® irá criar a nova ferramenta e não abrirá a manutenção das ferramentas/recursos ativos após o usuário informar os dados para criação da ferramenta de produção.
 
 
4

Ponto para criação da ferramenta prod.

Define em que momento o SIGER® irá permitir ao usuário criar a ferramenta de produção. Para o SIGER® habilitar essa opção é necessário que no campo "Cria ferramenta de produção" esteja com uma opção diferente "1-Não".
 
1-Inclusão do produto: Na inclusão de novos produtos permitirá ao usuário criar a ferramenta de produção.
2-Manutenção da formulação: Na manuntenção das formulações permitirá ao usuário crar a ferramente de produção.
3-Ambos: Irá permiter ao usuário que na inclusão do produto ou na manutenção das formulações efetue a criação da ferramente de produção.
 
5

Dados complementares formulação

Define a utilização de dados complementares nas formulações dos produtos.
 
01-Injeção PU: Na manutenção das formulações deste grupo de produtos, o SIGER® irá abrir ao final da manutenção uma janela possibilitando ao usuário informar dados de injetados de PU.
 
 
02-Nenhum: Não irá utilizar nenhum dado complementar da formulação.
03-Extrusão a sopro:  Na manutenção da formulação deste grupo, o SIGER® irá abrir ao final da manutenção uma janela possibilitando ao usuário informar dados de extrusão a sopro.
 
 
04-Dad. de fundição: Na manutenção da formulação deste grupo, o SIGER® irá abrir ao final da manutenção uma janela possibilitando ao usuário informar dados para fundição.
 
 
05-Dados p/ matrizes: Na manutenção da formulação deste grupo, o SIGER® irá abrir ao final da manutenção uma janela possibilitando ao usuário informar dados para matrizes.
 
 
06-Injeção termoplástico: Na manutenção da formulação deste grupo, o SIGER® irá abrir ao final da manutenção uma janela possibilitando ao usuário informar dados para injetados de termoplásticos.
 
 
07-Dados para couro: Na manutenção da formulação deste grupo, o SIGER® irá abrir ao final da manutenção uma janela possibilitando ao usuário informar dados para couro.
 
 
08-Injeção zamac/alumínio: Na manutenção da formulação deste grupo, o SIGER® irá abrir ao final da manutenção uma janela possibilitando ao usuário informar dados para injeção zamac/alumínio.
 
 
09-Fabr. Borracha/EVA: Na manutenção da formulação deste grupo, o SIGER® irá abrir ao final da manutenção uma janela possibilitando ao usuário informar dados para fabricação de borracha e EVA.
 
 
10-Impressão flexográfica: Na manutenção da formulação deste grupo, o SIGER® irá abrir ao final da manutenção uma janela possibilitando ao usuário informar dados para impressão flexográfica.
 
 
11-Chapas plásticas: ** Não encontrei onde que tem tal informação, validando com o GPD.
12-Alma/Tubo/Roseta: Na manuntenção da formulação deste grupo, o SIGER® irá abrir ao final da manutenção uma janela possibilitando ao usuário informar dados para alma/tubo/roseta. Para que o SIGER® habilite esse janela, é necessário que o produto da formulação tenha uma grade padrão cadastrada. + Saiba mais
 
 
13-Plano de inspeção: Na manuntenção da formulação deste grupo, através do botão de inclusão ou alteração de centro de custo da formulação, o SIGER® irá habilitar o botão <Plano de inspeção>.
 
 
Acessando o botão <Plano Inspeção>, o SIGER irá exibir a janela de plano de inspeção e usuário poderá cadastrar conforme sua necessidade.
 
 
No momento que efetuar o apontamento de produção, será exibido uma janela com os dados cadastrados e solicitando para o operador que estiver efetuando o apontando informar os resultados obtidos:
 
 
14-Dados da forma: Ao fazermos a inclusão de uma nova formulação o SIGER® irá solicitar ao usuário dados da forma.
 
 
15-Palmilhas: Na manutenção da formulação deste grupo, o SIGER® irá abrir ao final da manutenção uma janela possibilitando ao usuário informar dados da palmilha.
 
 
6

Faz manut.insumos no ret.da OP

Define se no momento do apontamento da OP, o SIGER irá permitir a manutenção do insumos da OP.
 
0-Conforme empresa: Utilizará a configuração conforme o cadastro da empresa do GIN (1-2-A - <Aceitação para cadastro> - <Insumos> - "Retorno da OP").
1-Sim: Irá permitir que seja feita a manutenção dos insumos da OP no retorno do apontamento.
2-Não: Não irá permitir que seja feita a manutenção dos insumos da OP no retorno do apontamento.
3-Baixa automática: Não permite fazer a manuntenção dos insumos e faz a baixa conforme disponibilidade em estoque.
 
7

Faz manut.insumos ret.serviço ext

Define se no momento do retorno do serviço externo, o SIGER irá permitir a manutenção do insumos da OP.
    
0-Conforme empresa: Utilizará a configuração conforme o cadastro da empresa do GIN ou  COM (1-2-A - <Serviço externo> - <Retorno do serviço externo> - "Aceita insumos retornados").+ Saiba mais
1-Sim: Irá permitir que seja feita a manutenção dos insumos da OP no retorno do serviço externo.
2-Não: Não irá permitir que seja feita a manutenção dos insumos da OP no retorno do serviço externo.
 
8

Tipo divisórias/dimensões

 
00-Não utiliza
01-Dim.p/formulários:larg/alt/gram/vias/qt.emb
02-Dim.p/embalagem:compr/larg/alt/qld+3x p/ Dv
03-Dim.p/estrutura: larg/alt/compr/qtd/e.eixo
04-Dim.p/metragem cúbica: comprimento/diâmetro
05-Medidas para produção
06-Dim.p/emb.plástica: largura/comprim/espessura
07-Curso/Extensão/Observação: Irá permitir ao usuário informar dados adicionais dos produtos deste grupo em determinadas janelas do SIGER®:
 
  • Na ordem de produção:
     
 
  • Na ordem de compra:
     
 
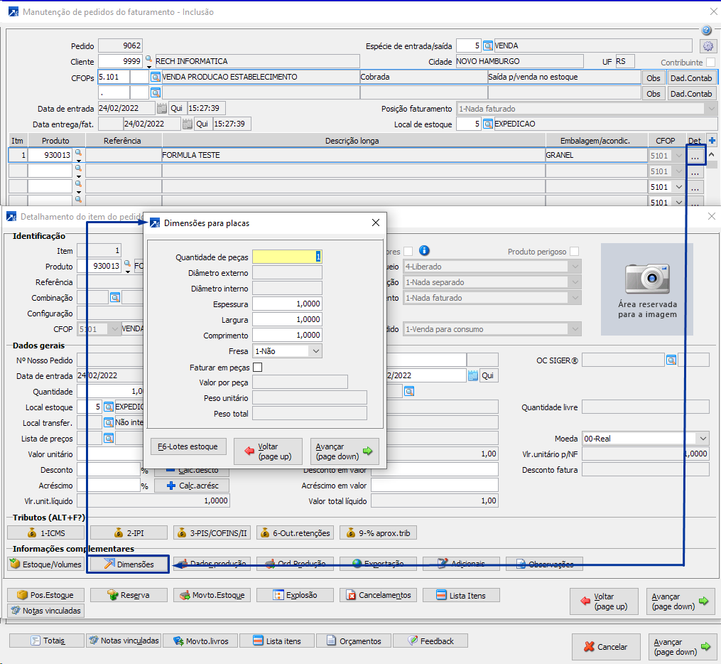
08-Dim.para placas: Espessura/Largura/Comprimento: Irá permitir ao usuário informar dados adicionais dos produtos deste grupo em determinadas janelas do SIGER®:
 
  • Na ordem de produção:

     
  •  Nos itens da ordem de compra:
     
     
  •  Nos itens dos pedidos do faturamento:
     
 
09-Dim.p/chapas: Espes/Larg/Comprim + Tolerâncias: Irá permitir ao usuário informar dados adicionais dos produtos deste grupo em determinadas janelas do SIGER®:
 
  •  Na ordem de produção:
 
 
  •  Nos itens da ordem de compra:
 
 
  •  Nos itens dos pedidos do faturamento:
 
 
10-Dados técnios p/matrizes:
 
  •  Na ordem de produção:
 
 
  • Nos itens dos pedidos do faturamento:
 
11-Dados para couro/acabamento
 
  •  Na ordem de produção:
 
 
  • Nos itens dos pedidos do faturamento:
 
 
12-Dados para Recapagem
 
  • Na ordem de produção:
 
 
14-Dados para portas
15-Dados para transporte
 
9

Carrega obs.requisições/OC

Informa qual informação do produto o SIGER® irá carregar para a requisição/OC.
 
1-Observação do produto: Irá carregar a observação do cadastro do produto para a observação do item da requisição/OC.
2-Não: Não carrega nenhuma informação do produto para a requisição/OC.
3-Aplicação: Irá carregar a aplicação do cadastro do produto para a observação do item da requisição/OC.
 
10

Replica preço da fórmula p/produto

Ao fazer a inclusão ou manutenção da formulação do produto, o SIGER® permitirá ao usuário fazer a replicação dos valores dos insumos com base no consumo da formulação para calculo do preço do produto a ser produzido.
 
 
Caso o usuário seleciona a opção "Sim" o SIGER® irá abrir o menu de atualização de preços do produto fabricado 1.7-P + Saiba mais filtrando somente a formulação em questão:
 
 
 
11

Carrega Obs.itens dos Orçamentos

Se marcado o SIGER® irá carregar automaticamente para a observação dos itens do orçamento a observação dos produtos.
 
12

Carrega Obs.itens dos Pedidos

Se marcado o SIGER® irá carregar automaticamente para a observação dos itens do pedido a observação dos produtos.
 
13

Produto em elaboração

Define o produto em elaboração que será utilizado para a valorização dos produtos produzidos deste grupo de produtos.
 
14

Formulação padrão

Informa qual será a formulação padrão a ser utilizada na criação de novas formulações. O SIGER® irá carregar o padrão desta formulação porém permitirá efetuar a alteração conforme o usuário desejar.
 
15

Altura do rolo

Altura padrão para rolo das portas. Para que o SIGER® habilite esse função é obrigatório que no campo <Tipo divisória/dimensões> selecione a opção "14- Dados para portas"
 
16

Modelo demonstrativo

Seleciona o modelo de demonstrativo que será utilizado para esse grupo de produtos na impressão do demonstrativo formação de preço de venda dentro do cadastro do produto. + Saiba mais
 
Os modelos disponíveis no SIGER® atualmente são:
1-Produto revenda;
2-Produto fabricado;
3-Produto fabr. c/ rent.;
4-Produto fabr. c/ margem;
5-Mod. Gerador de relatório;
Quando selecionado o modelo 5-Mod. Gerador de relatório o SIGER® irá permitir ao usuário informar um relatório do gerador de relatórios, porém obrigatoriamente precisa utilizar a tabela 305-Itens da formulação.
 
17

Itens formulação

Quando selecionado no modelo demonstradio a opção 5-Mod. Gerador de relatório, o SIGER® irá habilitar esse botão para o usuário aplicar algum filtro na tabela 305-Itens da formulação.
 
18

Testa consumo pagamento material

Informa se o SIGER® irá testar o pagamento do material/insumos da OP's.
Caso o usuário informar uma opção diferente de 1-Não testa, o SIGER® irá abrir os campos de % Tol Sup. e % Tol inf, permitindo ao usuário cadastrar um percentual de tolerância para mais e/ou menos.
 
1-Não testa: O SIGER® não irá testar as quantidades dos insumos quando feito o pagamento dos materiais/insumos da OP.
2-Alerta: Irá exibir um alerta, permitindo ao usuário concluir o procedimento, caso a quantidade dos insumos a ser paga não se enquandrar nos % de tolerância que foram cadastrados.
3-Bloqueio: Irá exibir um alerta e irá bloquear o usuário para concluir o procedimento caso a quantidade dos insumos a ser paga não se enquandrar nos % de tolerância que foram cadastrados. Desta forma o SIGER® irá solicitar um usuário e senha para liberação.
 
19

Testa consumo apontamento

Informa se o SIGER® irá testar os insumos da OP's que serão consumidos no apontamento de produção.
Caso o usuário informar uma opção diferente de 1-Não testa, o SIGER® irá abrir os campos de % Tol Sup. e % Tol inf, permitindo ao usuário cadastrar um percentual de tolerância para mais e/ou menos.
 
1-Não testa: O SIGER® não irá testar as quantidades dos insumos quando feito o apontamento dos insumos da OP.
2-Alerta: Irá exibir um alerta, permitindo ao usuário concluir o procedimento, caso a quantidade dos insumos a ser consumido no apontamento da OP não se enquandrar nos % de tolerância que foram cadastrados.
3-Bloqueio: Irá exibir um alerta e irá bloquear o usuário para concluir o procedimento caso a quantidade dos insumos a ser consumido no apontamento da OP não se enquandrar nos % de tolerância que foram cadastrados. Desta forma o SIGER® irá solicitar um usuário e senha para liberação.
 
20

Utiliza aplicação

Define se o grupo utiliza aplicação. Essa configuração está diretamente relacionado a configurações do produtos nas configurações do parâmetros do sistema 1.1-P - <Cadastro de Produtos> - <Aceitação p/ Cadastro> - "Utiliza aplicação".
 
21

Produtos configuráveis

Permite que os produtos deste grupo de produtos tenham gabarito de configuraçãos. Para habilitar esse campo é necessário ter contratado o adicional do SIGER® 59-Configurador de produtos.
 
22

Aceita dimensões nominais

Irá permitir que no botão <Dimensões> dentro do cadastro do lote de produtos o usuário informe dimensões nominais. Para que o SIGER® habilite esse opção é necessário que no campo <Tipo divisória/dimensões> obrigatoriamente selecione a opção "09-Dim.p/chapas:Espes/Larg/Comprim + Tolerâncias"
 
 
23

Dimensões somente no Lote

Irá obrigar a informação das dimensões do lote somente na manunteção dos lotes do SIGER®, na inclusão de pedidos do faturamento não será obrigado informar esses dados.
 
 
No pedido do faturamento o SIGER® não irá obrigar ao usuário informados os dados do lote e irá exibir um alerta informando que as dimensões estão fixadas no lote do produto a ser vendido.
 
 
24

Inclui PDP ao incluir produto

Ao fazer a inclusão de um novo produto no SIGER® irá questionar se deseja efetuar a inclusão de um PDP para o produto em questão.