ERP SIGER® - Sistemas de Gestão ERP BI RH Mobile - www.rech.com.br - Rech Informática Ltda, 2022
Ícones de www.flaticon.com
Inclusão Múltipla por Requisição
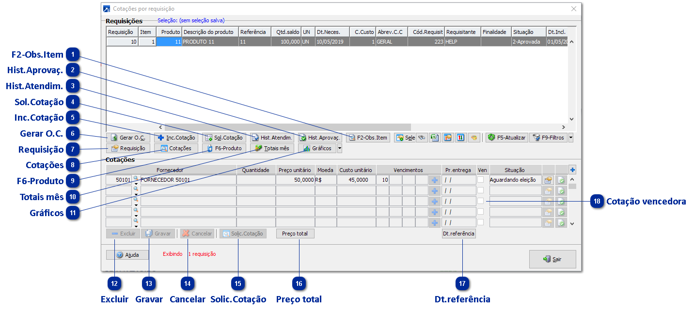
Para incluir as cotações de compra, acesse o menu COM 2.3-M - Manut.Cotações por Requis. Será exibida janela conforme figura abaixo.
Ao acionar a função, serão carregadas para o grid somente as requisições cujo produto possa ser cotado pelo comprador logado (vinculado ao usuário), conforme a configuração realizada na tabela de "Grupos/subgrupos/produtos" informada no cadastro do usuário.
Cada item de requisição de compra pode ter várias cotações informadas, inclusive do mesmo fornecedor, em "condições" diferenciadas.
F2-Obs.Item
Observações do item da requisição (F2).
Hist.Aprovaç.
Bloqueios e aprovações do item da requisição (F3).
Hist.Atendim.
Atendimentos do item da requisição (F4).
Sol.Cotação
Este botão aciona a janela para geração do formulário de solicitação de cotação.
Inc.Cotação
Este botão aciona a janela para cadastramento detalhado da cotação de compra.
Gerar O.C.
Este botão permite que, ao selecionar uma requisição na lista que já possua cotação vencedora aprovada para compra, seja gerada automaticamente a sua Ordem de Compra.
Requisição
Consultar dados do item da requisição.
Cotações
Consultar cotações selecionadas.
F6-Produto
Consultar produto (F6).
Totais mês
Mostra os totais de compras do produto no mês.
Gráficos
Gráficos para análise de compras do produto.
Compras mensais
Compras mensais com seleção
Variação de preço
Variação de preço com seleção.
Excluir
Ao acionar este botão, a cotação que estiver selecionada (cursor na linha) será eliminada da base de dados. Antes de realizar a exclusão, o SIGER® exibe uma janela de confirmação da ação.
Gravar
Ao acionar este botão, todas as cotações digitadas para a requisição serão gravadas na base de dados.
Cancelar
Ao acionar este botão, todas as alterações realizadas nas cotações, bem como as novas incluidas desde a última gravação, serão descartadas.
Solic.Cotação
Busca fornecedores a partir das solicitações de cotação por requisição.
Preço total
Este botão serve para alternar entre a aceitação do Preço total do item ou unitário.
Dt.referência
Alterna entre data de referência e data de entrega.
Cotação vencedora
A seleção da cotação vencedora pode ocorrer tanto durante o processo de inclusão de cotações quanto mais tarde, através da mesma opção de menu, selecionando uma requisição já cotada e marcando a vencedora.
Para eleger a cotação vencedora, acesse o menu COM 2.3-M. Será exibida janela de manutenção de cotações por requisição, cuja seção de cotações está destacada na figura abaixo.
Realizada a análise crítica, selecione a cotação vencedora, marcando a respectiva caixa de seleção na coluna "Ven".
Por padrão, apenas uma requisição pode ser vencedora. Desta forma, cada vez que uma cotação diferente for selecionada, a anterior será automaticamente "desmarcada", em substituição pela nova marcada.
Conforme a configuração realizada no sistema, apesar de incomum, poderá ser possível eleger mais de uma cotação vencedora. Esta condição seria útil quando, por exemplo, um fornecedor cotado não dispõe de toda a quantidade requerida, sendo necessário efetuar a compra de dois ou mais fornecedores diferentes.
Após selecionada a cotação vencedora, acionar o botão F9-Gravar, para efetivar o registro.
O SIGER® registrará a data e hora da eleição, bem como o comprador (usuário) que realizou a mesma. Estas informações podem ser visualizadas através da opção de consulta de cotações, no menu COM 2.3-C, ao lado da caixa de seleção "Vencedora" está disponível um botão para exibir estas informações.
CONTROLES EXISTENTES NAS FUNÇÕES DE ALTERAÇÃO E EXCLUSÃO DE COTAÇÃO
Para garantir a segurança do processo de compras, alguns testes são realizados para impedir que a requisição cujas requisições tenham passado por alguma fase.
Alteração de Cotações
Não é permitida alteração de uma cotação vinculada a uma requisição, se pelo menos uma destas cotações já foi eleita vencedora.
Não é permitida alteração de uma cotação após esta já ter recebido liberação de algum bloqueio porventura acionado.
Um comprador (usuário) que não tem configurada permissão para informar outro código de comprador não poderá alterar cotações que não tenham sido incluídas por ele próprio.
Um comprador (usuário) não poderá alterar uma cotação cujo produto não esteja no rol de produtos que ele pode cotar, ainda que este comprador tenha permissão para alterar cotações de outros compradores.
Exclusão de Cotações
Não é permitida exclusão de uma cotação vinculada a uma requisição, se pelo menos uma destas cotações já foi eleita vencedora.
Não é permitida exclusão de uma cotação após esta já ter recebido liberação de algum bloqueio porventura acionado.
Não é permitida exclusão de uma cotação que já foi utilizada para geração de Ordem de Compra.
Um comprador (usuário) que não tem configurada permissão para informar outro código de comprador não poderá excluir cotações que não tenham sido incluídas por ele próprio.
Um comprador (usuário) não poderá excluir uma cotação cujo produto não esteja no rol de produtos que ele pode cotar, ainda que este comprador tenha permissão para alterar cotações de outros compradores.
Inclusão de Cotações
Não é permitida inclusão de uma nova cotação a uma requisição que já possua pelo menos uma cotação eleita vencedora.