×
Menu

Gerenciamento de Agendas

 
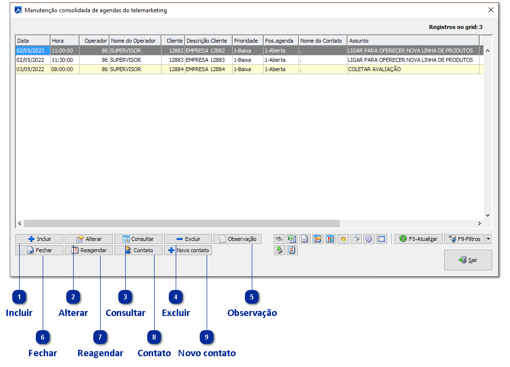
O gerenciamento de agendas é acessado pelo menu TEL 2.1-N . Através da manutenção consolidada é possível acessar as principais funções do controle de agendas, possibilitando por exemplo incluir agendas, fechar agendas e gerar o contato para a agenda.
 
A manutenção consolidada de agendas utiliza Grid dinâmico! + Saiba mais
 
 
Gerenciamento de Agendas
1

Incluir

Inclui uma nova agenda. + Saiba mais
 
2

Alterar

Altera a agenda selecionada.
 
3

Consultar

Consulta a agenda selecionada.
 
4

Excluir

Exclui a agenda selecionada.
 
5

Observação

Consulta a observação da agenda selecionada.
 
6

Fechar

Fecha a agenda selecionada.
 
7

Reagendar

Reagenda a agenda selecionada. + Saiba mais
 
8

Contato

Inclui um novo contato a partir da agenda selecionada. + Saiba mais
 
9

Novo contato

Inclui um novo contato. + Saiba mais