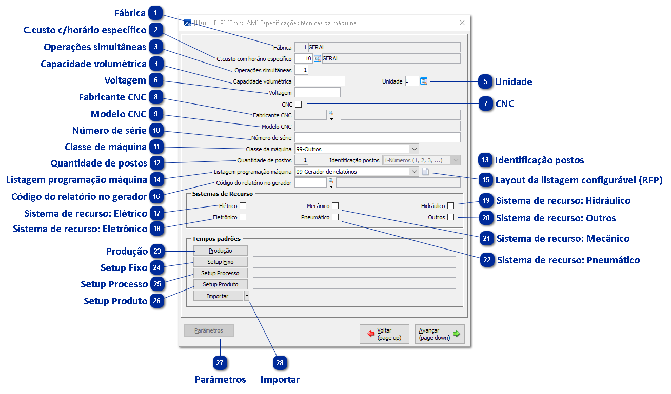
Especificações Técnicas - Máquina ou Dispositivo
 Fábrica
|
 C.custo c/horário específico
|
 Operações simultâneas
|
 Capacidade volumétrica
|
 Unidade
|
 Voltagem
|
 CNC
|
 Fabricante CNC
|
 Modelo CNC
|
 Número de série
|
 Classe de máquina
|
 Quantidade de postos
|
 Identificação postos
|
 Listagem programação máquina
|
 Layout da listagem configurável (RFP)
Layout da listagem da programação da máquina configurável
|
 Código do relatório no gerador
|
 Sistema de recurso: Elétrico
|
 Sistema de recurso: Eletrônico
|
 Sistema de recurso: Hidráulico
|
 Sistema de recurso: Outros
|
 Sistema de recurso: Mecânico
|
 Sistema de recurso: Pneumático
|
 Produção
|
 Setup Fixo
|
 Setup Processo
|
 Setup Produto
|
 Parâmetros
|
 Importar
|