Configurando o Layout do Arquivo XML para Importação (De/Para)
Antes de realizar a importação do arquivo xml disponibilizado pelo despachante aduaneiro, é necessário configurar o layout dele no SIGER®.
Ou seja, é necessário indicar um tratamento para cada campo disponível no arquivo xml, indicando neste caso qual será o destino desta informação no SIGER®.
É um "de/para" que deve ser feito, onde o usuário analisa campo a campo do arquivo xml gerado pelo despachante e indica no SIGER® qual será o tratamento dado a ele.
Como funciona?
No módulo de Vendas e Faturamento, menu 2.3-B, incluir o botão <Importa XML> para que seja possível chamar a função.
A inclusão do botão é um procedimento simples, basta acessar a configuração de botões e passar o campo "Importa XML" da coluna "Disponível" para a coluna "Selecionadas" conforme imagem abaixo:
O botão ficará disponível no grid de gerenciamento de notas fiscais.
Ao clicar no botão <Importa XML>, o SIGER® irá abrir uma tela para configurar o EDI.
No campo "Diretório para Monitoramento" será necessário informar o diretório onde está salvo o arquivo .xml contendo o "espelho" da NF.
Um dos botões disponível nesta tela é o <De x Para>
Após clicar no botão <De x Para> o SIGER® irá avisar que para executar é necessário informar um arquivo "exemplo".
Neste caso, será necessário indicar ao sistema o arquivo disponibilizado pelo despachante aduaneiro, considerando que a equivalência entre campos será feita a partir do mesmo.
O sistema abrirá um grid para selecionar o arquivo desejado considerando o "Diretório Monitoramento" informado no menu.
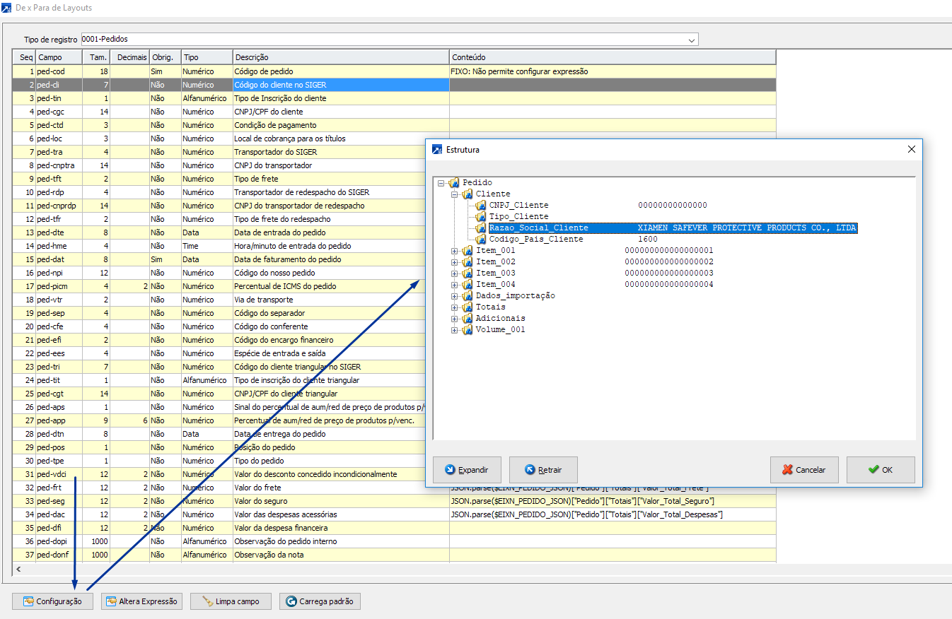
SIGER® abrirá um grid onde será possível configurar "layout do SIGER® "versus" arquivo xml".
Vamos entender um pouco melhor este grid:
-
No SIGER® um pedido/nota fiscal é composto de vários registros, são eles:
Cada um destes campos reserva dados diferentes que devem ser gravados no sistema.
-
0001 Pedidos -> Grava informações como por exemplo: CNPJ/CPF do cliente, Condição de pagamento, Local de cobrança para os títulos, Valor do Frete, Valor do Seguro, etc.
-
0002 Vencimentos do pedido -> A partir do pedido gravado no registro "0001-Pedidos" serão informados nestes campos código de pedido, desdobramento (ex: 00 a 99, A0 a A9, etc) e número de dias para calculo do vencimento (dias de intervalo entre desdobramentos para vencimentos).
-
0003 Volumes do pedido -> A partir do pedido gravado no registro "0001-Pedidos" serão informados, por exemplo: sequencial de volumes (01, 02...etc) e a marca dos volumes.
-
0004 Dados da nota -> A partir do pedido gravado no registro "0001-Pedidos" serão informados, por exemplo: chave de acesso da nota, data de emissão, etc.
-
0005 Itens do pedido -> A partir do pedido gravado no registro "0001-Pedidos" serão informados, por exemplo: código do produto (do pedido), valor unitário, etc.
-
0006 Totais para verificação -> A partir do pedido gravado no registro "0001-Pedidos" serão informados, por exemplo: Valor do IPI, Valor do ICMS, etc.
-
Conforme escolhemos o "Tipo de registro" o SIGER® exibe os campos vinculados a ele.
Na coluna "Obrig." (quinta da esquerda para a direita na imagem abaixo) é informado se o respectivo campo é obrigatório no sistema ou não.
Na coluna "conteúdo" é permitido uso de uma expressão para adaptar os dados do XML ao padrão do SIGER®.
Exemplo de uso de expressão: Indicar qual campo do arquivo xml virão os dados do valor do frete.
-
No botão <Configuração> do De/Para, serão consultados os dados que estão no arquivo xml.
É a partir desta tela que fazemos a correlação entre os dados do SIGER® com os dados do arquivo disponibilizado pelo despachante aduaneiro.
EXEMPLO DE “DE/PARA”
Vamos efetuar agora um exemplo de "De/Para" para melhor elucidar os conceitos explicados acima.
São apenas dois passos.
-
Vamos fazer um vínculo entre o campo "Quantidade" do arquixo .xml contra o campo "Quantidade" do item do pedido no SIGER®.
PASSO 1: Escolher o tipo de registro 0005 (Itens do pedido) e localizar o campo "Quantidade do Produto"
PASSO 2: Clicar no botão <Configuração> acessando as informações do arquivo xml.
Localizar o campo quantidade de um dos itens.
Efetuar o vinculo dele com o SIGER®.
Obs: Ao dar "dois cliques" sobre o campo indicado o sistema já efetua o vínculo.
Veja que neste caso o sistema já escreveu automaticamente a linha de comando.
ALTERANDO EXPRESSÕES
É possível alterar uma expressão para realizar alguma adaptação na mesma em relação ao "De/para" criado.
O sistema irá abrir o editor de expressões onde é possível alterar e adaptar caso seja necessário.
Caso deseje apagar uma expressão para refazê-la (por exemplo) pode ser utilizado o botão <Limpa Campo>
Ao clicar, o sistema irá solicitar se deseja limpar tag no campo selecionado.
Ao confirmar, será apagada expressão vinculada aquela tag.
Existe ainda um botão chamado <Carrega Padrão>
Ao clicar nele, o sistema irá preencher para todas as tags com o que está disposto no modelo padrão do sistema.
Ou seja: é um "reset" no trabalho já executado.
OBSERVAÇÕES IMPORTANTES SOBRE O “DE/PARA”
O SIGER® geralmente já traz um padrão preenchido. Porém, cada despachante tem um modelo de documento.
Convém efetuar a revisão de todos os campos antes de efetuar a importação.
Sugestão de trabalho:
Primeiramente abra o arquivo xml disponibilizado pelo despachante.
Mapeie os campos informados no arquivo e após isso tente efetuar um relacionamento entre eles e os dados cadastrados e disponíveis no sistema.
Exemplos:
-
No arquivo xml do despachante não aparece o código do cliente/fornecedor mas consta uma descrição do mesmo.
Pergunta: É possível localizar o cliente por essa descrição no sistema (já que não existe o código)?
2. No arquivo xml do despachante não aparece o código do produto nem consta uma descrição do mesmo. O arquivo exibe somente a NCM do item e a descrição dela.
Pergunta: É possível localizar o produto apenas pela NCM no sistema? E se houverem dois produtos com a mesma NCM no SIGER®? Como o sistema irá saber qual deve buscar para criação da nota fiscal de nacionalização?
3. No arquivo xml do despachante algumas taxas e valores financeiros estão mencionados como texto corrido nas observações do documento. Ou seja: não existem campos específicos no xml para determinados valores que integram os totais do xml.
Pergunta: Como será feito o relacionamento disso no SIGER®? Uma vez que o ideal para o sistema é que todos os campos de valores sejam listados em "tags" separadas no arquivo xml.
Pode ser feita uma expressão para pegar o valor descrito num texto, mas, nesse caso, o despachante sempre teria que escrever o texto da observação na mesma ordem.
Melhor é pedir para o despachante alterar o layout do xml gerado por ele, mas, ele consegue fazer isso?
O ideal é tomar nota de todas estas informações pois as mesmas deverão ser tratadas ou pela Rech através de expressão ou pelo despachante através de alteração no layout do xml gerado.
Veja como consultar a estrutura do xml gerado pelo despachante:
Sabendo estes campos, efetue o "de/para" olhando para os campos do SIGER®.
Esta forma de trabalho se torna mais produtiva uma vez que existem bem mais campos no SIGER® do que no arquivo xml então é bem mais complexo varrer todos os campos do sistema para ver quais estão no arquivo xml e quais não estão.
Outro ponto importante: Em relação ao código do produto.
Geralmente os despachantes aduaneiros não informam no arquivo xml o código do produto corretamente (código do produto do despachante é diferente do código do produto no SIGER®).
Nesses casos, convém verificar com o despachante a questão de como seria mais fácil equiparar um código ao outro.
Em algumas situações, o código pode estar disposto junto com a descrição do produto no arquivo xml gerado pelo despachante, por exemplo.
Nesse caso, verificar com o despachante a possibilidade de estabelecermos um padrão. Por exemplo: Os 4 primeiros dígitos da descrição são reservados ao código do produto no SIGER®.
Nesse caso, pode ser feita uma expressão para buscar somente o código e isolar os demais caracteres da descrição.