ERP SIGER® - Sistemas de Gestão ERP BI RH Mobile - www.rech.com.br - Rech Informática Ltda, 2022
Ícones de www.flaticon.com
Bloqueio/Desbloqueio Manual
O SIGER® possui uma série de bloqueios que podem ser aplicados aos pedidos, notas e/ou orçamentos, tornando seu uso bastante versátil para as diferentes necessidades das empresas.
Existem ainda duas formas de aplicação distintas que podem ser utilizadas:
Bloqueio aplicado diretamente na inclusão/alteração do pedido/nota/orçamento, impedindo a gravação do mesmo antes que ocorra a liberação;
Bloqueio condicional, aplicado no momento da inclusão/alteração e trocando o status do pedido para bloqueado, sendo necessária posterior análise e liberação.
Quando ocorre o bloqueio condicional do pedido, existe a necessidade de desbloqueá-lo após análise pelo setor responsável.
O desbloqueio do pedido pode ser feito de duas formas:
Menu FAT 2.1-D: Neste menu é possível liberar separadamente o bloqueio de cada item do pedido.
Do lado esquerdo da janela estão informados os "Bloqueios do pedido", separados entre bloqueios referente ao pedido, ou bloqueio referente ao item. Depois de selecionar os bloqueios/itens que deseja liberar, basta clicar em "Liberar itens".
Os bloqueios referente ao pedido irão automaticamente solicitar liberação, quando forem liberados os itens.
Menu FAT 2.1-G, botão <Liberar>: Neste menu é possível liberar o pedido por tipo de bloqueio, ao invés de liberar por item, ou seja, o SIGER® irá agrupar os itens por tipo de bloqueio para solicitar a liberação uma só vez.
Exemplo:
Pedido com 3 itens, gravado com os seguintes bloqueios:
Limite de crédito do cliente excedido (Bloqueio do pedido)
Item 1 com falta de estoque (Bloqueio do item)
Item 2 com falta de estoque e desconto máximo excedido (Bloqueio do item)
Item 3 com falta de estoque (Bloqueio do item)
Ao utilizar o desbloqueio pelo menu FAT 2.1-D, é possível liberar o bloqueio por limite de crédito e o bloqueio do item 3 por falta de estoque, por exemplo, mantendo os itens 1 e 2 bloqueados.
Ao utilizar o desbloqueio pelo menu FAT 2.1-G, o SIGER® irá solicitar três liberações de bloqueio, sendo elas o bloqueio de limite de crédito, bloqueio de desconto máximo do item 2 e bloqueio de falta de estoque dos três itens, sem a possibilidade de liberar apenas um dos itens para este bloqueio.
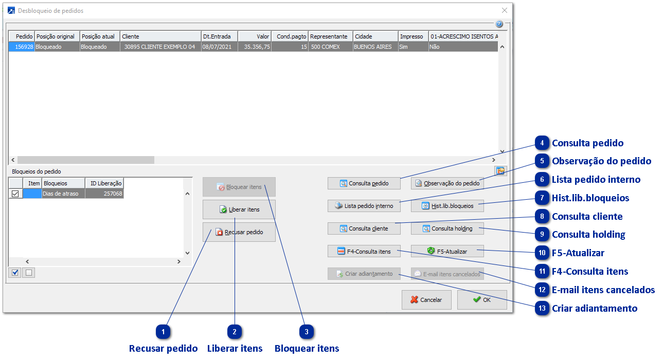
Abaixo janela de desbloqueio de pedidos do menu FAT 2.1-D.
Recusar pedido
Recusa de pedido, não permitindo a venda para o cliente.
Liberar itens
Liberar a venda dos itens marcados.
Bloquear itens
Bloquear a venda dos itens marcados.
Consulta pedido
Consulta do pedido que está sendo analisado.
Observação do pedido
Texto vinculado ao pedido.
Lista pedido interno
Emissão do pedido interno - equivalente ao FAT 3.2-P.
Hist.lib.bloqueios
Histórico de bloqueios deste pedido.
Consulta cliente
Abrirá a consulta do cadastro do cliente da operação.
Consulta holding
Consulta da holding onde o cliente está vinculo.
F5-Atualizar
Atualiza bloqueios e liberações dos itens do pedido.
F4-Consulta itens
Consulta de itens do pedido que está em análise.
E-mail itens cancelados
Envia e-mail informando os itens não aprovados.
Criar adiantamento
Cria adiantamento para o cliente - situações de bloqueio por limite de crédito.