×
Menu

Parâmetros da empresa

 
Para configurar o MDF-e,( Manifesto Eletrônico de Documentos Fiscais ), na empresa, deve ser acessado o 1.2-A, no módulo de Transportes/Logística, aonde vamos colocar os parâmetros necessários para emissão do MDF-e.
 
 
Parâmetros da empresa
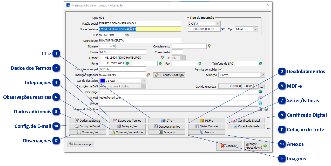
1

CT-e

Configurações para emissão do CT-e + Saiba mais
 
 
2

Dados dos Termos

Define o dados para emissão dos termos.
 
 
3

Desdobramentos

Caso tenha integração com o financeiro, a emissão do MDF-e e/ou CT-e, será configurado o desdobramento dos documentos nesse área.
 
 
4

Integrações

Se haver integração com o financeiro, entre CT-e e o módulo financeiro, deve ser configurado a partir desses parâmetros.
Caso tenha que integrar com o financeiro, marcar a flag Integra
Tipo de integração: 1- Gera nota ( Gera nota no financeiro, mas não o documento )
2- Gera nota+documento ( Gera nota no financeiro e também cria documento no financeiro )
Integra vendas à vista: 1- Sim, integra documento pago
       2- Não integra ( Não gera documento no financeiro para condições à vista. Gera documento em aberto para parcela de entrada )
       3- Sim, integra documento em aberto.
Caixa / Conta corrente: Caso seja integrado o documento com lançamento à vista, deve ser colocado o caixa que deve haver a baixa.
 
 
5

MDF-e

Será feito a configuração do MDF-e por esse botão, por exemplo qual seria o tipo de emitente.
Tipo de emitente : 1- Prestador de serviço de transporte
          2- Transportador de carga própria
          3- Prestador serviço transporta emitente Ct-e Globalizado+ Saiba mais
 
Gera código do MDF-e na inclusão: 1- Primeiro após último
      2- Primeiro disponivel
      3- Não gera código ( permite informar o código manualmente )
 
 
6

Observações restritas

Observações restritas, seria visualizadas, somente pelos usuários que tenha liberação para o acesso a esse botão.
 
 
7

Séries/Faturas

Nessa área será configurado a série do MDF-e e do CT-e.
 
 
8

Dados adicionais

Será inserido a data inicial da empresa para processamento e demais informações:
          Código RNTRC ( Registro Nacional de Transportadores Rodoviários de Cargas ), caso a empresa o tenha.
          Aceita CIOT ( Código Identificador da Operação de Transporte ), caso seja obrigatório, para maiores informações, acessar o link https://antt-hml.antt.gov.br/ciot-e-pef
Utiliza grupo de transportador
 
9

Certificado Digital

Inserir o certificado digital, que será usado para validação do documento perante o SEFAZ.
 
 
10

Config.de E-mail

Configuração para envio automático do documento, por e-mail.+Saiba mais
 
 
11

Cotação de frete

Grava o valor do frete cotado no campo de despesas financeiras.+ Saiba mais
 
 
12

Observações

Observações da empresa cadastrada no Siger.
 
 
13

Anexos

Anexos da empresa .
 
14

Imagens

Imagens da empresa.