×
Menu

Materiais

 
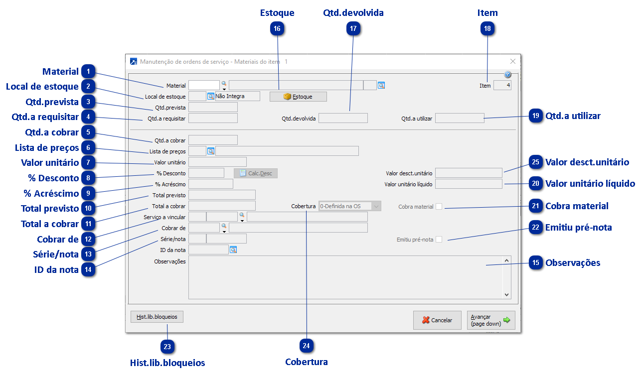
Dados do material do item da Ordem de Serviço.
 
Materiais
1

Material

1. Material
Código do cadastro de produtos do SIGER®, não pode ser produto cadastrado como tipo "Serviço". Se informar zeros, inicializa os campos e desabilita-os, eliminando o material da lista. Após a inclusão da OS, o material não poderá ser mais eliminado mesmo que não seja utilizado, porque a quantidade prevista deve ficar registrada como histórico da OS.
 
2

Local de estoque

2. Local de estoque
Código da tabela de locais de estoque. Este campo somente é habilitado/exibido se o módulo de Gestão de Serviços estiver configurado para integrar com Estoque. Caso não for informado, não faz nenhum movimento de estoque referente ao material, tanto na reserva como na retirada de material.
 
3

Qtd.prevista

3. Qtd.prevista
Quantidade prevista necessária para realização do serviço do item da OS. Este campo é obrigatório.
 
4

Qtd.a requisitar

4. Qtd.a requisitar
Quantidade que é preciso requisitar para efetuar o serviço.
 
5

Qtd.a cobrar

5. Qtd.a cobrar
Este campo nunca é habilitado, é apenas exibida a quantidade a ser cobrada do cliente no fechamento da OS.
 
6

Lista de preços

6. Lista de preços
Código da lista de preços do serviço. Este campo somente é habilitado/exibido se possui listas de preço cadastradas.
 
7

Valor unitário

7. Valor unitário
Valor unitário do serviço a ser cobrado do cliente. Quando informado lista de preços, carrega o valor da lista para este campo.
 
8

% Desconto

8. % Desconto
Percentual de desconto a ser concedido ao valor unitário do serviço. Poderá ser informado mais de um percentual de desconto, basta clicar/pressionar o botão <Calc.Desc.>.
Este campo somente pode ser habilitado/exibido se configurado para pedir percentual de desconto (permite configurar quando não utiliza desconto no fechamento da OS).
 
9

% Acréscimo

9. % Acréscimo
Percentual de acréscimo a ser somado ao valor unitário do serviço. Este campo somente é habilitado/exibido se configurado para pedir percentual de acréscimo.
 
10

Total previsto

10. Total previsto
Valor total previsto do material.
 
11

Total a cobrar

11. Total a cobrar
Total que será cobrado do material.
 
12

Cobrar de

12. Cobrar de
Cadastro do qual será cobrado o material.
 
13

Série/nota

13. Série/nota
Número da série e nota fiscal emitida para cobrança da OS.
 
14

ID da nota

14. ID da nota
ID da nota gerada do material.
 
15

Observações

15. Observações
Observações pertinentes ao serviço da OS.
 
16

Estoque

16. Estoque
Consulta da posição de estoque do material.
 
17

Qtd.devolvida

17. Qtd.devolvida
Quantidade que foi requisitada, não utilizada e devolvido.
 
18

Item

18. Item
Item incrementado automaticamente
 
19

Qtd.a utilizar

19. Qtd.a utilizar
Este campo nunca é habilitado, é apenas exibida a quantidade do serviço utilizada.
 
20

Valor unitário líquido

20. Valor unitário líquido
Valor unitário líquido do serviço multiplicado pela quantidade prevista.
 
21

Cobra material

21. Cobra material
Indica se o material deve ser cobrado do cliente indicado no campo "Cobrar de", no fechamento da OS.
 
22

Emitiu pré-nota

22. Emitiu pré-nota
Emitiu pré-nota/romaneio da OS para posterior cobrança do cliente.
 
23

Hist.lib.bloqueios

23. Hist.lib.bloqueios
Nesta janela é possível consultar em ordem cronológica todos os registros de liberação de bloqueios do item da OS.
 
24

Cobertura

24. Cobertura
É possível definir uma cobertura específica para cada serviço. Caso não informada, assume a cobertura do item da OS.
 
25

Valor desct.unitário

25. Valor desct.unitário
Valor de desconto a ser concedido ao valor unitário do maerial. Este campo somente é habilitado/exibido se configurado para pedir desconto em valor.