ERP SIGER® - Sistemas de Gestão ERP BI RH Mobile - www.rech.com.br - Rech Informática Ltda, 2022
Ícones de www.flaticon.com
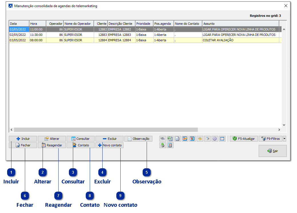
Gerenciamento de Agendas
O gerenciamento de agendas é acessado pelo menu TEL 2.1-N . Através da manutenção consolidada é possível acessar as principais funções do controle de agendas, possibilitando por exemplo incluir agendas, fechar agendas e gerar o contato para a agenda.
A manutenção consolidada de agendas utiliza Grid dinâmico! + Saiba mais