Obs.: Na inclusão do contrato é possível importar dados de outro contrato utilizando o atalho F3. + Saiba mais
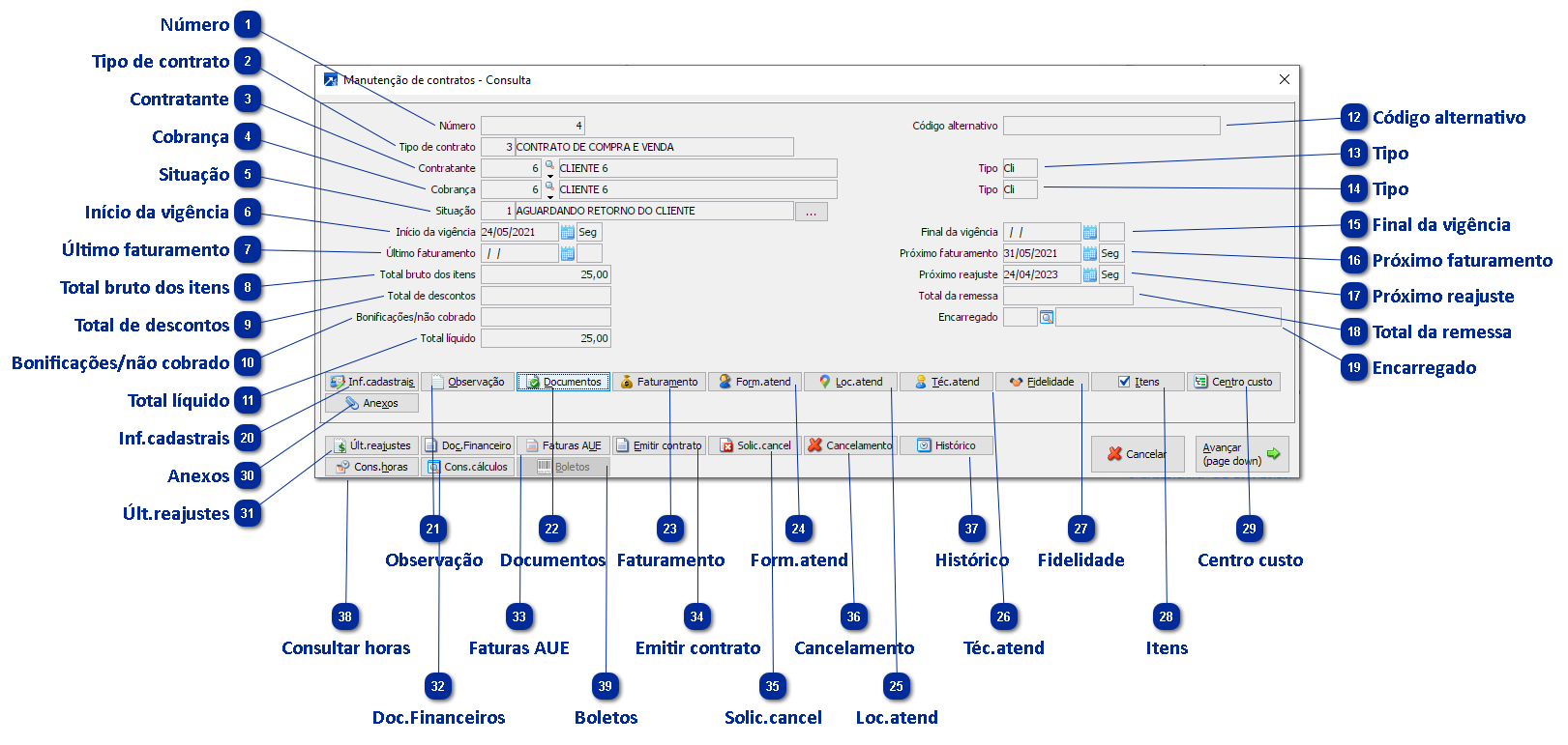
Contratante
Indica qual o código do cliente contratante/fornecedor contratado.
Obs.: Quando for contrato do tipo de fornecedor, o nome do campo é alterado para "Contratado".
Cobrança
Indica qual o cliente para cobrança/fornecedor para pagamento.
Obs.: Quando for contrato do tipo de fornecedor, o nome do campo é alterado para "Pagamento"
Situação
Indica a situação do contrato conforme a tabela de situação do contrato. + Saiba mais
Início da vigência
Indica a data de início de vigência do contrato.
Último faturamento
Exibe a data do último faturamento do contrato.
Total bruto dos itens
Exibe o valor total bruto dos itens do contrato.
Total de descontos
Exibe o valor total de descontos dos itens do contrato.
Bonificações/não cobrado
Exibe o valor total em bonificações/não cobrado dos itens do contrato.
Total líquido
Exibe o valor total líquido dos itens do contrato.
Código alternativo
Indica o código alternativo do contrato. Este campo, além do número do contrato, pode ser utilizado como acesso alternativo ao contrato, assim como nos casos em que o número do contrato é identificado em uma sequência de letras e números, ou ainda quando utilizar o campo número como sendo o seu número de contrato e o código alternativo o número do contrato do fornecedor.
Obs.: Campo habilitado conforme o campo "Utiliza código alternativo". + Saiba mais
Tipo
Exibe se o contratante/contratado é de cliente ou fornecedor conforme o campo "Tipo de cadastro". + Saiba mais
Tipo
Exibe se o cadastro para cobrança/pagamento é de cliente ou fornecedor conforme o campo "Tipo de cadastro".
Obs.: Se não for informada o contrato fica com vigência por prazo indeterminado.
Próximo faturamento
Exibe a data do próximo faturamento, calculada da seguinte forma:
Caso o contrato não tenha data de último faturamento, ou seja, ainda não foi faturado, a data é calculada a partir da data de início de vigência utilizando o campo "Dia inicial para cálculo".
Exemplo:
Para um contrato com data de início de vigência: 01/01/2019 e dia inicial para cálculo:01 a data de próximo faturamento será 31/01/2019.
Para um contrato com data de início de vigência: 20/01/2019 e dia inicial para cálculo:10 a data de próximo faturamento será 09/02/2019.
Caso o contrato já tenha data de último faturamento, ou seja, já tenha sido faturado, a data é calculada a partir da data de último faturamento.
Exemplo:
Para um contrato com data de último faturamento: 31/01/2019 e dia inicial para cálculo:01 a data de próximo faturamento será 28/02/2019.
Para um contrato com data de último faturamento: 09/02/2019 e dia inicial para cálculo:10 a data de próximo faturamento será 09/03/2019. + Saiba mais
Próximo reajuste
Informa data do próximo reajuste, por padrão a data é carregada a partir da data de início de vigência utilizando a regra de reajuste do contrato, porém pode ser alterada na manutenção do contrato. + Saiba mais
Total da remessa
Valor da nota de remessa do contrato
Encarregado
Operador encarregado pelo contrato
Inf.cadastrais
Clicar para acessar as informações cadastrais do registro do contrato. + Saiba mais
Observação
Clicar para acessar as observações do contrato. + Saiba mais
Documentos
Clicar para acessar os documentos vinculados ao contrato. + Saiba mais
Faturamento
Clicar para acessar os dados para faturamento/reajuste do contrato. + Saiba mais
Form.atend
Clicar para acessar as formas de atendimento ao cliente. + Saiba mais
Obs.: Opção disponível apenas se foi configurado que aceita forma de atendimento dentro dos dados adicionais nos parâmetros de empresa. + Saiba mais
Loc.atend
Clicar para acessar os locais de atendimento do cliente. + Saiba mais
Obs.: Opção disponível apenas se foi configurado que aceita local de atendimento dentro dos dados adicionais nos parâmetros de empresa. + Saiba mais
Téc.atend
Clicar para acessar os técnicos de atendimento do cliente. + Saiba mais
Obs.: Opção disponível apenas se foi configurado que aceita técnicos de atendimento dentro dos dados adicionais nos parâmetros de empresa. + Saiba mais
Fidelidade
Clicar para acessar os dados de fidelidade/cancelamento do contrato. + Saiba mais
Obs.: Opção disponível apenas se foi configurado que controla fidelidade dentro dos dados adicionais nos parâmetros de empresa. + Saiba mais
Itens
Clicar para acessar os itens do contrato. + Saiba mais
Centro custo
Clicar para acessar o rateio de centros de custo. Esse rateio de centro de custo será utilizado no momento do faturamento do contrato.
Anexos
Manutenção de anexos relacionados ao contrato
Últ.reajustes
Clicar para acessar os últimos reajustes do contrato. Nessa opção é possível consultar os últimos reajustes dos contratos e itens de contrato quando o reajuste for por item de contrato.
Doc.Financeiros
Clicar para acessar a manutenção de documentos do financeiro. Nessa opção é possível acessar a manutenção consolidada de documentos do financeiro.
Faturas AUE
Clicar para acessar a manutenção de faturas do AUE (Automação de Escritórios). Nessa opção é possível acessar a manutenção consolidada de movimentos de serviços do Automação de Escritórios.
Obs.: Opção habilitada somente se estiver definido que Integra com AUE (Automação de Escritórios) nas integrações dentro dos parâmetros de empresa. + Saiba mais
Emitir contrato
Clicar para emitir contrato em docx. O contrato emitido é configurado a partir do leiaute de impressão previsto para os contratos nos parâmetros de empresa. + Saiba mais
Solic.cancel
Clicar para imprimir solicitação de cancelamento em docx. A solicitação de cancelamento emitida é configurada a partir do leiaute de impressão previsto para as solicitações de cancelamento nos parâmetros de empresa. + Saiba mais
Clicar para acessar a consulta do histórico de alterações dos campos. Nessa opção é exibido um grid com as alterações feitas nos campos do contrato.
Consultar horas
Clicar para consultar horas utilizadas do contrato. Nessa opção é exibido um grid onde é possível verificar as horas que foram utilizadas no contrato quando possui itens que são controlados por horas.
Boletos
Clicar para reemitir os boletos do contrato. Nessa opção é possível reemitir os boletos gerados pelo contrato.